VisualFunction-v3.1(2017EN)

Uit Zorginformatiebouwstenen
Ga naar: navigatie, zoeken


Attention!! This is not the most recent version of this information model. You can find the most recent version here.

General information

Name: nl.zorg.VisualFunction NL.png
Version: 3.1
HCIM Status:Final
Release: 2017
Release status: Published
Release date: 31-12-2017


Back 16.png Back to HCIM list

Metadata

DCM::CoderList Werkgroep RadB Verpleegkundige Gegevens
DCM::ContactInformation.Address *
DCM::ContactInformation.Name *
DCM::ContactInformation.Telecom *
DCM::ContentAuthorList Werkgroep RadB Verpleegkundige Gegevens
DCM::CreationDate 4-4-2014
DCM::DeprecatedDate
DCM::DescriptionLanguage nl
DCM::EndorsingAuthority.Address
DCM::EndorsingAuthority.Name PM
DCM::EndorsingAuthority.Telecom
DCM::Id 2.16.840.1.113883.2.4.3.11.60.40.3.4.16
DCM::KeywordList Zien, lagere visuele functies, gezichtsvermogen
DCM::LifecycleStatus Final
DCM::ModelerList Werkgroep RadB Verpleegkundige Gegevens
DCM::Name nl.zorg.FunctieZien
DCM::PublicationDate 31-12-2017
DCM::PublicationStatus Published
DCM::ReviewerList Projectgroep RadB Verpleegkundige Gegevens & Kerngroep Registratie aan de Bron
DCM::RevisionDate 31-12-2017
DCM::Superseeds nl.zorg.FunctieZien-v3.0
DCM::Version 3.1
HCIM::PublicationLanguage EN

Revision History

Only available in Dutch

Publicatieversie 1.0 (01-07-2015)

Publicatieversie 3.0 (01-05-2016)

Publicatieversie 3.1 (04-09-2017)

ZIB-530 Verwijzingen naar de bouwsteen Verpleegkundige Interventie verwijderd
ZIB-531 Vervangen 5-punts ICF schaal door 3-punts SNOMED CT schaal voor beperkingen en stoornissen

.

Concept

Sight is the ability to observe lit objects, with the goal of orienting yourself on objects and people in a lit environment. This pertains to observing the light stimuli, and not processing them in the brain.
A sight disorder can lead to things including orientation problems.

Purpose

Information on visual function disorders is important in patient care and treatment and particularly in the communication with the patient. Based on this information, healthcare can be adjusted to the patient’s limitations if needed.

Evidence Base

The definitions of the concepts were (partially) taken from the ICNP definitions.

Information Model


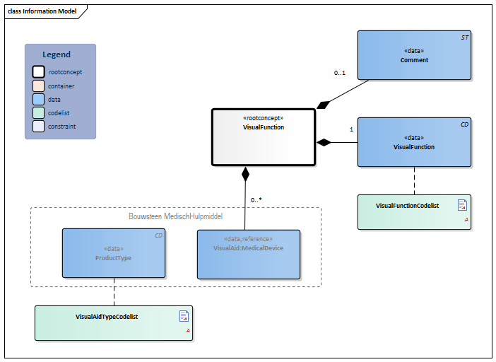
#9286#9281#VisualAidTypeCodelistMedicalDevice-v3.1(2017EN)#VisualFunctionCodelist#9278#9279VisualFunction-v3.1Model(EN).png


Type Id Concept Card. Definition DefinitionCode Reference
Block.png NL-CM:4.16.1 Arrowdown.pngVisualFunction Root concept of the VisualFunction information model. This concept contains all data elements of the VisualFunction information model.
CD.png NL-CM:4.16.3 Arrowright.pngVisualFunction 1 The ability to see as a result of response to stimuli of visual organs
281004000 Visual function
List2.png VisualFunctionCodelist
Verwijzing.png NL-CM:4.16.4 Arrowright.pngVisualAid:MedicalDevice 0..* The medical aids used to support the visual function.
257192006 Aid to vision
Block.png MedicalDevice
CD.png NL-CM:10.1.3 Arrowright.pngProductType The type of product used to help the patient see.
List2.png VisualAidTypeCodelist
ST.png NL-CM:4.16.2 Arrowright.pngComment 0..1 A comment on the visual function.
48767-8 Annotation comment

Columns Concept and DefinitionCode: hover over the values for more information
For explanation of the symbols, please see the legend page List2.png

Example Instances

Only available in Dutch

FunctieZien
VisueleFunctie Verminderd gezichtsvermogen
ZienHulpmiddel
ProductType Leesbril
Toelichting Ziet met linkeroog slechter dan met het rechteroog.

References

1. International Classification of Functioning Disability and Health (ICF) [Online] Beschikbaar op:http:/www.rivm.nl/who-fic/icf.htm [Geraadpleegd: 13 februari 2015]

Valuesets

VisualAidTypeCodelist

Valueset OID: 2.16.840.1.113883.2.4.3.11.60.40.2.4.16.2 Binding:
Conceptname Conceptcode Codesystem name Codesystem OID Description
geen 0 eCare codes 2.16.840.1.113883.2.4.3.11.22.218 geen visuele hulpmiddelen
single vision reading glasses 423013001 SNOMED CT 2.16.840.1.113883.6.96 leesbril
eye glasses 50121007 SNOMED CT 2.16.840.1.113883.6.96 bril
contact lenses 57368009 SNOMED CT 2.16.840.1.113883.6.96 contactlenzen
magnifier 264865009 SNOMED CT 2.16.840.1.113883.6.96 loep
other OTH NullFlavor 2.16.840.1.113883.5.1008 anders

VisualFunctionCodelist

Valueset OID: 2.16.840.1.113883.2.4.3.11.60.40.2.4.16.1 Binding:
Conceptname Conceptcode Codesystem name Codesystem OID Description
Normal vision 45089002 SNOMED CT 2.16.840.1.113883.6.96 Geen visuele stoornis
Visual impairment 397540003 SNOMED CT 2.16.840.1.113883.6.96 Verminderd gezichtsvermogen
Blind or low vision 267727004 SNOMED CT 2.16.840.1.113883.6.96 (Vrijwel) blind

This information model in other releases

Information model references

This information model refers to

This information model is used in

--

Technical specifications in HL7v3 CDA and HL7 FHIR

To exchange information based on health and care information models, additional, more technical specifications are required.
Not every environment can handle the same technical specifications. For this reason, there are several types of technical specifications:

  • HL7® version 3 CDA compatible specifications, available through the Nictiz ART-DECOR® environment Artdecor.jpg
  • HL7® FHIR® compatible specifications, available through the Nictiz environment on the Simplifier FHIR Fhir.png

Downloads

This information model is also available as pdf file PDF.png or as spreadsheet Xlsx.png

About this information

The information in this wikipage is based on Release 2017
Conditions for use are located on the mainpage List2.png
This page is generated on 19/12/2018 18:43:38 with ZibExtraction v. 3.0.6927.32850


Back 16.png Back to HCIM list