FeedingPatternInfant-v1.0(2018EN)

Uit Zorginformatiebouwstenen
Versie door Update bot (overleg | bijdragen) op 2 nov 2018 om 23:40 (Nieuwe pagina aangemaakt met '<!-- Hieronder wordt een transclude page aangeroepen --> {{Versions-2.16.840.1.113883.2.4.3.11.60.40.3.4.31(EN)|1|FeedingPatternInfant-v1.0(2018EN)}} <!-- Tot hie...')
(wijz) ← Oudere versie | Huidige versie (wijz) | Nieuwere versie → (wijz)
Ga naar: navigatie, zoeken


Attention!! This is not the most recent version of this information model. You can find the most recent version here.

General information

Name: nl.zorg.FeedingPatternInfant NL.png
Version: 1.0
HCIM Status:Final
Release: 2018
Release status: Prepublished
Release date: 01-10-2018


Back 16.png Back to HCIM list

Metadata

DCM::CoderList Werkgroep RadB Verpleegkundige Gegevens
DCM::ContactInformation.Address *
DCM::ContactInformation.Name *
DCM::ContactInformation.Telecom *
DCM::ContentAuthorList Werkgroep RadB Verpleegkundige Gegevens
DCM::CreationDate 11-10-2016
DCM::DeprecatedDate
DCM::DescriptionLanguage nl
DCM::EndorsingAuthority.Address
DCM::EndorsingAuthority.Name
DCM::EndorsingAuthority.Telecom
DCM::Id 2.16.840.1.113883.2.4.3.11.60.40.3.4.31
DCM::KeywordList Voedingspatroon, zuigeling, voeding
DCM::LifecycleStatus Final
DCM::ModelerList Werkgroep RadB Verpleegkundige Gegevens
DCM::Name nl.zorg.VoedingspatroonZuigeling
DCM::PublicationDate 01-10-2018
DCM::PublicationStatus Prepublished
DCM::ReviewerList Projectgroep RadB Verpleegkundige Gegevens & Kerngroep Registratie aan de Bron
DCM::RevisionDate 31-12-2017
DCM::Superseeds
DCM::Version 1.0
HCIM::PublicationLanguage EN

Revision History

Only available in Dutch

Publicatieversie 1.0 (04-09-2017) .

Concept

A healthy diet means that we do not consume too much or too little (energy intake balanced with energy use) and that the composition of food (mainly important nutrients) follows the recommendations from the Health Council. For an infant, this means that the child receives breastfeeding or formula milk or a combination thereof.

Purpose

The purpose is to register which type of feeding the infant receives and when, to enable early estimation whether there are problems or whether the care surrounding feeding the infant can be taken over.

Evidence Base

The definitions of the concepts were (partly) based on the Multidisciplinary guideline Breastfeeding by the NCJ.

Information Model


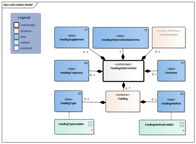
NutritionAdvice-v3.1(2018EN)#FeedingMethodCodelist#12115#12111#12118#12112#12117#FeedingTypeCodelist#12109#12108#12110FeedingPatternInfant-v1.0Model(EN).png


Type Id Concept Card. Definition DefinitionCode Reference
Block.png NL-CM:4.31.1 Arrowdown.pngFeedingPatternInfant Root concept of the FeedingPatternInfant information model. This root concept contains all data elements of the FeedingPatternInfant information model.
TS.png NL-CM:4.31.6 Arrowright.pngFeedingPatternInfantDateTime 1 The date and time on which the characteristics of feeding of the infant are registered.
ST.png NL-CM:4.31.7 Arrowright.pngFeedingSupplement 0..1 It is possible to add supplements to breast and formula milk, such as locust bean gum to thicken milk in case of infant reflux.
PQ.png NL-CM:4.31.5 Arrowright.pngFeedingFrequency 0..1 The number of feeding gifts within 24 hours.
364653007 Frequency of infant feeding
ST.png NL-CM:4.31.8 Arrowright.pngComment 0..1 Comment on the feeding of the infant.
48767-8 Annotation comment [Interpretation] Narrative
Verwijzing.png NL-CM:4.31.9 Arrowright.pngNutritionAdvice 0..1 This is a reference to the rootconcept DietaryRecommendations of information model DietaryRecommendations.
Block.png NutritionAdvice
Folder.png NL-CM:4.31.2 Arrowdown.pngFeeding 0..* Container of the Feeding concept. This container contains all data elements of the Feeding concept.

Several combinations are possible: 1) FeedingType breast milk, FeedingMethod breastfed = to give breastfeeding naturally. 2) FeedingType breast milk, FeedingMethod bottle fed = to give expressed breast milk via bottle. 3) FeedingType formula milk, FeedingMethod bottle fed = to give formula milk via bottle. Fill in the container for each relevant combination.

CD.png NL-CM:4.31.3 Arrowright.pngFeedingType 0..1 The type of feeding (breast or formula milk) that is given to the infant.
List2.png FeedingTypeCodelist
CD.png NL-CM:4.31.4 Arrowright.pngFeedingMethod 0..1 The method how the feeding is given to the infant.
List2.png FeedingMethodCodelist

Columns Concept and DefinitionCode: hover over the values for more information
For explanation of the symbols, please see the legend page List2.png

Example Instances

Only available in Dutch

VoedingspatroonZuigeling
VoedingSoort Borstvoeding
VoedingMethode Borstvoeding
VoedingFrequentie 6 keer per 24 uur
VoedingToevoeging Geen
VoedingspatroonZuigelingDatumTijd 20-12-2016 10:00
Toelichting Heeft veel zuigbehoefte en krijgt fopspeen voor de nacht

Instructions

The container Feeding can be filled in multiple times to denote different combinations of type of milk given and method used to feed. Several combinations are possible:
1) FeedingType breast milk, FeedingMethod breastfed = to give breastfeeding naturally.
2) FeedingType breast milk, FeedingMethod bottle fed = to give expressed breast milk via bottle.
3) FeedingType formula milk, FeedingMethod bottle fed = to give formula milk via bottle.
Fill in the container for each relevant combination.

Valuesets

FeedingMethodCodelist

Valueset OID: 2.16.840.1.113883.2.4.3.11.60.40.2.4.31.2 Binding: Extensible
Conceptname Conceptcode Codesystem name Codesystem OID Description
Breast fed 169741004 SNOMED CT 2.16.840.1.113883.6.96 Borstvoeding
Infant bottle fed 268472006 SNOMED CT 2.16.840.1.113883.6.96 Flesvoeding

FeedingTypeCodelist

Valueset OID: 2.16.840.1.113883.2.4.3.11.60.40.2.4.31.1 Binding: Extensible
Conceptname Conceptcode Codesystem name Codesystem OID Description
Expressed breast milk 226790003 SNOMED CT 2.16.840.1.113883.6.96 Borstvoeding
Formula milk 386127005 SNOMED CT 2.16.840.1.113883.6.96 Kunstvoeding

This information model in other releases

Information model references

This information model refers to

This inforation model is used in

--

Technical specifications in HL7v3 CDA and HL7 FHIR

To exchange information based on health and care information models, additional, more technical specifications are required.
Not every environment can handle the same technical specifications. For this reason, there are several types of technical specifications:

  • HL7® version 3 CDA compatible specifications, available through the Nictiz ART-DECOR® environment Artdecor.jpg
  • HL7® FHIR® compatible specifications, available through the Nictiz environment on the Simplifier FHIR Fhir.png

Downloads

This information model is also available as pdf file PDF.png or as spreadsheet Xlsx.png

About this information

The information in this wikipage is based on Prerelease 2018 #1
SNOMED CT and LOINC codes are based on:

  • SNOMED Clinical Terms version: 20180731 [R] (July 2018 Release)
  • LOINC version 2.64

Conditions for use are located on the mainpage List2.png
This page is generated on 01/11/2018 22:25:31 with ZibExtraction v. 2.0.6879.31307


Back 16.png Back to HCIM list