HeartRate-v1.2(2015EN)
Inhoud
- 1 General information
- 2 Metadata
- 3 Revision History
- 4 Concept
- 5 Purpose
- 6 Evidence Base
- 7 Information Model
- 8 Example Instances
- 9 Instructions
- 10 References
- 11 Valuesets
- 12 This information model in other releases
- 13 Information model references
- 14 Technical specifications in HL7v3 CDA and HL7 FHIR
- 15 Downloads
- 16 About this information
General information
Name: nl.nfu.HeartRate ![]()
Version: 1.2
HCIM Status:Final
Release: 2015
Release status: Published
Release date: 1-4-2015
Metadata
| DCM::CoderList | Kerngroep Registratie aan de Bron |
| DCM::ContactInformation.Address | * |
| DCM::ContactInformation.Name | * |
| DCM::ContactInformation.Telecom | * |
| DCM::ContentAuthorList | Projectgroep Generieke Overdrachtsgegevens & Kerngroep Registratie aan de Bron |
| DCM::CreationDate | 29-11-2012 |
| DCM::DeprecatedDate | |
| DCM::DescriptionLanguage | nl |
| DCM::EndorsingAuthority.Address | |
| DCM::EndorsingAuthority.Name | NFU |
| DCM::EndorsingAuthority.Telecom | |
| DCM::Id | 2.16.840.1.113883.2.4.3.11.60.40.3.12.3 |
| DCM::KeywordList | hartfrequentie, vitale parameters, hartslag |
| DCM::LifecycleStatus | Final |
| DCM::ModelerList | Kerngroep Registratie aan de Bron |
| DCM::Name | nl.nfu.Hartfrequentie |
| DCM::PublicationDate | 1-4-2015 |
| DCM::PublicationStatus | Published |
| DCM::ReviewerList | Projectgroep Generieke Overdrachtsgegevens & Kerngroep Registratie aan de Bron |
| DCM::RevisionDate | 1-4-2015 |
| DCM::Superseeds | |
| DCM::Version | 1.2 |
| HCIM::PublicationLanguage | EN |
Revision History
Only available in Dutch
Publicatieversie 1.0 (15-02-2013)
Publicatieversie 1.1 (01-07-2013)
Publicatieversie 1.2 (01-04-2015)
| ZIB-141 | Aanpassingen in SNOMED CT codes en omschrijvingen voor codelijst HartslagMethodeCodelijst n.a.v. review terminologie expert. |
| ZIB-234 | HartMethodeCodelijst bevat een typefout, namelijk aplation i.p.v. Palpation. |
| ZIB-308 | Prefix Overdracht weggehaald bij de generieke bouwstenen |
| ZIB-360 | Palpatie als hartslagmethode in hartfrequentie |
Incl. algemene wijzigingsverzoeken:
| ZIB-94 | Aanpassen tekst van Disclaimer, Terms of Use & Copyrights |
| ZIB-154 | Consequenties opsplitsing Medicatie bouwstenen voor overige bouwstenen. |
| ZIB-200 | Naamgeving SNOMED CT in tagged values klinische bouwstenen gelijk getrokken. |
| ZIB-201 | Naamgeving OID: in tagged value notes van klinische bouwstenen gelijk getrokken. |
| ZIB-309 | EOI aangepast |
| ZIB-324 | Codelijsten Name en Description beginnen met een Hoofdletter |
| ZIB-326 | Tekstuele aanpassingen conform de kwaliteitsreview kerngroep 2015 |
Concept
The heart frequency is the number of heartbeats per minute.
Purpose
Obtaining information on circulation and heart function by measuring the heartbeat.
Evidence Base
Heart frequency (electric or auscultatory rhythm of the ventricles) and pulse rate (tangible output in the peripheral arteries) are physiologically different things, but produce the same values in normal circulation (beats per minute) and are therefore used interchangeably by many healthcare providers (and laymen). This is however incorrect, as a patient’s pulse rate can be lower than their heart frequency. Nevertheless, in daily practice, the pulse is usually palpated to measure heart frequency and also written down as the heart frequency. For this reason, the HeartFrequency building block, in addition to the PulseRate building block, offers the option to enter palpation as the HeartbeatMeasurementMethod.
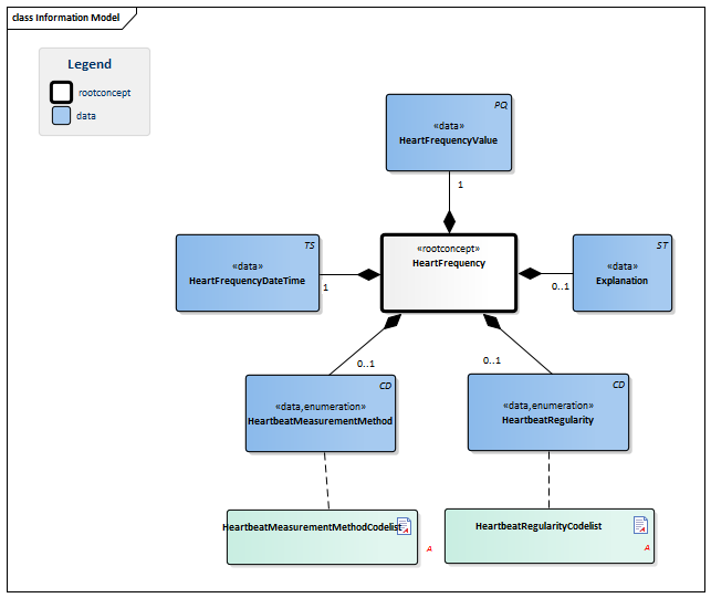
Information Model

| Type | Id | Concept | Card. | Definition | DefinitionCode | Reference | |||||||
| NL-CM:12.3.1 | Root concept of the HeartFrequency building block. This root concept contains all data elements of the HeartFrequency building block. | ||||||||||||
| NL-CM:12.3.2 | 1 | The heart frequency measured as the number of heartbeats per minute. |
|
||||||||||
| NL-CM:12.3.4 | 1 | Date and time of the heart frequency measurement. | |||||||||||
| NL-CM:12.3.6 | 0..1 | The method used to count and observe the heartbeat. |
| ||||||||||
| NL-CM:12.3.3 | 0..1 | Explanation of any problems or factors that may influence the measurement. Further explanation can be provided here as well. | |||||||||||
| NL-CM:12.3.5 | 0..1 | Regularity of the heartbeat. |
| ||||||||||
Columns Concept and DefinitionCode: hover over the values for more information
For explanation of the symbols, please see the legend page
Example Instances
Only available in Dutch
| HartfrequentieDatumTijd | HartfrequentieWaarde | Hartslag Methode |
Hartslag Regelmatigheid |
Toelichting |
| 08-02-2013 6:43 | 126/min | Auscultatie | Hartslag onregelmatig | Misschien bigeminie? |
Instructions
A Holter registration is a 24-hour ECG: an ECG with a very long measuring period.
References
1. Parelsnoer DCM Hartslag v0.98. [Online] Beschikbaar op: http://www.nictiz.nl/uploaded/FILES/htmlcontent/dcm/parelsnoer/Hartslag%20v0.64.pdf [Geraadpleegd: 19 februari 2015]. 2. openEHR-EHR-OBSERVATION.heart_rate.v1 [Online] Beschikbaar op: http://www.openehr.org/knowledge/ [Geraadpleegd: 19 februari 2015].
Valuesets
HeartbeatMeasurementMethodCodelist
| Valueset OID: 2.16.840.1.113883.2.4.3.11.60.40.2.12.3.2 | Binding: |
| Conceptname | Conceptcode | Codesystem name | Codesystem OID | Description |
| Palpation | 113011001 | SNOMED CT | 2.16.840.1.113883.6.96 | Palpatie |
| Auscultation | 37931006 | SNOMED CT | 2.16.840.1.113883.6.96 | Auscultatie |
| Cardiac monitoring | 88140007 | SNOMED CT | 2.16.840.1.113883.6.96 | Cardiale monitoring |
| ECG | 46825001 | SNOMED CT | 2.16.840.1.113883.6.96 | Electrocardiografie |
HeartbeatRegularityCodelist
| Valueset OID: 2.16.840.1.113883.2.4.3.11.60.40.2.12.3.1 | Binding: |
| Conceptname | Conceptcode | Codesystem name | Codesystem OID | Description |
| Heart regular | 271636001 | SNOMED CT | 2.16.840.1.113883.6.96 | Hartslag regelmatig |
| Heart irregular | 248650006 | SNOMED CT | 2.16.840.1.113883.6.96 | Hartslag onregelmatig |
This information model in other releases
- Release 2016, (Version 3.0)
- Release 2017, (Version 3.1)
- Prerelease 2018-2, (Version 3.2)
- Prerelease 2019-2, (Version 3.3)
- Release 2020, (Version 3.4)
- Prerelease 2021-2, (Version 3.4.1)
- Prerelease 2022-1, (Version 3.4.1)
- Prerelease 2023-1, (Version 3.4.1)
- Prerelease 2024-1, (Versie 3.4)
- Release 2024, (Version 3.4.1)
Information model references
This information model refers to
- --
This information model is used in
- --
Technical specifications in HL7v3 CDA and HL7 FHIR
To exchange information based on health and care information models, additional, more technical specifications are required.
Not every environment can handle the same technical specifications. For this reason, there are several types of technical specifications:
- HL7® version 3 CDA compatible specifications, available through the Nictiz ART-DECOR® environment

- HL7® FHIR® compatible specifications, available through the Nictiz environment on the Simplifier FHIR

Downloads
This information model is also available as pdf file
or as spreadsheet
About this information
The information in this wikipage is based on Registratie aan de bron publication 2015 including errata dd. 16-07-2015
Conditions for use are located on the mainpage ![]()
This page is generated on 24/12/2018 12:29:42 with ZibExtraction v. 3.0.6932.1989