VisualFunction-v4.0(2024EN)
Inhoud
- 1 General information
- 2 Metadata
- 3 Revision History
- 4 Concept
- 5 Purpose
- 6 Evidence Base
- 7 Information Model
- 8 Example Instances
- 9 References
- 10 Valuesets
- 11 This information model in other releases
- 12 Information model references
- 13 Technical specifications in HL7v3 CDA and HL7 FHIR
- 14 Downloads
- 15 About this information
General information
Name: nl.zorg.VisualFunction ![]()
Version: 4.0
HCIM Status:Final
Release: 2024
Release status: Published
Release date: 25-04-2025
Metadata
| DCM::CoderList | Werkgroep RadB Verpleegkundige Gegevens |
| DCM::ContactInformation.Address | * |
| DCM::ContactInformation.Name | * |
| DCM::ContactInformation.Telecom | * |
| DCM::ContentAuthorList | Werkgroep RadB Verpleegkundige Gegevens |
| DCM::CreationDate | 4-4-2014 |
| DCM::DeprecatedDate | |
| DCM::DescriptionLanguage | nl |
| DCM::EndorsingAuthority.Address | |
| DCM::EndorsingAuthority.Name | PM |
| DCM::EndorsingAuthority.Telecom | |
| DCM::Id | 2.16.840.1.113883.2.4.3.11.60.40.3.4.16 |
| DCM::KeywordList | Zien, lagere visuele functies, gezichtsvermogen |
| DCM::LifecycleStatus | Final |
| DCM::ModelerList | Werkgroep RadB Verpleegkundige Gegevens |
| DCM::Name | nl.zorg.FunctieZien |
| DCM::PublicationDate | 25-04-2025 |
| DCM::PublicationStatus | Published |
| DCM::ReviewerList | Projectgroep RadB Verpleegkundige Gegevens & Kerngroep Registratie aan de Bron |
| DCM::RevisionDate | 10-04-2025 |
| DCM::Supersedes | nl.zorg.FunctieZien-v3.4 |
| DCM::Version | 4.0 |
| HCIM::PublicationLanguage | EN |
Revision History
Only available in Dutch
Publicatieversie 1.0 (01-07-2015)
Publicatieversie 3.0 (01-05-2016)
| ZIB-453 | Wijziging naamgeving ZIB's en logo's door andere opzet van beheer |
Publicatieversie 3.1 (04-09-2017)
| ZIB-530 | Verwijzingen naar de bouwsteen Verpleegkundige Interventie verwijderd |
| ZIB-531 | Vervangen 5-punts ICF schaal door 3-punts SNOMED CT schaal voor beperkingen en stoornissen |
| ZIB-549 | De Engelse naam van de bouwsteen en het rootconcept zijn niet correct |
Publicatieversie 3.2 (29-01-2020)
| ZIB-767 | Gezinssituatie kind naam, geslacht, en waar woonachtig als uitwondend |
Publicatieversie 3.3 (01-12-2021)
| ZIB-1560 | Enkele dubbele punt vervangen door dubbele dubbele punt |
Publicatieversie 3.4 (15-10-2023)
| ZIB-1709 | VisualFunction - DeviceAnatomicalLocation |
| ZIB-1974 | Suggested typo and textual improvements |
Publicatieversie 4.0 (24-04-2024)
| ZIB-2459 | Deprecated values in zib pre-publicatie 2024-1 |
| ZIB-2735 | Pre-publicatie check op deprecated codes |
| ZIB-2746 | Engelse rootconcept naam gelijk aan conceptnaam |
Concept
Sight is the ability to observe lit objects, with the goal of orienting yourself on objects and people in a lit environment. This pertains to observing the light stimuli, and not processing them in the brain.
A sight disorder can lead to things including orientation problems.
Purpose
Information on visual function disorders is important in patient care and treatment and particularly in the communication with the patient. Based on this information, healthcare can be adjusted to the patient’s limitations if needed.
Evidence Base
The definitions of the concepts were (partially) taken from the ICNP definitions.
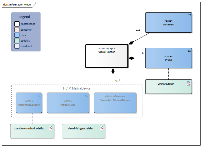
Information Model

| Type | Id | Concept | Card. | Definition | DefinitionCode | Reference | ||||||||
| NL-CM:4.16.1 | Root concept of the VisualFunction information model. This concept contains all data elements of the VisualFunction information model. | |||||||||||||
| NL-CM:4.16.3 | 1 | The ability to see as a result of response to stimuli of visual organs. |
|
| ||||||||||
| NL-CM:4.16.4 | 0..* | The medical aids used to support the visual function. |
|
| ||||||||||
| NL-CM:10.1.3 | The type of product used to help the patient see. |
| ||||||||||||
| NL-CM:10.1.15 | The anatomical location of the Visual Aid. |
| ||||||||||||
| NL-CM:4.16.2 | 0..1 | A comment on the visual function. |
|
|||||||||||
Columns Concept and DefinitionCode: hover over the values for more information
For explanation of the symbols, please see the legend page
Example Instances
Only available in Dutch
| FunctieZien | |
| VisueleFunctie | Verminderd gezichtsvermogen |
| ZienHulpmiddel | |
| ProductType | Leesbril |
| Toelichting | Ziet met linkeroog slechter dan met het rechteroog. |
References
1. International Classification of Functioning Disability and Health (ICF) [Online] Beschikbaar op:http:/www.rivm.nl/who-fic/icf.htm [Geraadpleegd: 13 februari 2015]
Valuesets
LocationVisualAidCodelist
| Valueset OID: 2.16.840.1.113883.2.4.3.11.60.40.2.4.16.3 | Binding: Required | Status: Active |
| Conceptname | Conceptcode | Codesystem name | Codesystem OID | Description |
| Left eye structure [DEPRECATED] | 8966001 | SNOMED CT | 2.16.840.1.113883.6.96 | Structuur van linker oog |
| Structure of left eye region | 726675003 | SNOMED CT | 2.16.840.1.113883.6.96 | Structuur van linker oog |
| Right eye structure [DEPRECATED] | 18944008 | SNOMED CT | 2.16.840.1.113883.6.96 | Structuur van rechter oog |
| Structure of right eye region | 726680007 | SNOMED CT | 2.16.840.1.113883.6.96 | Structuur van rechter oog |
| Structure of both eyes | 40638003 | SNOMED CT | 2.16.840.1.113883.6.96 | Structuur van beide ogen |
| Other values are not allowed | ||||
VisionCodelist
| Valueset OID: 2.16.840.1.113883.2.4.3.11.60.40.2.4.16.1 | Binding: Required | Status: Active |
| Conceptname | Conceptcode | Codesystem name | Codesystem OID | Description |
| Normal vision | 45089002 | SNOMED CT | 2.16.840.1.113883.6.96 | Geen visuele stoornis |
| Visual impairment | 397540003 | SNOMED CT | 2.16.840.1.113883.6.96 | Verminderd gezichtsvermogen |
| Blind or low vision - both eyes [DEPRECATED] | 267727004 | SNOMED CT | 2.16.840.1.113883.6.96 | (Vrijwel) blind [DEPRECATED] |
| Blindness - both eyes | 193699007 | SNOMED CT | 2.16.840.1.113883.6.96 | Blind |
| Other values are not allowed | ||||
VisualAidTypeCodelist
| Valueset OID: 2.16.840.1.113883.2.4.3.11.60.40.2.4.16.2 | Binding: Extensible | Status: Active |
| Conceptname | Conceptcode | Codesystem name | Codesystem OID | Description |
| geen | 0 | eCare codes | 2.16.840.1.113883.2.4.3.11.22.218 | geen visuele hulpmiddelen |
| Single vision reading glasses | 423013001 | SNOMED CT | 2.16.840.1.113883.6.96 | leesbril |
| Eyeglasses | 50121007 | SNOMED CT | 2.16.840.1.113883.6.96 | bril |
| Contact lenses | 57368009 | SNOMED CT | 2.16.840.1.113883.6.96 | contactlenzen |
| Optical near vision magnifier | 264865009 | SNOMED CT | 2.16.840.1.113883.6.96 | loep |
| Value Other (OTH) from codesystem NullFlavor (OID: 2.16.840.1.113883.5.1008) is allowed in this valueset. | ||||
This information model in other releases
- Release 2015, (Version 1.0)
- Release 2016, (Version 3.0)
- Release 2017, (Version 3.1)
- Prerelease 2018-2, (Version 3.1)
- Prerelease 2019-2, (Version 3.1)
- Release 2020, (Version 3.1)
- Prerelease 2021-2, (Version 3.3)
- Prerelease 2022-1, (Version 3.3)
- Prerelease 2023-1, (Version 3.4)
- Prerelease 2024-1, (Versie 3.4)
Information model references
This information model refers to
This information model is used in
- --
Technical specifications in HL7v3 CDA and HL7 FHIR
To exchange information based on health and care information models, additional, more technical specifications are required.
Not every environment can handle the same technical specifications. For this reason, there are several types of technical specifications:
- HL7® version 3 CDA compatible specifications, available through the Nictiz ART-DECOR® environment

- HL7® FHIR® compatible specifications, available through the Nictiz environment on the Simplifier FHIR

Downloads
This information model is also available as pdf file
or as spreadsheet
About this information
The information in this wikipage is based on Release 2024
SNOMED CT and LOINC codes are based on:
- SNOMED Clinical Terms versie: 20250630 [R] (juni 2025-editie)
- LOINC version 2.77
Conditions for use are located on the mainpage ![]()
This page is generated on 12/07/2025 16:20:32 with ZibExtraction v. 9.5.9242.40707