HeartRate-v1.2(2015EN)
Inhoud
General information
Name: nl.nfu.HeartRate ![]()
Version: 1.2
HCIM Status:Final
Publication: 2015
Release status: Published
Publication date: 1-4-2015
Metadata
| DCM::CoderList | Kerngroep Registratie aan de Bron |
| DCM::ContactInformation.Address | * |
| DCM::ContactInformation.Name | * |
| DCM::ContactInformation.Telecom | * |
| DCM::ContentAuthorList | Projectgroep Generieke Overdrachtsgegevens & Kerngroep Registratie aan de Bron |
| DCM::CreationDate | 29-11-2012 |
| DCM::DeprecatedDate | |
| DCM::DescriptionLanguage | nl |
| DCM::EndorsingAuthority.Address | |
| DCM::EndorsingAuthority.Name | NFU |
| DCM::EndorsingAuthority.Telecom | |
| DCM::Id | 2.16.840.1.113883.2.4.3.11.60.40.3.12.3 |
| DCM::KeywordList | hartfrequentie, vitale parameters, hartslag |
| DCM::LifecycleStatus | Final |
| DCM::ModelerList | Kerngroep Registratie aan de Bron |
| DCM::Name | nl.nfu.Hartfrequentie |
| DCM::PublicationDate | 1-4-2015 |
| DCM::PublicationStatus | Published |
| DCM::ReviewerList | Projectgroep Generieke Overdrachtsgegevens & Kerngroep Registratie aan de Bron |
| DCM::RevisionDate | 1-4-2015 |
| DCM::Superseeds | |
| DCM::Version | 1.2 |
| HCIM::PublicationLanguage | EN |
Revision History
Only available in Dutch
Publicatieversie 1.0 (15-02-2013)
Publicatieversie 1.1 (01-07-2013)
Publicatieversie 1.2 (01-04-2015)
| ZIB-141 | Aanpassingen in SNOMED CT codes en omschrijvingen voor codelijst HartslagMethodeCodelijst n.a.v. review terminologie expert. |
| ZIB-234 | HartMethodeCodelijst bevat een typefout, namelijk aplation i.p.v. Palpation. |
| ZIB-308 | Prefix Overdracht weggehaald bij de generieke bouwstenen |
| ZIB-360 | Palpatie als hartslagmethode in hartfrequentie |
Incl. algemene wijzigingsverzoeken:
| ZIB-94 | Aanpassen tekst van Disclaimer, Terms of Use & Copyrights |
| ZIB-154 | Consequenties opsplitsing Medicatie bouwstenen voor overige bouwstenen. |
| ZIB-200 | Naamgeving SNOMED CT in tagged values klinische bouwstenen gelijk getrokken. |
| ZIB-201 | Naamgeving OID: in tagged value notes van klinische bouwstenen gelijk getrokken. |
| ZIB-309 | EOI aangepast |
| ZIB-324 | Codelijsten Name en Description beginnen met een Hoofdletter |
| ZIB-326 | Tekstuele aanpassingen conform de kwaliteitsreview kerngroep 2015 |
Concept
The heart frequency is the number of heartbeats per minute.
Purpose
Obtaining information on circulation and heart function by measuring the heartbeat.
Evidence Base
Heart frequency (electric or auscultatory rhythm of the ventricles) and pulse rate (tangible output in the peripheral arteries) are physiologically different things, but produce the same values in normal circulation (beats per minute) and are therefore used interchangeably by many healthcare providers (and laymen). This is however incorrect, as a patient’s pulse rate can be lower than their heart frequency. Nevertheless, in daily practice, the pulse is usually palpated to measure heart frequency and also written down as the heart frequency. For this reason, the HeartFrequency building block, in addition to the PulseRate building block, offers the option to enter palpation as the HeartbeatMeasurementMethod.
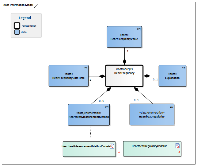
Information Model
| Type | Id | Concept | Card. | Definition | DefinitionCode | Reference | |||||||
| NL-CM:12.3.1 | Root concept of the HeartFrequency building block. This root concept contains all data elements of the HeartFrequency building block. | ||||||||||||
| NL-CM:12.3.2 | 1 | The heart frequency measured as the number of heartbeats per minute. |
|
||||||||||
| NL-CM:12.3.4 | 1 | Date and time of the heart frequency measurement. | |||||||||||
| NL-CM:12.3.6 | 0..1 | The method used to count and observe the heartbeat. |
| ||||||||||
| NL-CM:12.3.3 | 0..1 | Explanation of any problems or factors that may influence the measurement. Further explanation can be provided here as well. | |||||||||||
| NL-CM:12.3.5 | 0..1 | Regularity of the heartbeat. |
| ||||||||||
Columns Concept and DefinitionCode: hover over the values for more information
For explanation of the symbols, please see the legend page
Example Instances
Only available in Dutch
| HartfrequentieDatumTijd | HartfrequentieWaarde | Hartslag Methode |
Hartslag Regelmatigheid |
Toelichting |
| 08-02-2013 6:43 | 126/min | Auscultatie | Hartslag onregelmatig | Misschien bigeminie? |
Instructions
A Holter registration is a 24-hour ECG: an ECG with a very long measuring period.
References
1. Parelsnoer DCM Hartslag v0.98. [Online] Beschikbaar op: http://www.nictiz.nl/uploaded/FILES/htmlcontent/dcm/parelsnoer/Hartslag%20v0.64.pdf [Geraadpleegd: 19 februari 2015]. 2. openEHR-EHR-OBSERVATION.heart_rate.v1 [Online] Beschikbaar op: http://www.openehr.org/knowledge/ [Geraadpleegd: 19 februari 2015].
Valuesets
HeartbeatMeasurementMethodCodelist
| Valueset OID 2.16.840.1.113883.2.4.3.11.60.40.2.12.3.2 |
| Conceptname | Conceptcode | Codesystem name | Codesystem OID | Description |
| Palpation | 113011001 | SNOMED CT | 2.16.840.1.113883.6.96 | Palpatie |
| Auscultation | 37931006 | SNOMED CT | 2.16.840.1.113883.6.96 | Auscultatie |
| Cardiac monitoring | 88140007 | SNOMED CT | 2.16.840.1.113883.6.96 | Cardiale monitoring |
| ECG | 46825001 | SNOMED CT | 2.16.840.1.113883.6.96 | Electrocardiografie |
HeartbeatRegularityCodelist
| Valueset OID 2.16.840.1.113883.2.4.3.11.60.40.2.12.3.1 |
| Conceptname | Conceptcode | Codesystem name | Codesystem OID | Description |
| Heart regular | 271636001 | SNOMED CT | 2.16.840.1.113883.6.96 | Hartslag regelmatig |
| Heart irregular | 248650006 | SNOMED CT | 2.16.840.1.113883.6.96 | Hartslag onregelmatig |
More on this information model
More technical information and HL7/XML documentation you can find on the Nictiz Art-Decor page about this information model[1]
This information model is also available as pdf file
or as spreadsheet
About this information
The information in this wikipage is based on Registratie aan de bron publication 2015 including errata dd. 16-07-2015
Conditions for use are located on the mainpage ![]()
This page is generated on 27/09/2017 23:59:23
