AbilityToWashOneself-v3.1(2018EN)
Inhoud
- 1 General information
- 2 Metadata
- 3 Revision History
- 4 Concept
- 5 Purpose
- 6 Evidence Base
- 7 Information Model
- 8 Example Instances
- 9 References
- 10 Valuesets
- 11 This information model in other releases
- 12 Information model references
- 13 Technical specifications in HL7v3 CDA and HL7 FHIR
- 14 Downloads
- 15 About this information
General information
Name: nl.zorg.AbilityToWashOneself ![]()
Version: 3.1
HCIM Status:Final
Release: 2018
Release status: Prepublished
Release date: 01-10-2018
Metadata
| DCM::CoderList | Werkgroep RadB Verpleegkundige Gegevens |
| DCM::ContactInformation.Address | * |
| DCM::ContactInformation.Name | * |
| DCM::ContactInformation.Telecom | * |
| DCM::ContentAuthorList | Werkgroep RadB Verpleegkundige Gegevens |
| DCM::CreationDate | 1-4-2014 |
| DCM::DeprecatedDate | |
| DCM::DescriptionLanguage | nl |
| DCM::EndorsingAuthority.Address | |
| DCM::EndorsingAuthority.Name | PM |
| DCM::EndorsingAuthority.Telecom | |
| DCM::Id | 2.16.840.1.113883.2.4.3.11.60.40.3.4.10 |
| DCM::KeywordList | Wassen, ADL, beperking |
| DCM::LifecycleStatus | Final |
| DCM::ModelerList | Werkgroep RadB Verpleegkundige Gegevens |
| DCM::Name | nl.zorg.VermogenTotZichWassen |
| DCM::PublicationDate | 01-10-2018 |
| DCM::PublicationStatus | Prepublished |
| DCM::ReviewerList | Projectgroep RadB Verpleegkundige Gegevens & Kerngroep Registratie aan de Bron |
| DCM::RevisionDate | 31-12-2017 |
| DCM::Superseeds | nl.zorg.VermogenTotZichWassen-v3.0 |
| DCM::Version | 3.1 |
| HCIM::PublicationLanguage | EN |
Revision History
Only available in Dutch
Publicatieversie 1.0 (01-07-2015)
Publicatieversie 3.0 (01-05-2016)
Publicatieversie 3.1 (04-09-2017)
| ZIB-530 | Verwijzingen naar de bouwsteen Verpleegkundige Interventie verwijderd |
| ZIB-531 | Vervangen 5-punts ICF schaal door 3-punts SNOMED CT schaal voor beperkingen en stoornissen |
| ZIB-541 | Toevoegen code voor 'Gehele lichaam' aan waardenlijst voor lichaamsdeel |
| ZIB-549 | De Engelse naam van de bouwsteen en het rootconcept zijn niet correct |
Concept
Being able to bathe independently is part of self-care. Limitations in this ability indicate a reduced ability to cope for oneself.
This activity and activities such as those including eating, drinking, and dressing are also known as activities of daily living (ADL). These are the activities people go through in daily life. The extent to which a person is able to do all these activities by themselves is a measure for their total ability to do things independently.
Purpose
Information on limitations in a patient’s ability to bathe themselves is important in determining the nature and intensity of the care the patient needs. In a transfer situation, it gives the receiving organization the ability to anticipate the intensity of the care to be given to the patient, enabling continuity in healthcare for the patient.
If policy has been implemented to improve a patient’s ability to do things independently, the entered extent of independence helps to determine the efficiency of the treatment.
Evidence Base
In addition to this information model, there are other tools to record independence, such as the KATZ-ADL and the BarthelIndex. The KATZ-ADL is mainly used for vulnerable seniors and the BarthelIndex is mainly used for patients who have had a stroke.
This information model evaluates the ability to bathe on a three-point scale. In the KATZ-ADL and in the BarthelIndex, this falls under the aspect of Grooming. In these two tools, the ability is scored on a scale with fewer points.
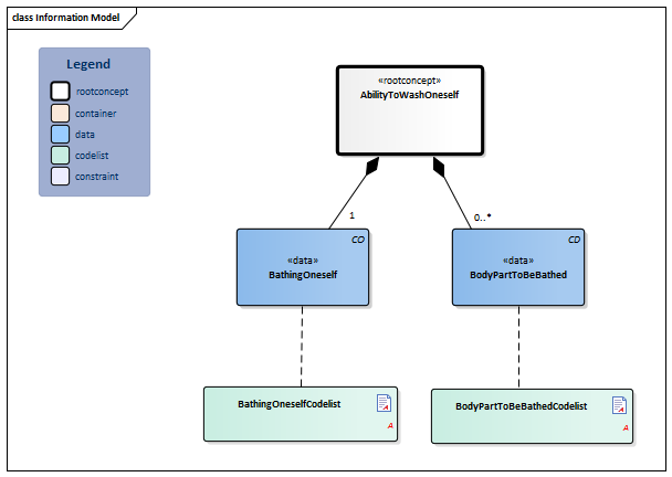
Information Model

| Type | Id | Concept | Card. | Definition | DefinitionCode | Reference | ||||||||
| NL-CM:4.10.1 | Root concept of the AbilityToWashOneself information model. This root concept contains all data elements of the AbilityToWashOneself information model. | |||||||||||||
| NL-CM:4.10.2 | 1 | The washing and drying of the entire body, or body parts, such as bathing, showering, washing of hands and feet, face and hair.
The BodyPartToBeBathed concept offers the option to specify to which part of the body the limitation applies. |
|
| ||||||||||
| NL-CM:4.10.3 | 0..* | The part or parts of the body for which help bathing is wanted/necessary. |
|
| ||||||||||
Columns Concept and DefinitionCode: hover over the values for more information
For explanation of the symbols, please see the legend page
Example Instances
Only available in Dutch
| VermogenTotZichWassen | |
| ZichWassen | Volledig afhankelijk |
| TeWassenLichaamsdeel | Bovenlichaam |
References
1. International Classification of Functioning Disability and Health (ICF) [Online] Beschikbaar op:http:/www.rivm.nl/who-fic/icf.htm [Geraadpleegd: 13 februari 2015]
Valuesets
BathingOneselfCodelist
| Valueset OID: 2.16.840.1.113883.2.4.3.11.60.40.2.4.10.1 | Binding: Required |
| Conceptname | Conceptcode | Codesystem name | Codesystem OID | Description |
| Independently able to wash self | 19831000146107 | SNOMED CT | 2.16.840.1.113883.6.96 | Onafhankelijk |
| Needs help with washing self | 16621000146103 | SNOMED CT | 2.16.840.1.113883.6.96 | Hulp nodig |
| Unable to wash self | 284787001 | SNOMED CT | 2.16.840.1.113883.6.96 | Volledig afhankelijk |
BodyPartToBeBathedCodelist
| Valueset OID: 2.16.840.1.113883.2.4.3.11.60.40.2.4.10.2 | Binding: Required |
| Conceptname | Conceptcode | Codesystem name | Codesystem OID | Description |
| Entire body as a whole | 38266002 | SNOMED CT | 2.16.840.1.113883.6.96 | Gehele lichaam |
| Entire face | 302549007 | SNOMED CT | 2.16.840.1.113883.6.96 | Gezicht |
| Entire upper body | 362874006 | SNOMED CT | 2.16.840.1.113883.6.96 | Bovenlichaam |
| Entire lower body | 362875007 | SNOMED CT | 2.16.840.1.113883.6.96 | Onderlichaam |
This information model in other releases
- Release 2015, (Version 1.0)
- Release 2016, (Version 3.0)
- Release 2017, (Version 3.1)
- Prerelease 2019-2, (Version 3.1)
- Release 2020, (Version 3.1.1)
- Prerelease 2021-2, (Version 3.1.1)
- Prerelease 2022-1, (Version 3.1.1)
- Prerelease 2023-1, (Version 3.1.1)
- Prerelease 2024-1, (Versie 3.1)
- Release 2024, (Version 3.1.1)
Information model references
This information model refers to
- --
This inforation model is used in
- --
Technical specifications in HL7v3 CDA and HL7 FHIR
To exchange information based on health and care information models, additional, more technical specifications are required.
Not every environment can handle the same technical specifications. For this reason, there are several types of technical specifications:
- HL7® version 3 CDA compatible specifications, available through the Nictiz ART-DECOR® environment

- HL7® FHIR® compatible specifications, available through the Nictiz environment on the Simplifier FHIR

Downloads
This information model is also available as pdf file
or as spreadsheet
About this information
The information in this wikipage is based on Prerelease 2018 #1
SNOMED CT and LOINC codes are based on:
- SNOMED Clinical Terms version: 20180731 [R] (July 2018 Release)
- LOINC version 2.64
Conditions for use are located on the mainpage ![]()
This page is generated on 01/11/2018 22:24:53 with ZibExtraction v. 2.0.6879.31307