AbilityToWashOneself-v3.1(2019EN)

Uit Zorginformatiebouwstenen
Ga naar: navigatie, zoeken


Attention!! This is not the most recent version of this information model. You can find the most recent version here.

General information

Name: nl.zorg.AbilityToWashOneself NL.png
Version: 3.1
HCIM Status:Final
Release: 2019
Release status: Prepublished
Release date: 29-01-2020


Back 16.png Back to HCIM list

Metadata

DCM::CoderList Werkgroep RadB Verpleegkundige Gegevens
DCM::ContactInformation.Address *
DCM::ContactInformation.Name *
DCM::ContactInformation.Telecom *
DCM::ContentAuthorList Werkgroep RadB Verpleegkundige Gegevens
DCM::CreationDate 1-4-2014
DCM::DeprecatedDate
DCM::DescriptionLanguage nl
DCM::EndorsingAuthority.Address
DCM::EndorsingAuthority.Name PM
DCM::EndorsingAuthority.Telecom
DCM::Id 2.16.840.1.113883.2.4.3.11.60.40.3.4.10
DCM::KeywordList Wassen, ADL, beperking
DCM::LifecycleStatus Final
DCM::ModelerList Werkgroep RadB Verpleegkundige Gegevens
DCM::Name nl.zorg.VermogenTotZichWassen
DCM::PublicationDate 29-01-2020
DCM::PublicationStatus Prepublished
DCM::ReviewerList Projectgroep RadB Verpleegkundige Gegevens & Kerngroep Registratie aan de Bron
DCM::RevisionDate 31-12-2017
DCM::Supersedes nl.zorg.VermogenTotZichWassen-v3.0
DCM::Version 3.1
HCIM::PublicationLanguage EN

Revision History

Only available in Dutch

Publicatieversie 1.0 (01-07-2015)

Publicatieversie 3.0 (01-05-2016)

ZIB-453 Wijziging naamgeving ZIB's en logo's door andere opzet van beheer

Publicatieversie 3.1 (04-09-2017)

ZIB-530 Verwijzingen naar de bouwsteen Verpleegkundige Interventie verwijderd
ZIB-531 Vervangen 5-punts ICF schaal door 3-punts SNOMED CT schaal voor beperkingen en stoornissen
ZIB-541 Toevoegen code voor 'Gehele lichaam' aan waardenlijst voor lichaamsdeel
ZIB-549 De Engelse naam van de bouwsteen en het rootconcept zijn niet correct

Concept

Being able to bathe independently is part of self-care. Limitations in this ability indicate a reduced ability to cope for oneself.
This activity and activities such as those including eating, drinking, and dressing are also known as activities of daily living (ADL). These are the activities people go through in daily life. The extent to which a person is able to do all these activities by themselves is a measure for their total ability to do things independently.

Purpose

Information on limitations in a patient’s ability to bathe themselves is important in determining the nature and intensity of the care the patient needs. In a transfer situation, it gives the receiving organization the ability to anticipate the intensity of the care to be given to the patient, enabling continuity in healthcare for the patient.
If policy has been implemented to improve a patient’s ability to do things independently, the entered extent of independence helps to determine the efficiency of the treatment.

Evidence Base

In addition to this information model, there are other tools to record independence, such as the KATZ-ADL and the BarthelIndex. The KATZ-ADL is mainly used for vulnerable seniors and the BarthelIndex is mainly used for patients who have had a stroke.
This information model evaluates the ability to bathe on a three-point scale. In the KATZ-ADL and in the BarthelIndex, this falls under the aspect of Grooming. In these two tools, the ability is scored on a scale with fewer points.

Information Model


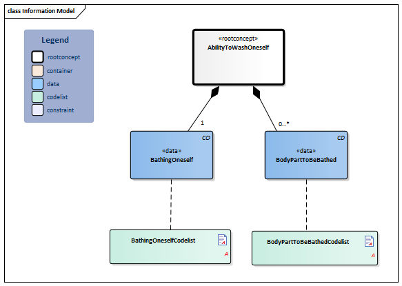
#BodyPartToBeBathedCodelist#9109#BathingOneselfCodelist#9111#9113AbilityToWashOneself-v3.1Model(2019EN).png


Type Id Concept Card. Definition DefinitionCode Reference
Block.png NL-CM:4.10.1 Arrowdown.pngAbilityToWashOneself Root concept of the AbilityToWashOneself information model. This root concept contains all data elements of the AbilityToWashOneself information model.
CO.png NL-CM:4.10.2 Arrowright.pngBathingOneself 1 The washing and drying of the entire body, or body parts, such as bathing, showering, washing of hands and feet, face and hair.

The BodyPartToBeBathed concept offers the option to specify to which part of the body the limitation applies.

284785009 Ability to wash self
List2.png BathingOneselfCodelist
CD.png NL-CM:4.10.3 Arrowright.pngBodyPartToBeBathed 0..* The part or parts of the body for which help bathing is wanted/necessary.
38866009 Body part structure
List2.png BodyPartToBeBathedCodelist

Columns Concept and DefinitionCode: hover over the values for more information
For explanation of the symbols, please see the legend page List2.png

Example Instances

Only available in Dutch

VermogenTotZichWassen
ZichWassen Volledig afhankelijk
TeWassenLichaamsdeel Bovenlichaam

References

1. International Classification of Functioning Disability and Health (ICF) [Online] Beschikbaar op:http:/www.rivm.nl/who-fic/icf.htm [Geraadpleegd: 13 februari 2015]

Valuesets

BathingOneselfCodelist

Valueset OID: 2.16.840.1.113883.2.4.3.11.60.40.2.4.10.1 Binding: Required
Conceptname Conceptcode Codesystem name Codesystem OID Description
Independently able to wash self 19831000146107 SNOMED CT 2.16.840.1.113883.6.96 Onafhankelijk
Needs help with washing self 16621000146103 SNOMED CT 2.16.840.1.113883.6.96 Hulp nodig
Unable to wash self 284787001 SNOMED CT 2.16.840.1.113883.6.96 Volledig afhankelijk

BodyPartToBeBathedCodelist

Valueset OID: 2.16.840.1.113883.2.4.3.11.60.40.2.4.10.2 Binding: Required
Conceptname Conceptcode Codesystem name Codesystem OID Description
Entire body as a whole 38266002 SNOMED CT 2.16.840.1.113883.6.96 Gehele lichaam
Entire face 302549007 SNOMED CT 2.16.840.1.113883.6.96 Gezicht
Entire upper body 362874006 SNOMED CT 2.16.840.1.113883.6.96 Bovenlichaam
Entire lower body 362875007 SNOMED CT 2.16.840.1.113883.6.96 Onderlichaam

This information model in other releases

Information model references

This information model refers to

--

This information model is used in

--

Technical specifications in HL7v3 CDA and HL7 FHIR

To exchange information based on health and care information models, additional, more technical specifications are required.
Not every environment can handle the same technical specifications. For this reason, there are several types of technical specifications:

  • HL7® version 3 CDA compatible specifications, available through the Nictiz ART-DECOR® environment Artdecor.jpg
  • HL7® FHIR® compatible specifications, available through the Nictiz environment on the Simplifier FHIR Fhir.png

Downloads

This information model is also available as pdf file PDF.png or as spreadsheet Xlsx.png

About this information

The information in this wikipage is based on Prerelease 2019-2
SNOMED CT and LOINC codes are based on:

  • SNOMED Clinical Terms version: 20190731 [R] (July 2019 Release)
  • LOINC version 2.64

Conditions for use are located on the mainpage List2.png
This page is generated on 03/02/2020 01:29:42 with ZibExtraction v. 4.0.7338.2051


Back 16.png Back to HCIM list