OverdrachtLaboratoriumUitslag-v3.0(2016NL)
Inhoud
Algemeen
Naam: nl.zorg.OverdrachtLaboratoriumUitslag ![]()
Versie: 3.0
ZIB Status:Final
Publicatie: 2016
Publicatie status: Published
Publicatie datum: 1-5-2016
Metadata
| DCM::CoderList | Kerngroep Registratie aan de Bron |
| DCM::ContactInformation.Address | * |
| DCM::ContactInformation.Name | * |
| DCM::ContactInformation.Telecom | * |
| DCM::ContentAuthorList | Projectgroep Generieke Overdrachtsgegevens & Kerngroep Registratie aan de Bron |
| DCM::CreationDate | 7-6-2012 |
| DCM::DeprecatedDate | |
| DCM::DescriptionLanguage | nl |
| DCM::EndorsingAuthority.Address | |
| DCM::EndorsingAuthority.Name | PM |
| DCM::EndorsingAuthority.Telecom | |
| DCM::Id | 2.16.840.1.113883.2.4.3.11.60.40.3.13.1 |
| DCM::KeywordList | laboratorium uitslag, lab, laboratorium bepaling |
| DCM::LifecycleStatus | Final |
| DCM::ModelerList | Kerngroep Registratie aan de Bron |
| DCM::Name | nl.zorg.OverdrachtLaboratoriumUitslag |
| DCM::PublicationDate | 1-5-2016 |
| DCM::PublicationStatus | Published |
| DCM::ReviewerList | Projectgroep Generieke Overdrachtsgegevens & Kerngroep Registratie aan de Bron |
| DCM::RevisionDate | 25-8-2015 |
| DCM::Superseeds | nl.nfu.OverdrachtLaboratoriumUitslag-v1.2.2 |
| DCM::Version | 3.0 |
| HCIM::PublicationLanguage | NL |
Revision History
'
Publicatieversie 1.0 (15-02-2013)
Publicatieversie 1.1 (01-07-2013)
Publicatieversie 1.2 (01-04-2015)
| ZIB-238 | In de klinische bouwsteen OverdrachtLabUitslag de tagged value DCM::ValueSet LOINC - eLab valueset van concept TestNaam opsplitsen. |
| ZIB-239 | In de klinische bouwsteen OverdrachtLabUitslag de tagged value DCM::ValueSet SNOMED - eLab valueset van concept Testmethode opsplitsen. |
| ZIB-240 | In de klinische bouwsteen OverdrachtLabUitslag kwam de tagged value DCM::ValueSet van concept LaboratoriumTest niet overeen met de naam van de gekoppelde waardenlijst ResultNormalcyStatus Valueset (HL7). |
| ZIB-241 | In de klinische bouwsteen OverdrachtLabUitslag de tagged value DCM::ValueSet LOINC - eLab valueset van concept Onderzoek opsplitsen. |
| ZIB-242 | In de klinische bouwsteen OverdrachtLabuitslag kwam de naam van de gekoppelde waardenlijst van concept ResultaatStatus niet overeen met de tagged value van het concept. |
| ZIB-243 | In de klinische bouwsteen OverdrachtLabuitslag kwam de naam van de gekoppelde waardenlijst van concept ResultaatType niet overeen met de tagged value van het concept. |
| ZIB-244 | Tagged values van concept Onderzoek van OverdrachtLabUitslag aangepast, door tagged value DCM:ValueSet e-lab een codelijst naam te geven incl. in tagged value notes verwijzing naar extern codesystem. |
| ZIB-245 | Tagged values van concept Testmethode van OverdrachtLabUitslag aangepast, door tagged value DCM:ValueSet e-lab een codelijst naam te geven incl. in tagged value notes verwijzing naar extern codesystem. |
| ZIB-246 | Tagged values van concept TestNaam van OverdrachtLabUitslag aangepast, door tagged value DCM:ValueSet e-lab een codelijst naam te geven incl. in tagged value notes verwijzing naar extern codesystem. |
| ZIB-353 | Tagged values DCM::CodeSystem aanpassen naar DCM::ValueSet incl. gekoppelde codelijst. |
| ZIB-361 | Naamgeving concept Opmerking aangepast |
| ZIB-367 | Opschonen ResultaatVlaggenCodelijst |
| ZIB-370 | ResultaatStatusCodelijst en TekstUitslagCodelijst codes aanpassen |
Incl. algemene wijzigingsverzoeken:
| ZIB-94 | Aanpassen tekst van Disclaimer, Terms of Use & Copyrights |
| ZIB-154 | Consequenties opsplitsing Medicatie bouwstenen voor overige bouwstenen. |
| ZIB-200 | Naamgeving SNOMED CT in tagged values klinische bouwstenen gelijk getrokken. |
| ZIB-201 | Naamgeving OID: in tagged value notes van klinische bouwstenen gelijk getrokken. |
| ZIB-309 | EOI aangepast |
| ZIB-324 | Codelijsten Name en Description beginnen met een Hoofdletter |
| ZIB-326 | Tekstuele aanpassingen conform de kwaliteitsreview kerngroep 2015 |
Publicatieversie 1.2.1 (22-05-2015)
| ZIB-392 | De ResultaatTypeCodelijst heeft geen "OID: " aanduiding in de onderliggende codelijst. |
Publicatieversie 1.2.2 (16-07-2015)
| ZIB-420 | Vervallen SNOMED CT code in ResultaatTypeCodelijst |
Publicatieversie 3.0 (01-05-2016)
| ZIB-453 | Wijziging naamgeving ZIB's en logo's door andere opzet van beheer |
.
Concept
Een laboratoriumuitslag beschrijft het resultaat van een laboratoriumbepaling.
Behalve de uitkomsten van testen met een enkelvoudig resultaat kunnen ook de uitkomsten van meer complexe testen met meervoudige resultaten of 'panel' vastgelegd worden.
Purpose
Laboratoriumonderzoek wordt gedaan ten behoeve van de diagnose en preventie van ziekte en het vervolgen van de effecten van behandeling.
Evidence Base
Voor het vastleggen van laboratoriumuitslagen zijn twee bouwstenen beschikbaar: OverdrachtTekstUitslag en OverdrachtLaboratoriumUitslag.
Bij uitslagen van laboratoriumbepalingen is het moeilijk eenduidig aan te geven wanneer deze bouwsteen gebruikt moet worden en wanneer de bouwsteen OverdrachtTekstUitslagen gebruikt moet worden.
In het algemeen worden laboratoriumtesten die resulteren in een waarde (7,1 mmol/L), rangtelwoord (++ uit reeks tot ++++) of een kwantitatieve uitslag (Weinig) vastgelegd met deze bouwsteen. De bouwsteen OverdrachtTekstUitslag is meer geschikt voor tekstuele uitslagen die van nature verhalend zijn en langer dan een paar woorden. In vrijwel alle laboratoria komen beide soorten testen voor.
De toepasbaarheid van bovengenoemde bouwstenen wordt niet door het soort laboratorium maar door het soort uitslag bepaald.
Bij het ontwikkelen van de bouwsteen is gebruik gemaakt van de definities van de gegevensset en coderingskeuzes uit het IHE/Nictiz e-Lab programma.
De nu vastgestelde bouwsteen is een subset van de e-Lab gegevensset, met dien verstande dat detaillering die voor de algemene overdrachts use case minder relevant is, achterwege gelaten is. Indien deze gegevens wel gewenst zijn, kunnen deze in het commentaarveld meegegeven worden.
Information Model



| Type | Id | Concept | Card. | Definitie | DefinitieCode | Verwijzing | |||||||
| NL-CM:13.1.1 | Rootconcept van de bouwsteen OverdrachtLaboratoriumUitslag. Dit rootconcept bevat alle gegevenselementen van de bouwsteen OverdrachtLaboratoriumUitslag. | ||||||||||||
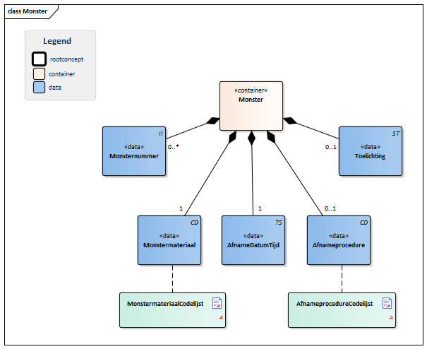
| NL-CM:13.1.2 | 1 | Container van het concept Monster. Deze container bevat alle gegevenselementen van het concept Monster. | |||||||||||
| NL-CM:13.1.15 | 0..* | Identificerend nummer van het afgenomen materiaal, ter referentie voor navraag bij bronorganisatie. In de transmurale setting bestaat dit nummer uit een monsternummer inclusief de identificatie van de uitgevende organisatie, om uniek te zijn buiten de grenzen van een organisatie. | |||||||||||
| NL-CM:13.1.16 | 1 | Monstermateriaal beschrijft het afgenomen materiaal. Indien de LOINC testcode impliciet ook een materiaal beschrijft, mag dit element daar niet mee in strijd zijn. Indien gewenst kan dit gegeven wel een meer gedetailleerde beschrijving van het materiaal geven: LOINC codes bevatten de materialen alleen op hoofdniveau.
Dit is in lijn met de afspraken die gemaakt zijn in het IHE/Nictiz programma e-Lab. Indien de test uitgevoerd is op een afgeleid materiaal (bijv. plasma) bevat dit element toch het afgenomen materiaal (in dit geval bloed). De LOINC code zal in het algemeen in dit geval wel naar plasma wijzen. |
| ||||||||||
| NL-CM:13.1.17 | 1 | Tijdstip van afname van het materiaal. |
|
||||||||||
| NL-CM:13.1.18 | 0..1 | Indien relevant voor de uitslag kan de wijze van verkrijgen van het monster opgegeven worden. |
| ||||||||||
| NL-CM:13.1.19 | 0..1 | Opmerking over de afname, bijv. afname na (glucose)stimulus of medicijn inname. |
|
||||||||||
| NL-CM:13.1.3 | 0..* | Container van het concept LaboratoriumTest. Deze container bevat alle gegevenselementen van het concept LaboratoriumTest. | |||||||||||
| NL-CM:13.1.8 | 1 | De TestNaam is de naam van de uitgevoerde test. |
| ||||||||||
| NL-CM:13.1.9 | 0..1 | De gebruikte testmethode voor het verkrijgen van de uitslag. |
| ||||||||||
| NL-CM:13.1.13 | 0..1 | De datum en eventueel tijdstip waarop de test uitgevoerd is. | |||||||||||
| NL-CM:13.1.10 | 1 | De uitslag van de test. Afhankelijk van de soort test bestaat de uitslag uit een waarde met eenheid of uit een gecodeerde waarde (ordinaal of nominaal). | |||||||||||
| NL-CM:13.1.11 | 0..1 | De voor de patiënt geldende referentie bovenwaarde van de met de test gemeten waarde. | |||||||||||
| NL-CM:13.1.12 | 0..1 | De voor de patiënt geldende referentie onderwaarde van de met de test gemeten waarde. | |||||||||||
| NL-CM:13.1.14 | 0..* | Attentie codes die aangeven of de uitslag boven of onder bepaalde referentiewaarden ligt. |
| ||||||||||
| NL-CM:13.1.4 | 0..1 | Bij een laboratoriumbepaling die uit meerdere subbepalingen bestaat en vaak als één geheel wordt aangevraagd bevat dit concept de naam van de samengestelde aanvraag (vaak aangeduid als panel, battery of cluster). Voorbeelden zijn: bloedgassen en EBV serologie. |
| ||||||||||
| NL-CM:13.1.6 | 0..1 | De status van de laboratoriumuitslag. |
| ||||||||||
| NL-CM:13.1.5 | 0..1 | Opmerkingen, zoals bv. tekstuele interpretatie of advies bij de uitslag. |
|
||||||||||
| NL-CM:13.1.7 | 1 | Het resultaattype definieert de laboratoriumspecialiteit waaronder de bepaling valt. |
| ||||||||||
Kolommen Concept en DefinitieCode: houdt de muis boven de waarde voor meer informatie
Voor uitleg over de gebruikte symbolen, zie de legenda pagina
Example Instances
| LaboratoriumUitslag | |||||||||
| Resultaat Type |
Resultaat Status |
Monster | LaboratoriumTest | ||||||
| Monster materiaal |
Afname DatumTijd |
TestNaam | Test DatumTijd |
Uitslag | Referentie Ondergrens |
Referentie Bovengrens |
Resultaat Vlaggen | ||
| Klinische chemie | Definitief | Bloed | 12-06-2012 09:00 | Natrium | 12-06-2012 13:15 | 138 mmol/l | 136 mmol/l | 146 mmol/l | |
| LaboratoriumUitslag | |||||||||
| Resultaat Type |
Resultaat Status |
Monster | LaboratoriumTest | ||||||
| Monster materiaal |
Afname DatumTijd |
TestNaam | Test DatumTijd |
Uitslag | Referentie Ondergrens |
Referentie Bovengrens |
Resultaat Vlaggen | ||
| Klinische chemie | Definitief | Bloed | 23-05-2012 08:08 | Chloride | 23-05-2012 12:00 | 109 mmol/l | 99 mmol/l | 108 mmol/l | Boven referentie- waarde |
| LaboratoriumUitslag | |||||||||
| Resultaat Type |
Resultaat Status |
Monster | LaboratoriumTest | ||||||
| Monster materiaal |
Afname DatumTijd |
TestNaam | Test DatumTijd |
Uitslag | Referentie Ondergrens |
Referentie Bovengrens |
Resultaat Vlaggen | ||
| Virologie | Definitief | Bloed | 16-01-2012 08:00 | Hepatitis A IgM | 16-01-2012 10:12 | Negatief | |||
References
1. Nederlandse Vereniging voor Medische Microbiologie (2010) ELab en EvT. [Online] Beschikbaar op: http://www.nvmm.nl/ict/vereniging/werkgroepen_commissies/elab-en-evt [Geraadpleegd: 23 juli 2014].
Valuesets
AfnameprocedureCodelijst
| Valueset OID: 2.16.840.1.113883.2.4.3.11.60.40.2.13.1.2 | Binding: |
| Conceptnaam | Codestelselnaam | Codesysteem OID |
| SNOMED CT: <17636008|specimen collection| | SNOMED CT | 2.16.840.1.113883.6.96 |
MonstermateriaalCodelijst
| Valueset OID: 2.16.840.1.113883.2.4.3.11.60.40.2.13.1.6 | Binding: |
| Conceptnaam | Codestelselnaam | Codesysteem OID |
| SNOMED CT: <123038009|specimen| | SNOMED CT | 2.16.840.1.113883.6.96 |
OnderzoekCodelijst
| Valueset OID: 2.16.840.1.113883.2.4.3.11.60.40.2.13.1.5 | Binding: |
| Conceptnaam | Codestelselnaam | Codesysteem OID |
| Alle waarden | LOINC | 2.16.840.1.113883.6.1 |
ResultaatStatusCodelijst
| Valueset OID: 2.16.840.1.113883.2.4.3.11.60.40.2.13.1.8 | Binding: |
| Conceptnaam | Conceptcode | Codestelselnaam | Codesysteem OID | Omschrijving |
| Pending | pending | ResultaatStatus | 2.16.840.1.113883.2.4.3.11.60.40.4.16.1 | Uitslag volgt |
| Preliminary | preliminary | ResultaatStatus | 2.16.840.1.113883.2.4.3.11.60.40.4.16.1 | Voorlopig |
| Final | final | ResultaatStatus | 2.16.840.1.113883.2.4.3.11.60.40.4.16.1 | Definitief |
| Appended | appended | ResultaatStatus | 2.16.840.1.113883.2.4.3.11.60.40.4.16.1 | Aanvullend |
| Corrected | corrected | ResultaatStatus | 2.16.840.1.113883.2.4.3.11.60.40.4.16.1 | Gecorrigeerd |
ResultaatTypeCodelijst
| Valueset OID: 2.16.840.1.113883.2.4.3.11.60.40.2.13.1.1 | Binding: |
| Conceptnaam | Conceptcode | Codestelselnaam | Codesysteem OID | Omschrijving |
| Hematology | 252275004 | SNOMED CT | 2.16.840.1.113883.6.96 | Hematologie |
| Chemistry | 275711006 | SNOMED CT | 2.16.840.1.113883.6.96 | Klinische chemie |
| Serology | 68793005 | SNOMED CT | 2.16.840.1.113883.6.96 | Serologie/ immunologie |
| Virology | 395124008 | SNOMED CT | 2.16.840.1.113883.6.96 | Virologie |
| Toxicology | 314076009 | SNOMED CT | 2.16.840.1.113883.6.96 | Toxicologie |
| Microbiology | 19851009 | SNOMED CT | 2.16.840.1.113883.6.96 | Microbiologie |
ResultaatVlaggenCodelijst
| Valueset OID: 2.16.840.1.113883.2.4.3.11.60.40.2.13.1.7 | Binding: |
| Conceptnaam | Conceptcode | Codestelselnaam | Codesysteem OID | Omschrijving |
| High | H | ObservationInterpretation | 2.16.840.1.113883.5.83 | Boven referentiewaarde |
| Low | L | ObservationInterpretation | 2.16.840.1.113883.5.83 | Onder referentiewaarde |
| Intermediate | I | ObservationInterpretation | 2.16.840.1.113883.5.83 | Variabel |
| Resistant | R | ObservationInterpretation | 2.16.840.1.113883.5.83 | Resistent |
| Susceptible | S | ObservationInterpretation | 2.16.840.1.113883.5.83 | Sensitief |
TestmethodeCodelijst
| Valueset OID: 2.16.840.1.113883.2.4.3.11.60.40.2.13.1.4 | Binding: |
| Conceptnaam | Codestelselnaam | Codesysteem OID |
| Alle waarden | SNOMED CT | 2.16.840.1.113883.6.96 |
TestNaamCodelijst
| Valueset OID: 2.16.840.1.113883.2.4.3.11.60.40.2.13.1.3 | Binding: |
| Conceptnaam | Codestelselnaam | Codesysteem OID |
| Alle waarden | LOINC | 2.16.840.1.113883.6.1 |
Deze bouwsteen in overige publicaties
- Publicatie 2015, (Versie 1.2.2)
- Publicatie 2017, (Versie 4.1)
- Pre-publicatie 2018-2, (Versie 4.3)
- Pre-publicatie 2019-2, (Versie 4.5)
- Publicatie 2020, (Versie 4.6)
- Pre-publicatie 2021-2, (Versie 5.0)
- Pre-publicatie 2022-1, (Versie 5.1)
- Pre-publicatie 2023-1, (Versie 6.0)
- Pre-Publicatie 2024-1, (Versie 7.0)
- Publicatie 2024, (Versie 7.1)
Bouwsteen verwijzingen
Deze bouwsteen verwijst naar
- --
Deze bouwsteen wordt gebruikt in
- --
Technische specificaties in HL7v3 CDA en HL7 FHIR
Om informatie op basis van zorginformatiebouwstenen uit te wisselen zijn aanvullende, meer technische specificaties nodig.
Niet iedere omgeving kan met dezelfde technische specificaties overweg. Om deze reden zijn er meerdere typen technische specificaties:
- HL7® versie 3 CDA compatibele specificaties, beschikbaar via de Nictiz ART-DECOR® omgeving

- HL7® FHIR® compatibele specificaties, beschikbaar via de Nictiz-omgeving op de Simplifier FHIR Registry

Downloads
De bouwsteen is ook beschikbaar als pdf bestand
of als spreadsheet
Over deze informatie
De informatie in deze wiki pagina is gebaseerd op de Publicatie zomer 2016
De voorwaarden van gebruik staan op de beginpagina ![]()
Deze pagina is gegenereerd op 21/12/2018 15:33:08 met ZibExtraction v. 3.0.6929.24609