PulseRate-v3.3(2022EN)

Uit Zorginformatiebouwstenen
Versie door Update bot (overleg | bijdragen) op 10 jun 2022 om 21:18 (Nieuwe pagina aangemaakt met '<!-- Hieronder wordt een transclude page aangeroepen --> {{Versions-2.16.840.1.113883.2.4.3.11.60.40.3.12.7(EN)|1|PulseRate-v3.3(2022EN)}} <!-- Tot hier de transc...')
(wijz) ← Oudere versie | Huidige versie (wijz) | Nieuwere versie → (wijz)
Ga naar: navigatie, zoeken


Attention!! This is not the most recent version of this information model. You can find the most recent version here.

General information

Name: nl.zorg.PulseRate NL.png
Version: 3.3
HCIM Status:Final
Release: 2022
Release status: Prepublished
Release date: 10-06-2022


Back 16.png Back to HCIM list

Metadata

DCM::CoderList Kerngroep Registratie aan de Bron
DCM::ContactInformation.Address *
DCM::ContactInformation.Name *
DCM::ContactInformation.Telecom *
DCM::ContentAuthorList Projectgroep Generieke Overdrachtsgegevens & Kerngroep Registratie aan de Bron
DCM::CreationDate 12-11-2012
DCM::DeprecatedDate
DCM::DescriptionLanguage nl
DCM::EndorsingAuthority.Address
DCM::EndorsingAuthority.Name PM
DCM::EndorsingAuthority.Telecom
DCM::Id 2.16.840.1.113883.2.4.3.11.60.40.3.12.7
DCM::KeywordList pols, polsfrequentie, polsslag, pulsus
DCM::LifecycleStatus Final
DCM::ModelerList Kerngroep Registratie aan de Bron
DCM::Name nl.zorg.Polsfrequentie
DCM::PublicationDate 10-06-2022
DCM::PublicationStatus Prepublished
DCM::ReviewerList Projectgroep Generieke Overdrachtsgegevens & Kerngroep Registratie aan de Bron
DCM::RevisionDate 24-05-2019
DCM::Supersedes nl.zorg.Polsfrequentie-v3.2
DCM::Version 3.3
HCIM::PublicationLanguage EN

Revision History

Only available in Dutch

Publicatieversie 1.0 (15-02-2013) -

Publicatieversie 1.1 (01-07-2013)

ZIB-45 Commentaar Astrid van Ginneken op Polsfrequentie

Publicatieversie 1.2 (01-04-2015)

ZIB-79 OverdrachtPolsfrequentie v1.1
ZIB-266 DCM::Name van klinische bouwsteen OverdrachtPolsfrequentie aangepast naar nl.nfu.OverdrachtPolsfrequentie.
ZIB-308 Prefix Overdracht weggehaald bij de generieke bouwstenen

Incl. algemene wijzigingsverzoeken:

ZIB-94 Aanpassen tekst van Disclaimer, Terms of Use & Copyrights
ZIB-154 Consequenties opsplitsing Medicatie bouwstenen voor overige bouwstenen.
ZIB-200 Naamgeving SNOMED CT in tagged values klinische bouwstenen gelijk getrokken.
ZIB-201 Naamgeving OID: in tagged value notes van klinische bouwstenen gelijk getrokken.
ZIB-309 EOI aangepast
ZIB-324 Codelijsten Name en Description beginnen met een Hoofdletter
ZIB-326 Tekstuele aanpassingen conform de kwaliteitsreview kerngroep 2015

Publicatieversie 3.0 (01-05-2016)

ZIB-453 Wijziging naamgeving ZIB's en logo's door andere opzet van beheer

Publicatieversie 3.1 (04-09-2017)

ZIB-431 Gebruik van LOINC en SNOMED CT in vitale functies gerelateerde zorginformatiebouwstenen
ZIB-564 Aanpassing/harmonisatie Engelse conceptnamen

Publicatieversie 3.2 (26-02-2019)

ZIB-689 NL-CM:12.7.5 PolsRematigheid mist terminologie

Publicatieversie 3.3 (06-07-2019)

ZIB-705 Kardinaliteit PolsfrequentieWaarde

Concept

The pulse rate is the number of palpations per minute measured at an artery.

Purpose

Obtaining information on the circulation and heart function by measuring the number of beats per minute and the regularity in artery palpation.

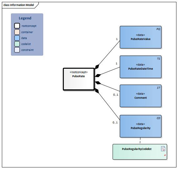
Information Model


#9513#PulseRegularityCodelist#9514#9512#9511#9510PulseRate-v3.3Model(2022EN).png


Type Id Concept Card. Definition DefinitionCode Reference
Block.png NL-CM:12.7.1 Arrowdown.pngPulseRate Root concept of the PulseRate information model. This root concept contains all data elements of the PulseRate information model.
PQ.png NL-CM:12.7.2 Arrowright.pngPulseRateValue 1 The element contains the value of the pulse rate measured. The pulse rate is expressed in the number of tangible pulsations of an artery per minute, usually the a. radialis, a. carotis or a. femoralis.
8893-0 Heart rate Peripheral artery by palpation
TS.png NL-CM:12.7.3 Arrowright.pngPulseRateDateTime 1 Date and time of the pulse rate or pulse regularity measurement.
ST.png NL-CM:12.7.4 Arrowright.pngComment 0..1 Comment on any problems or factors that may influence the measurement. Further explanation of pulse properties can be provided here as well: aequale/inaequale, pulsus alternans, pulsus paradoxus, pulse volume, etc.
48767-8 Annotation comment [Interpretation] Narrative
CD.png NL-CM:12.7.5 Arrowright.pngPulseRegularity 0..1 Regular or irregular rhythm.
44969-4 Heart rate rhythm palpation
List2.png PulseRegularityCodelist

Columns Concept and DefinitionCode: hover over the values for more information
For explanation of the symbols, please see the legend page List2.png

Example Instances

Only available in Dutch

PolsFrequentie DatumTijd PolsfrequentieWaarde PolsRegelmatigheid Toelichting
08-02-2013 6:43 50/min Polsslag onregelmatig Sportvrouw

References

1. openEHR-EHR-OBSERVATION.heart_rate-pulse.v1[Online] Beschikbaar op: http://www.openehr.org/knowledge/ [Geraadpleegd: 23 februari 2015].

Traceability to other Standards

This health and care information model is in accordance with the information model template Measurement v1.0.

Valuesets

PulseRegularityCodelist

Valueset OID: 2.16.840.1.113883.2.4.3.11.60.40.2.12.7.1 Binding: Required
Conceptname Conceptcode Codesystem name Codesystem OID Description
Pulse regular 271636001 SNOMED CT 2.16.840.1.113883.6.96 Polsslag regelmatig
Pulse irregular 61086009 SNOMED CT 2.16.840.1.113883.6.96 Polsslag onregelmatig

This information model in other releases

Information model references

This information model refers to

--

This information model is used in

--

Technical specifications in HL7v3 CDA and HL7 FHIR

To exchange information based on health and care information models, additional, more technical specifications are required.
Not every environment can handle the same technical specifications. For this reason, there are several types of technical specifications:

  • HL7® version 3 CDA compatible specifications, available through the Nictiz ART-DECOR® environment Artdecor.jpg
  • HL7® FHIR® compatible specifications, available through the Nictiz environment on the Simplifier FHIR Fhir.png

Downloads

This information model is also available as pdf file PDF.png or as spreadsheet Xlsx.png

About this information

The information in this wikipage is based on Pre-release 2022-1
SNOMED CT and LOINC codes are based on:

  • SNOMED Clinical Terms version: 20220131 [R] (January 2022 Release)
  • LOINC version 2.67

Conditions for use are located on the mainpage List2.png
This page is generated on 10/06/2022 12:43:54 with ZibExtraction v. 8.0.8196.20371


Back 16.png Back to HCIM list