PulseRate-v3.3(2021EN)
Inhoud
- 1 General information
- 2 Metadata
- 3 Revision History
- 4 Concept
- 5 Purpose
- 6 Information Model
- 7 Example Instances
- 8 References
- 9 Traceability to other Standards
- 10 Valuesets
- 11 This information model in other releases
- 12 Information model references
- 13 Technical specifications in HL7v3 CDA and HL7 FHIR
- 14 Downloads
- 15 About this information
General information
Name: nl.zorg.PulseRate ![]()
Version: 3.3
HCIM Status:Final
Release: 2021
Release status: Prepublished
Release date: 01-12-2021
Metadata
| DCM::CoderList | Kerngroep Registratie aan de Bron |
| DCM::ContactInformation.Address | * |
| DCM::ContactInformation.Name | * |
| DCM::ContactInformation.Telecom | * |
| DCM::ContentAuthorList | Projectgroep Generieke Overdrachtsgegevens & Kerngroep Registratie aan de Bron |
| DCM::CreationDate | 12-11-2012 |
| DCM::DeprecatedDate | |
| DCM::DescriptionLanguage | nl |
| DCM::EndorsingAuthority.Address | |
| DCM::EndorsingAuthority.Name | PM |
| DCM::EndorsingAuthority.Telecom | |
| DCM::Id | 2.16.840.1.113883.2.4.3.11.60.40.3.12.7 |
| DCM::KeywordList | pols, polsfrequentie, polsslag, pulsus |
| DCM::LifecycleStatus | Final |
| DCM::ModelerList | Kerngroep Registratie aan de Bron |
| DCM::Name | nl.zorg.Polsfrequentie |
| DCM::PublicationDate | 01-12-2021 |
| DCM::PublicationStatus | Prepublished |
| DCM::ReviewerList | Projectgroep Generieke Overdrachtsgegevens & Kerngroep Registratie aan de Bron |
| DCM::RevisionDate | 24-05-2019 |
| DCM::Supersedes | nl.zorg.Polsfrequentie-v3.2 |
| DCM::Version | 3.3 |
| HCIM::PublicationLanguage | EN |
Revision History
Only available in Dutch
Publicatieversie 1.0 (15-02-2013) -
Publicatieversie 1.1 (01-07-2013)
| ZIB-45 | Commentaar Astrid van Ginneken op Polsfrequentie |
Publicatieversie 1.2 (01-04-2015)
| ZIB-79 | OverdrachtPolsfrequentie v1.1 |
| ZIB-266 | DCM::Name van klinische bouwsteen OverdrachtPolsfrequentie aangepast naar nl.nfu.OverdrachtPolsfrequentie. |
| ZIB-308 | Prefix Overdracht weggehaald bij de generieke bouwstenen |
Incl. algemene wijzigingsverzoeken:
| ZIB-94 | Aanpassen tekst van Disclaimer, Terms of Use & Copyrights |
| ZIB-154 | Consequenties opsplitsing Medicatie bouwstenen voor overige bouwstenen. |
| ZIB-200 | Naamgeving SNOMED CT in tagged values klinische bouwstenen gelijk getrokken. |
| ZIB-201 | Naamgeving OID: in tagged value notes van klinische bouwstenen gelijk getrokken. |
| ZIB-309 | EOI aangepast |
| ZIB-324 | Codelijsten Name en Description beginnen met een Hoofdletter |
| ZIB-326 | Tekstuele aanpassingen conform de kwaliteitsreview kerngroep 2015 |
Publicatieversie 3.0 (01-05-2016)
| ZIB-453 | Wijziging naamgeving ZIB's en logo's door andere opzet van beheer |
Publicatieversie 3.1 (04-09-2017)
| ZIB-431 | Gebruik van LOINC en SNOMED CT in vitale functies gerelateerde zorginformatiebouwstenen |
| ZIB-564 | Aanpassing/harmonisatie Engelse conceptnamen |
Publicatieversie 3.2 (26-02-2019)
| ZIB-689 | NL-CM:12.7.5 PolsRematigheid mist terminologie |
Publicatieversie 3.3 (06-07-2019)
| ZIB-705 | Kardinaliteit PolsfrequentieWaarde |
Concept
The pulse rate is the number of palpations per minute measured at an artery.
Purpose
Obtaining information on the circulation and heart function by measuring the number of beats per minute and the regularity in artery palpation.
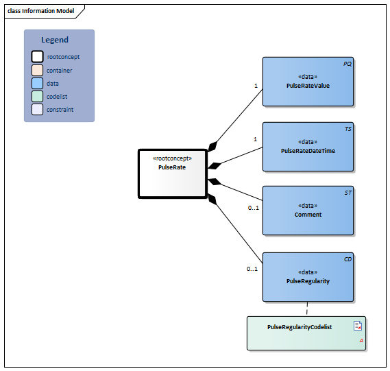
Information Model

| Type | Id | Concept | Card. | Definition | DefinitionCode | Reference | ||||||||
| NL-CM:12.7.1 | Root concept of the PulseRate information model. This root concept contains all data elements of the PulseRate information model. | |||||||||||||
| NL-CM:12.7.2 | 1 | The element contains the value of the pulse rate measured. The pulse rate is expressed in the number of tangible pulsations of an artery per minute, usually the a. radialis, a. carotis or a. femoralis. |
|
|||||||||||
| NL-CM:12.7.3 | 1 | Date and time of the pulse rate or pulse regularity measurement. | ||||||||||||
| NL-CM:12.7.4 | 0..1 | Comment on any problems or factors that may influence the measurement. Further explanation of pulse properties can be provided here as well: aequale/inaequale, pulsus alternans, pulsus paradoxus, pulse volume, etc. |
|
|||||||||||
| NL-CM:12.7.5 | 0..1 | Regular or irregular rhythm. |
|
| ||||||||||
Columns Concept and DefinitionCode: hover over the values for more information
For explanation of the symbols, please see the legend page
Example Instances
Only available in Dutch
| PolsFrequentie DatumTijd | PolsfrequentieWaarde | PolsRegelmatigheid | Toelichting |
| 08-02-2013 6:43 | 50/min | Polsslag onregelmatig | Sportvrouw |
References
1. openEHR-EHR-OBSERVATION.heart_rate-pulse.v1[Online] Beschikbaar op: http://www.openehr.org/knowledge/ [Geraadpleegd: 23 februari 2015].
Traceability to other Standards
This health and care information model is in accordance with the information model template Measurement v1.0.
Valuesets
PulseRegularityCodelist
| Valueset OID: 2.16.840.1.113883.2.4.3.11.60.40.2.12.7.1 | Binding: Required |
| Conceptname | Conceptcode | Codesystem name | Codesystem OID | Description |
| Pulse regular | 271636001 | SNOMED CT | 2.16.840.1.113883.6.96 | Polsslag regelmatig |
| Pulse irregular | 61086009 | SNOMED CT | 2.16.840.1.113883.6.96 | Polsslag onregelmatig |
This information model in other releases
- Release 2015, (Version 1.2)
- Release 2016, (Version 3.0)
- Release 2017, (Version 3.1)
- Prerelease 2018-2, (Version 3.2)
- Prerelease 2019-2, (Version 3.3)
- Release 2020, (Version 3.3)
- Prerelease 2022-1, (Version 3.3)
- Prerelease 2023-1, (Version 3.3)
- Prerelease 2024-1, (Versie 3.3)
- Release 2024, (Version 3.3)
Information model references
This information model refers to
- --
This information model is used in
- --
Technical specifications in HL7v3 CDA and HL7 FHIR
To exchange information based on health and care information models, additional, more technical specifications are required.
Not every environment can handle the same technical specifications. For this reason, there are several types of technical specifications:
- HL7® version 3 CDA compatible specifications, available through the Nictiz ART-DECOR® environment

- HL7® FHIR® compatible specifications, available through the Nictiz environment on the Simplifier FHIR

Downloads
This information model is also available as pdf file
or as spreadsheet
About this information
The information in this wikipage is based on Pre-release 2021-2
SNOMED CT and LOINC codes are based on:
- SNOMED Clinical Terms version: 20210731 [R] (July 2021 Release)
- LOINC version 2.67
Conditions for use are located on the mainpage ![]()
This page is generated on 30/11/2021 09:44:59 with ZibExtraction v. 6.4.8004.1652