Stoma-v3.0(2016NL)

Uit Zorginformatiebouwstenen
Ga naar: navigatie, zoeken

Algemeen

Naam: nl.zorg.Stoma EN.png
Versie: 3.0
ZIB Status:Final
Publicatie: 2016
Publicatie status: Published
Publicatie datum: 1-5-2016


Back 16.png Terug naar ZIB overzicht

Metadata

DCM::CoderList Werkgroep RadB Verpleegkundige Gegevens
DCM::ContactInformation.Address *
DCM::ContactInformation.Name *
DCM::ContactInformation.Telecom *
DCM::ContentAuthorList Werkgroep RadB Verpleegkundige Gegevens
DCM::CreationDate 16-10-2014
DCM::DeprecatedDate
DCM::DescriptionLanguage nl
DCM::EndorsingAuthority.Address
DCM::EndorsingAuthority.Name PM
DCM::EndorsingAuthority.Telecom
DCM::Id 2.16.840.1.113883.2.4.3.11.60.40.3.5.2
DCM::KeywordList Stoma, urostoma
DCM::LifecycleStatus Final
DCM::ModelerList Werkgroep RadB Verpleegkundige Gegevens
DCM::Name nl.zorg.Stoma
DCM::PublicationDate 1-5-2016
DCM::PublicationStatus Published
DCM::ReviewerList Projectgroep RadB Verpleegkundige Gegevens & Kerngroep Registratie aan de Bron
DCM::RevisionDate 8-9-2015
DCM::Superseeds nl.nfu.Stoma-v1.0
DCM::Version 3.0
HCIM::PublicationLanguage NL

Revision History

Publicatieversie 1.0 (01-07-2015)

Publicatieversie 3.0 (01-05-2016)

ZIB-453 Wijziging naamgeving ZIB's en logo's door andere opzet van beheer

Concept

Een stoma is een onnatuurlijke, chirurgisch aangelegde opening die een lichaamsholte verbindt met de buitenwereld. Een stoma wordt onder andere aangelegd als uitgang voor ontlasting of urine wanneer deze stoffen het lichaam niet op natuurlijke wijze kunnen verlaten. Bij een tracheostoma dient de stoma om ademhaling mogelijk te maken wanneer dat niet meer via de mond, neus- en keelholte kan.

Purpose

Het vastleggen van informatie over aanwezige stoma's heeft tot doel om andere zorgverleners hierover te informeren. Deze informatie is van belang bij het vaststellen van benodigde zorg voor de patiënt. In een overplaatsingssituatie biedt de informatie de mogelijkheid om de continuïteit van zorg te bewerkstelligen door bijvoorbeeld specifieke deskundigheid en materialen vooraf te regelen.

Information Model


VerpleegkundigeInterventie-v3.0(2016NL)#StomaAnatomischeLocatieCodelijst#10782#10784#StomaTypeCodelijstMedischHulpmiddel-v3.0(2016NL)#10780#10772#10778Stoma-v3.0Model(NL).png


Type Id Concept Card. Definitie DefinitieCode Verwijzing
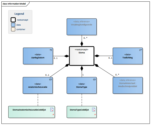
Block.png NL-CM:5.2.1 Arrowdown.pngStoma Rootconcept van de bouwsteen Stoma. Dit rootconcept bevat alle gegevenselementen van de bouwsteen Stoma.
416789009 Stoma
CD.png NL-CM:5.2.2 Arrowright.pngStomaType 1 Het type stoma geeft aan vanuit welke lichaamsholte de stoma is aangelegd en wat voor een soort stoma hiervoor gebruikt is.
List2.png StomaTypeCodelijst
Verwijzing.png NL-CM:5.2.3 Arrowright.pngStomaMateriaal::MedischHulpmiddel 0..* Het stomamateriaal beschrijft de gebruikte hulpmiddelen, zoals huidplaat (het plakkende deel rondom stoma), stomazakje (voor het opvangen van output van stoma) en overige stomahulpmiddelen voor verzorgen van de stoma. Voor tracheostomata beschrijft het eveneens hulpmiddelen zoals spraakprothese en stomafilter.

Katheters die door de stoma naar binnen gebracht worden zoals een tracheacanule worden niet in dit concept beschreven. Deze hulpmiddelen moeten in een bovenliggende bouwsteen die de katheter beschrijft en naar de stoma verwijst gemodelleerd worden.

Block.png MedischHulpmiddel
CD.png NL-CM:5.2.4 Arrowright.pngAnatomischeLocatie 0..1 De anatomische locatie van de stoma bij de patiënt.
List2.png StomaAnatomischeLocatieCodelijst
TS.png NL-CM:5.2.5 Arrowright.pngAanlegDatum 0..1 De datum waarop de stoma bij de patiënt is aangelegd, een vage datum, bijv. alleen een jaartal, is toegestaan.
Verwijzing.png NL-CM:5.2.6 Arrowright.pngVerpleegkundigeActie 0..* De verpleegkundige acties die nodig zijn bij verzorging van de stoma.
Block.png VerpleegkundigeInterventie
ST.png NL-CM:5.2.7 Arrowright.pngToelichting 0..1 Een toelichting op de stoma.
48767-8 Annotation comment

Kolommen Concept en DefinitieCode: houdt de muis boven de waarde voor meer informatie
Voor uitleg over de gebruikte symbolen, zie de legenda pagina List2.png

Example Instances

Stoma
StomaType Eindstandige colostoma
AanlegDatum 2014
AnatomischeLocatie Buik, rechtsonder
StomaMateriaal
ProductType Stomazakje
Toelichting -

References

1. V&VN afdeling Stomaverpleegkundigen. Evidence-based Richtlijn Stomazorg Nederland. (2012) [Online] Beschikbaar op:http://www.mdl.nl/uploads/240/1143/Evidence-based_Richtlijn_Stomazorg_Nederland.pdf [Geraadpleegd: 13 februari 2015]

Valuesets

StomaAnatomischeLocatieCodelijst

Valueset OID 2.16.840.1.113883.2.4.3.11.60.40.2.5.2.2
Conceptnaam Codestelselnaam Codesysteem OID
SNOMED CT: <<91723000 | anatomical structure | SNOMED CT 2.16.840.1.113883.6.96

StomaTypeCodelijst

Valueset OID 2.16.840.1.113883.2.4.3.11.60.40.2.5.2.1
Conceptnaam Conceptcode Codestelselnaam Codesysteem OID Omschrijving
urological stoma 281601009 SNOMED CT 2.16.840.1.113883.6.96 urostoma
double-barrelled colostomy 261072008 SNOMED CT 2.16.840.1.113883.6.96 dubbelloops colostoma
end colostomy - stoma 261030007 SNOMED CT 2.16.840.1.113883.6.96 eindstandige colostoma
loop ileostomy stoma 311413000 SNOMED CT 2.16.840.1.113883.6.96 dubbelloops ileostoma
end ileostomy stoma 311412005 SNOMED CT 2.16.840.1.113883.6.96 eindstandige ileostoma
tracheostomy stoma 280361007 SNOMED CT 2.16.840.1.113883.6.96 tracheostoma
other OTH NullFlavor 2.16.840.1.113883.5.1008 anders


Deze bouwsteen in overige publicaties

Meer over deze bouwsteen

Om informatie op basis van zorginformatiebouwstenen uit te wisselen zijn aanvullende, meer technische specificaties nodig.
Niet iedere omgeving kan met dezelfde technische specificaties overweg. Om deze reden zijn er meerdere typen technische specificaties:

  • HL7® versie 3 CDA compatibele specificaties, beschikbaar via de Nictiz ART-DECOR® omgeving Artdecor.jpg
  • HL7® FHIR® compatibele specificaties, beschikbaar via de Nictiz-omgeving op de Simplifier FHIR Registry Fhir.png

De bouwsteen is ook beschikbaar als pdf bestand PDF.png of als spreadsheet Xlsx.png

Over deze informatie

De informatie in deze wiki pagina is gebaseerd op de Publicatie zomer 2016
De voorwaarden van gebruik staan op de beginpagina List2.png
Deze pagina is gegenereerd op 24/01/2018 23:54:24


Back 16.png Terug naar ZIB overzicht