AbilityToManageMedication-v1.0(2017EN)
Inhoud
General information
Name: nl.zorg.AbilityToManageMedication ![]()
Version: 1.0
HCIM Status:Final
Release: 2017
Release status: Published
Release date: 31-12-2017
Metadata
| DCM::CoderList | Werkgroep RadB Verpleegkundige Gegevens |
| DCM::ContactInformation.Address | * |
| DCM::ContactInformation.Name | * |
| DCM::ContactInformation.Telecom | * |
| DCM::ContentAuthorList | Werkgroep RadB Verpleegkundige Gegevens |
| DCM::CreationDate | 7-7-2014 |
| DCM::DeprecatedDate | |
| DCM::DescriptionLanguage | nl |
| DCM::EndorsingAuthority.Address | |
| DCM::EndorsingAuthority.Name | PM |
| DCM::EndorsingAuthority.Telecom | |
| DCM::Id | 2.16.840.1.113883.2.4.3.11.60.40.3.4.35 |
| DCM::KeywordList | Hulp bij medicatie, zelfzorg bij medicatiegebruik |
| DCM::LifecycleStatus | Final |
| DCM::ModelerList | Werkgroep RadB Verpleegkundige Gegevens |
| DCM::Name | nl.zorg.VermogenTotZelfstandigMedicatiegebruik |
| DCM::PublicationDate | 31-12-2017 |
| DCM::PublicationStatus | Published |
| DCM::ReviewerList | Projectgroep RadB Verpleegkundige Gegevens & Kerngroep Registratie aan de Bron |
| DCM::RevisionDate | 31-12-2017 |
| DCM::Superseeds | nl.zorg.HulpBijMedicatie-v3.0 |
| DCM::Version | 1.0 |
| HCIM::PublicationLanguage | EN |
Revision History
Only available in Dutch
Publicatieversie 1.0 (04-09-2017).
Concept
Managing one's own medication is part of self-healthcare. Limitations in this ability indicate a reduced ability to cope for oneself.
This activity and activities such as those including cooking, using the telephone and shopping are also known as instrumentel activities of daily living (IADL). These tasks support an independent life style. Many people can still live independently even though they need help with one or two of these IADL’s.
Purpose
To promote safe and proper use of medication, it is important in patient care to know whether the patient is capable of using the medication independently, or if the patient needs help doing so.
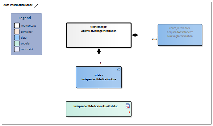
Information Model

| Type | Id | Concept | Card. | Definition | DefinitionCode | Reference | ||||||||
| NL-CM:4.35.1 | Root concept of the AbilityToManageMedication information model. This root concept contains all data elements of the AbilityToManageMedication information model. | |||||||||||||
| NL-CM:4.35.2 | 1 | The degree of ability of the patient to independently manage their own medication. |
|
| ||||||||||
| NL-CM:4.35.3 | 0..1 | The nursing support a patient needs to manage one's own medication. |
| |||||||||||
Columns Concept and DefinitionCode: hover over the values for more information
For explanation of the symbols, please see the legend page
Example Instances
Only available in Dutch
| VermogenTotZelfstandigMedicatiegebruik | |
| ZelfstandigMedicatieGebruik | Met hulp |
| HulpBijToedienen | |
| Activiteit | toezicht op injecteren van insuline 2 maal daags: 8 uur, 18 uur |
Valuesets
IndependentMedicationUseCodelist
| Valueset OID: 2.16.840.1.113883.2.4.3.11.60.40.2.4.35.1 | Binding: |
| Conceptname | Conceptcode | Codesystem name | Codesystem OID | Description |
| Independent in managing medication | 27901000146106 | SNOMED CT | 2.16.840.1.113883.6.96 | Onafhankelijk |
| Needs help with managing medication | 27921000146103 | SNOMED CT | 2.16.840.1.113883.6.96 | Hulp nodig |
| Unable to manage medication | 285035003 | SNOMED CT | 2.16.840.1.113883.6.96 | Volledig afhankelijk |
This information model in other releases
- Prerelease 2018-2, (Version 1.0)
- Prerelease 2019-2, (Version 1.0.1)
- Release 2020, (Version 1.0.1)
- Prerelease 2021-2, (Version 1.0.1)
- Prerelease 2022-1, (Version 1.0.1)
- Prerelease 2023-1, (Version 2.0)
- Prerelease 2024-1, (Versie 2.0)
- Release 2024, (Version 2.0)
Information model references
This information model refers to
This information model is used in
- --
Technical specifications in HL7v3 CDA and HL7 FHIR
To exchange information based on health and care information models, additional, more technical specifications are required.
Not every environment can handle the same technical specifications. For this reason, there are several types of technical specifications:
- HL7® version 3 CDA compatible specifications, available through the Nictiz ART-DECOR® environment

- HL7® FHIR® compatible specifications, available through the Nictiz environment on the Simplifier FHIR

Downloads
This information model is also available as pdf file
or as spreadsheet
About this information
The information in this wikipage is based on Release 2017
Conditions for use are located on the mainpage ![]()
This page is generated on 21/12/2018 14:49:09 with ZibExtraction v. 3.0.6929.24609