AbilityToUseToilet-v3.1.1(2023EN)

Uit Zorginformatiebouwstenen
Ga naar: navigatie, zoeken


Attention!! This is not the most recent version of this information model. You can find the most recent version here.

General information

Name: nl.zorg.AbilityToUseToilet NL.png
Version: 3.1.1
HCIM Status:Final
Release: 2023
Release status: Prepublished
Release date: 15-10-2023


Back 16.png Back to HCIM list

Metadata

DCM::CoderList Werkgroep RadB Verpleegkundige Gegevens
DCM::ContactInformation.Address *
DCM::ContactInformation.Name *
DCM::ContactInformation.Telecom *
DCM::ContentAuthorList Werkgroep RadB Verpleegkundige Gegevens
DCM::CreationDate 4-4-2014
DCM::DeprecatedDate
DCM::DescriptionLanguage nl
DCM::EndorsingAuthority.Address
DCM::EndorsingAuthority.Name PM
DCM::EndorsingAuthority.Telecom
DCM::Id 2.16.840.1.113883.2.4.3.11.60.40.3.4.22
DCM::KeywordList Toiletgang, ADL, beperking, mictie, defecatie, menstruatie
DCM::LifecycleStatus Final
DCM::ModelerList Werkgroep RadB Verpleegkundige Gegevens
DCM::Name nl.zorg.VermogenTotToiletgang
DCM::PublicationDate 15-10-2023
DCM::PublicationStatus Prepublished
DCM::ReviewerList Projectgroep RadB Verpleegkundige Gegevens & Kerngroep Registratie aan de Bron
DCM::RevisionDate 28-09-2021
DCM::Supersedes nl.zorg.VermogenTotToiletgang-v3.1
DCM::Version 3.1.1
HCIM::PublicationLanguage EN

Revision History

Only available in Dutch

Publicatieversie 1.0 (01-07-2015)

Publicatieversie 3.0 (01-05-2016)

ZIB-453 Wijziging naamgeving ZIB's en logo's door andere opzet van beheer

Publicatieversie 3.1 (04-09-2017)

ZIB-530 Verwijzingen naar de bouwsteen Verpleegkundige Interventie verwijderd
ZIB-531 Vervangen 5-punts ICF schaal door 3-punts SNOMED CT schaal voor beperkingen en stoornissen
ZIB-540 Samenvoegen van de concepten Mictie en Defecatie
ZIB-549 De Engelse naam van de bouwsteen en het rootconcept zijn niet correct

Publicatieversie 3.1.1 (01-09-2020)

ZIB-1115 Serie zibs vermogen tot datatype CO klopt niet

.

Concept

Being able to urinate, defecate and keep up hygiene during a menstrual cycle independently is part of self-care. Limitations in this ability indicate a reduced ability to cope for oneself.
This activity and activities such as those including eating, getting dressed and bathing are also known as activities of daily living (ADL). These are the activities people go through in daily life. The extent to which a person is able to do all these activities by themselves is a measure for their total ability to do things independently.

Purpose

Information on limitations in a patient’s ability to urinate, defecate and keep up their hygiene during their menstrual cycle is important in determining the nature and intensity of the care the patient needs. In a transfer situation, it gives the receiving organization the ability to anticipate the intensity of the care to be given to the patient, enabling continuity in healthcare for the patient.
If policy has been implemented to improve a patient’s ability to do things independently, the entered extent of independence helps to determine the efficiency of the treatment.

Evidence Base

The definitions of the concepts were (partially) taken from the BarthelIndex definitions.

In addition to this information model, there are other tools to record independence, such as the KATZ-ADL and the BarthelIndex. The KATZ-ADL is mainly used for vulnerable seniors and the BarthelIndex is mainly used for patients who have had a stroke.

This information model evaluates the ability to use the toilet on a three-point scale that is in accordance with this aspect in the BarthelIndex. In the KATZ-ADL, this falls under the aspect of Toilet Hygiene.

Information Model


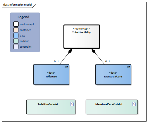
#MenstrualCareCodelist#ToiletUseCodelist#4012#4015#4016AbilityToUseToilet-v3.1.1Model(2023EN).png


Type Id Concept Card. Definition DefinitionCode Reference
Block.png NL-CM:4.22.1 Arrowdown.pngToiletUseAbility Root concept of the ToiletUseAbility information model.This root concept contains all data elements of the ToiletUseAbility information model.

Root concept of the ToiletUse information model. This root concept contains all data elements of the ToiletUse information model.

284779002 Ability to perform personal hygiene activity
CD.png NL-CM:4.22.6 Arrowright.pngToiletUse 0..1 Coordinating and realizing urination or defecation, such as indicating the need, getting into the right position, finding and reaching a suitable spot, manipulating clothing before and after urination, and cleaning up (the body) afterwards.
284899001 Ability to perform toileting activities
List2.png ToiletUseCodelist
CD.png NL-CM:4.22.4 Arrowright.pngMenstrualCare 0..1 Coordinating, planning and hygiene in the event of menstruation, such as anticipating the menstruation and using sanitary napkins and tampons.
284955009 Ability to manage menstrual hygiene
List2.png MenstrualCareCodelist

Columns Concept and DefinitionCode: hover over the values for more information
For explanation of the symbols, please see the legend page List2.png

Example Instances

Only available in Dutch

VermogenTotToiletgang
Toiletgebruik Onafhankelijk
ZorgBijMenstruatie Hulp nodig

Valuesets

MenstrualCareCodelist

Valueset OID: 2.16.840.1.113883.2.4.3.11.60.40.2.4.22.3 Binding: Required
Conceptname Conceptcode Codesystem name Codesystem OID Description
Independent in managing menstrual hygiene 19851000146101 SNOMED CT 2.16.840.1.113883.6.96 Onafhankelijk
Needs help with managing menstrual hygiene 16661000146105 SNOMED CT 2.16.840.1.113883.6.96 Hulp nodig
Unable to manage menstrual hygiene 284957001 SNOMED CT 2.16.840.1.113883.6.96 Volledig afhankelijk

ToiletUseCodelist

Valueset OID: 2.16.840.1.113883.2.4.3.11.60.40.2.4.22.4 Binding: Required
Conceptname Conceptcode Codesystem name Codesystem OID Description
Independent in toilet 129062008 SNOMED CT 2.16.840.1.113883.6.96 Onafhankelijk
Needs help in toilet 129045003 SNOMED CT 2.16.840.1.113883.6.96 Hulp nodig
Unable to perform toileting activities 284901005 SNOMED CT 2.16.840.1.113883.6.96 Volledig afhankelijk

This information model in other releases

Information model references

This information model refers to

--

This information model is used in

--

Technical specifications in HL7v3 CDA and HL7 FHIR

To exchange information based on health and care information models, additional, more technical specifications are required.
Not every environment can handle the same technical specifications. For this reason, there are several types of technical specifications:

  • HL7® version 3 CDA compatible specifications, available through the Nictiz ART-DECOR® environment Artdecor.jpg
  • HL7® FHIR® compatible specifications, available through the Nictiz environment on the Simplifier FHIR Fhir.png

Downloads

This information model is also available as pdf file PDF.png or as spreadsheet Xlsx.png

About this information

The information in this wikipage is based on Prerelease 2023-1
SNOMED CT and LOINC codes are based on:

  • SNOMED Clinical Terms versie: 20230930 [R] (september 2023-editie)
  • LOINC version 2.76

Conditions for use are located on the mainpage List2.png
This page is generated on 31/10/2023 19:32:22 with ZibExtraction v. 9.3.8704.31782


Back 16.png Back to HCIM list