Let op!! Dit is niet de meeste recente versie van deze bouwsteen. Deze is
hier te vinden.
Algemeen
Naam: nl.zorg.part.AnatomischeLocatie 
Versie: 1.0.1
ZIB Status:Final
Publicatie: 2021
Publicatie status: Prepublished
Publicatie datum: 01-12-2021
Metadata
| DCM::CoderList |
*
|
| DCM::ContactInformation.Address |
*
|
| DCM::ContactInformation.Name |
*
|
| DCM::ContactInformation.Telecom |
*
|
| DCM::ContentAuthorList |
*
|
| DCM::CreationDate |
15-7-2020
|
| DCM::DeprecatedDate |
|
| DCM::DescriptionLanguage |
nl
|
| DCM::EndorsingAuthority.Address |
|
| DCM::EndorsingAuthority.Name |
*
|
| DCM::EndorsingAuthority.Telecom |
|
| DCM::Id |
2.16.840.1.113883.2.4.3.11.60.40.3.20.7
|
| DCM::KeywordList |
|
| DCM::LifecycleStatus |
Final
|
| DCM::ModelerList |
*
|
| DCM::Name |
nl.zorg.part.AnatomischeLocatie
|
| DCM::PublicationDate |
01-12-2021
|
| DCM::PublicationStatus |
Prepublished
|
| DCM::ReviewerList |
|
| DCM::RevisionDate |
16-11-2021
|
| DCM::Supersedes |
nl.zorg.part.AnatomischeLocatie-v1.0
|
| DCM::Version |
1.0.1
|
| HCIM::PublicationLanguage |
NL
|
Revision History
Publicatieversie 1.0 (01-09-2020)
Publicatieversie 1.0.1 (01-12-2021)
| ZIB-1430
|
Vertaalfoutje in beschrijving zib AnatomicalLocation
|
Concept
Een anatomische locatie specificeert de locatie (bijv. voet) en lateraliteit (bijv. links) van een lichaamsonderdeel .
Purpose
Een anatomische locatie wordt gebruikt om de locatie van een bevinding, verrichting of meting te specificieren.
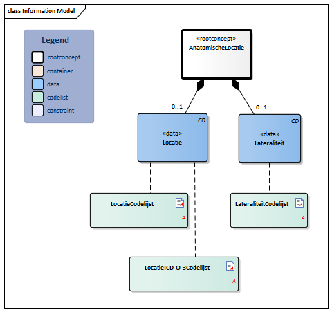
Information Model
| Type |
Id |
Concept |
Card. |
Definitie |
DefinitieCode |
Verwijzing
|
|
NL-CM:20.7.1
|
AnatomischeLocatie
|
|
Rootconcept van de subbouwsteen AnatomischeLocatie. Dit rootconcept bevat alle gegevenselementen van de subbouwsteen AnatomischeLocatie.
|
|
|
|
NL-CM:20.7.4
|
|
Locatie
|
0..1
|
Localisatie op/in het lichaam.
|
|
|
|
NL-CM:20.7.3
|
|
Lateraliteit
|
0..1
|
Lateraliteit verbijzondert de anatomische locatie door, indien van toepassing, de zijdigheid vast te leggen, bijvoorbeeld links.
|
|
|
Kolommen Concept en DefinitieCode: houdt de muis boven de waarde voor meer informatie
Voor uitleg over de gebruikte symbolen, zie de legenda pagina
Example Instances
| AnatomischeLocatie
|
Lateraliteit
|
| Onderarm
|
Links
|
| Grote fontanel van schedel
|
|
| Oog
|
Links en rechts
|
Valuesets
LateraliteitCodelijst
| Valueset OID: 2.16.840.1.113883.2.4.3.11.60.40.2.20.7.2
|
Binding: Required
|
| Conceptnaam
|
Conceptcode
|
Codestelselnaam |
Codesysteem OID
|
Omschrijving
|
| Links
|
7771000
|
SNOMED CT
|
2.16.840.1.113883.6.96
|
Links
|
| Rechts
|
24028007
|
SNOMED CT
|
2.16.840.1.113883.6.96
|
Rechts
|
| Bilateraal
|
51440002
|
SNOMED CT
|
2.16.840.1.113883.6.96
|
Rechts en links
|
LocatieCodelijst
| Valueset OID: 2.16.840.1.113883.2.4.3.11.60.40.2.20.7.1
|
Binding: Required
|
| Conceptnaam
|
Codestelselnaam |
Codesysteem OID
|
| SNOMED CT: <442083009|Anatomische of verworven lichaamsstructuur|
|
SNOMED CT
|
2.16.840.1.113883.6.96
|
LocatieICD-O-3Codelijst
| Valueset OID: 2.16.840.1.113883.2.4.3.11.60.40.2.20.7.3
|
Binding: Required
|
| Conceptnaam
|
Codestelselnaam |
Codesysteem OID
|
| International Classification of Diseases for Oncology, version 3 (Topography codes)
|
ICD-O-3
|
2.16.840.1.113883.6.43.1
|
Deze bouwsteen in overige publicaties
Bouwsteen verwijzingen
Deze bouwsteen verwijst naar
- --
Deze bouwsteen wordt gebruikt in
Technische specificaties in HL7v3 CDA en HL7 FHIR
Om informatie op basis van zorginformatiebouwstenen uit te wisselen zijn aanvullende, meer technische specificaties nodig.
Niet iedere omgeving kan met dezelfde technische specificaties overweg. Om deze reden zijn er meerdere typen technische specificaties:
- HL7® versie 3 CDA compatibele specificaties, beschikbaar via de Nictiz ART-DECOR® omgeving

- HL7® FHIR® compatibele specificaties, beschikbaar via de Nictiz-omgeving op de Simplifier FHIR Registry

Downloads
De bouwsteen is ook beschikbaar als pdf bestand
of als spreadsheet
Over deze informatie
De informatie in deze wiki pagina is gebaseerd op de Pre-publicatie 2021-2
SNOMED CT en LOINC codes zijn gebaseeerd op:
- SNOMED Clinical Terms version: 20210731 [R] (July 2021 Release)
- LOINC version 2.67
De voorwaarden van gebruik staan op de beginpagina 
Deze pagina is gegenereerd op 29/11/2021 22:45:08 met ZibExtraction v. 6.3.8000.1177