BodyHeight-v3.1(2017EN)

Uit Zorginformatiebouwstenen
Ga naar: navigatie, zoeken


Attention!! This is not the most recent version of this information model. You can find the most recent version here.

General information

Name: nl.zorg.BodyHeight NL.png
Version: 3.1
HCIM Status:Final
Release: 2017
Release status: Published
Release date: 31-12-2017


Back 16.png Back to HCIM list

Metadata

DCM::CoderList Kerngroep Registratie aan de Bron
DCM::ContactInformation.Address *
DCM::ContactInformation.Name *
DCM::ContactInformation.Telecom *
DCM::ContentAuthorList Projectgroep Generieke Overdrachtsgegevens & Kerngroep Registratie aan de Bron
DCM::CreationDate 29-11-2012
DCM::DeprecatedDate
DCM::DescriptionLanguage nl
DCM::EndorsingAuthority.Address
DCM::EndorsingAuthority.Name PM
DCM::EndorsingAuthority.Telecom
DCM::Id 2.16.840.1.113883.2.4.3.11.60.40.3.12.2
DCM::KeywordList lichaamslengte, lengte, vitale parameters
DCM::LifecycleStatus Final
DCM::ModelerList Kerngroep Registratie aan de Bron
DCM::Name nl.zorg.Lichaamslengte
DCM::PublicationDate 31-12-2017
DCM::PublicationStatus Published
DCM::ReviewerList Projectgroep Generieke Overdrachtsgegevens & Kerngroep Registratie aan de Bron
DCM::RevisionDate 31-12-2017
DCM::Superseeds nl.zorg.Lichaamslengte-v3.0
DCM::Version 3.1
HCIM::PublicationLanguage EN

Revision History

Only available in Dutch

Publicatieversie 1.0 (15-02-2013)

Publicatieversie 1.1 (01-07-2013)

Publicatieversie 1.2 (01-04-2015)

ZIB-247 In de klinische bouwsteen OverdrachtLengte stond bij concept Lengte onterecht 177cm als DCM::ValueSet tagged value, dit zou DCM::ExampleValue moeten zijn.
ZIB-248 In de klinische bouwsteen OverdrachtLengte kwam de naam van de tagged value ContextPositieCodelijst onder concept ContextPositie niet overeen met de naam van de valueset.
ZIB-301 Referentie beschrijving 'Hartslag' aanpassen naar 'Lichaamslengte'.
ZIB-308 Prefix Overdracht weggehaald bij de generieke bouwstenen
ZIB-320 ContextPositie wijzigen in Positie
ZIB-321 Rootconceptnaam wijzigen in LengteRC
ZIB-358 Aanpassen naamgeving bouwsteen.

Incl. algemene wijzigingsverzoeken:

ZIB-94 Aanpassen tekst van Disclaimer, Terms of Use & Copyrights
ZIB-154 Consequenties opsplitsing Medicatie bouwstenen voor overige bouwstenen.
ZIB-200 Naamgeving SNOMED CT in tagged values klinische bouwstenen gelijk getrokken.
ZIB-201 Naamgeving OID: in tagged value notes van klinische bouwstenen gelijk getrokken.
ZIB-309 EOI aangepast
ZIB-324 Codelijsten Name en Description beginnen met een Hoofdletter
ZIB-326 Tekstuele aanpassingen conform de kwaliteitsreview kerngroep 2015

Publicatieversie 3.0 (01-05-2016)

ZIB-453 Wijziging naamgeving ZIB's en logo's door andere opzet van beheer

Publicatieversie 3.1 (04-09-2017)

ZIB-107 OverdrachtProblemen aanpassen zodat Probleem het rootconcept wordt i.p.v. Concern.
ZIB-108 ProbleemstatusCodelijst in OverdrachtProblemen leidt qua naamgeving/vertaling van de concepten tot verwarring
ZIB-146 Aanpassingen in SNOMED CT codes en omschrijvingen voor codelijst ProbleemStatusCodelijst n.a.v. review terminologie expert.
ZIB-431 Gebruik van LOINC en SNOMED CT in vitale functies gerelateerde zorginformatiebouwstenen
ZIB-476 Terminologiekoppeling Lichaamslengte
ZIB-564 Aanpassing/harmonisatie Engelse conceptnamen
ZIB-571 Inconsistentie in conceptnamen PositieCodelijst
ZIB-576 Aanpassen bouwstenen die nog de prefix overdracht hebben, zodat de prefix kan vervallen.

Concept

A person’s body height.

Purpose

Body height is used for various reasons, including to measure growth, such as in babies, children or adolescents, to calculate body surface area, to for example calculate the correct amount of medication, or in combination with body weight to calculate the Body Mass Index. Height is also used to determine a person’s nutritional state.

This healthcare information information model offers the option to record a person’s body height.

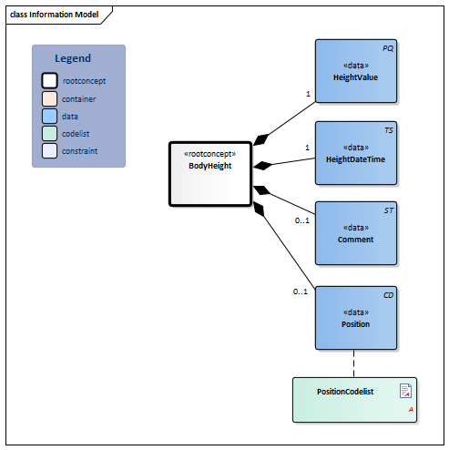
Information Model


#PositionCodelist#9425#9424#9421#9422#9423BodyHeight-v3.1Model(2017EN).png


Type Id Concept Card. Definition DefinitionCode Reference
Block.png NL-CM:12.2.1 Arrowdown.pngBodyHeight Root concept of the BodyHeight information model. This root concept contains all data elements of the BodyHeight information model.
PQ.png NL-CM:12.2.2 Arrowright.pngHeightValue 1 The element contains the value of the measured body height.

Body height is the height of the human body from heel to scalp, generally measured when standing. Body height is measured in a stretched, horizontal position for very small children or patients that are unable to stand.

8302-2 Body height
TS.png NL-CM:12.2.4 Arrowright.pngHeightDateTime 1 Date and if possible time of body height measurement.
ST.png NL-CM:12.2.3 Arrowright.pngComment 0..1 Comment on the body height measurement.
48767-8 Annotation comment
CD.png NL-CM:12.2.5 Arrowright.pngPosition 0..1 The person's position during the measurement.
List2.png PositionCodelist

Columns Concept and DefinitionCode: hover over the values for more information
For explanation of the symbols, please see the legend page List2.png

Example Instances

Only available in Dutch

LengteDatumTijd LengteWaarde Positie Toelichting
08-02-2013 6:43 153 cm Staande positie Met schoenen aan

References

1. Parelsnoer DCM Lichaamslengte v0.98 [Online] Beschikbaar op: http://www.nictiz.nl/uploaded/FILES/htmlcontent/dcm/parelsnoer/Lichaamslengte%20v0.98.pdf [Geraadpleegd: 19 december 2014].

2. openEHR-EHR-OBSERVATION.height.v1 [Online] Beschikbaar op: http://www.openehr.org/knowledge/ [Geraadpleegd: 19 december 2014].

Valuesets

PositionCodelist

Valueset OID: 2.16.840.1.113883.2.4.3.11.60.40.2.12.2.1 Binding:
Conceptname Conceptcode Codesystem name Codesystem OID Description
Orthostatic body position 10904000 SNOMED CT 2.16.840.1.113883.6.96 Staande positie
Recumbent body position 102538003 SNOMED CT 2.16.840.1.113883.6.96 Liggende positie

This information model in other releases

Information model references

This information model refers to

--

This information model is used in

Technical specifications in HL7v3 CDA and HL7 FHIR

To exchange information based on health and care information models, additional, more technical specifications are required.
Not every environment can handle the same technical specifications. For this reason, there are several types of technical specifications:

  • HL7® version 3 CDA compatible specifications, available through the Nictiz ART-DECOR® environment Artdecor.jpg
  • HL7® FHIR® compatible specifications, available through the Nictiz environment on the Simplifier FHIR Fhir.png

Downloads

This information model is also available as pdf file PDF.png or as spreadsheet Xlsx.png

About this information

The information in this wikipage is based on Release 2017
Conditions for use are located on the mainpage List2.png
This page is generated on 21/12/2018 14:10:15 with ZibExtraction v. 3.0.6929.24609


Back 16.png Back to HCIM list