BodyWeight-v1.2(2015EN)
Inhoud
- 1 General information
- 2 Metadata
- 3 Revision History
- 4 Concept
- 5 Purpose
- 6 Information Model
- 7 Example Instances
- 8 References
- 9 Valuesets
- 10 This information model in other releases
- 11 Information model references
- 12 Technical specifications in HL7v3 CDA and HL7 FHIR
- 13 Downloads
- 14 About this information
General information
Name: nl.nfu.BodyWeight ![]()
Version: 1.2
HCIM Status:Final
Release: 2015
Release status: Published
Release date: 1-4-2015
Metadata
| DCM::CoderList | Kerngroep Registratie aan de Bron |
| DCM::ContactInformation.Address | * |
| DCM::ContactInformation.Name | * |
| DCM::ContactInformation.Telecom | * |
| DCM::ContentAuthorList | Projectgroep Generieke Overdrachtsgegevens & Kerngroep Registratie aan de Bron |
| DCM::CreationDate | 29-11-2012 |
| DCM::DeprecatedDate | |
| DCM::DescriptionLanguage | nl |
| DCM::EndorsingAuthority.Address | |
| DCM::EndorsingAuthority.Name | NFU |
| DCM::EndorsingAuthority.Telecom | |
| DCM::Id | 2.16.840.1.113883.2.4.3.11.60.40.3.12.1 |
| DCM::KeywordList | gewicht, lichaamsgewicht, vitale parameters |
| DCM::LifecycleStatus | Final |
| DCM::ModelerList | Kerngroep Registratie aan de Bron |
| DCM::Name | nl.nfu.Lichaamsgewicht |
| DCM::PublicationDate | 1-4-2015 |
| DCM::PublicationStatus | Published |
| DCM::ReviewerList | Projectgroep Generieke Overdrachtsgegevens & Kerngroep Registratie aan de Bron |
| DCM::RevisionDate | 1-4-2015 |
| DCM::Superseeds | |
| DCM::Version | 1.2 |
| HCIM::PublicationLanguage | EN |
Revision History
Only available in Dutch
Publicatieversie 1.0 (15-02-2013)
Publicatieversie 1.1 (01-07-2013)
Publicatieversie 1.2 (01-04-2015)
| ZIB-74 | Wijzigingsverzoek bouwsteen gewicht |
| ZIB-140 | Aanpassingen in SNOMED CT codes en omschrijvingen voor codelijst ContextKledingCodelijst n.a.v. review terminologie expert. |
| ZIB-226 | In de klinische bouwsteen OverdrachtGewicht kwam de naam van de tagged value KledingCodelijst onder concept ContextKleding niet overeen met de naam van de valueset. |
| ZIB-308 | Prefix Overdracht weggehaald bij de generieke bouwstenen |
| ZIB-317 | Rootconcept naam wijzigen naar GewichtRC |
| ZIB-318 | ContextKleding wijzigen in Kleding |
| ZIB-354 | Naamgeving bouwsteen aanpassen. |
Incl. algemene wijzigingsverzoeken:
| ZIB-94 | Aanpassen tekst van Disclaimer, Terms of Use & Copyrights |
| ZIB-154 | Consequenties opsplitsing Medicatie bouwstenen voor overige bouwstenen. |
| ZIB-200 | Naamgeving SNOMED CT in tagged values klinische bouwstenen gelijk getrokken. |
| ZIB-201 | Naamgeving OID: in tagged value notes van klinische bouwstenen gelijk getrokken. |
| ZIB-309 | EOI aangepast |
| ZIB-324 | Codelijsten Name en Description beginnen met een Hoofdletter |
| ZIB-326 | Tekstuele aanpassingen conform de kwaliteitsreview kerngroep 2015 |
Concept
Body weight is the common name for (human) body mass.
Purpose
Early detection of deviating body weight is an important task in preventive healthcare. A patient being clearly overweight or underweight can be a symptom of other, underlying problems. Early detection also means an earlier start to treatment.
This healthcare information building block offers the option to record a person’s body weight (both exact and estimated).
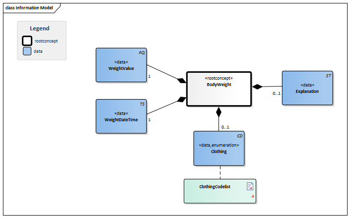
Information Model

| Type | Id | Concept | Card. | Definition | DefinitionCode | Reference | |||||||
| NL-CM:12.1.1 | Root concept of the BodyWeight building block. This root concept contains all data elements of the BodyWeight building block. | ||||||||||||
| NL-CM:12.1.2 | 1 | The patient’s body weight. Body weight is expressed in kilograms (kg). For infants under 3kg, body weight is often expressed in grams.
This concept can also be used to determine an estimated body weight in the event that measuring the exact body weight is not possible - such as for example weighing a resistant child, or in the case of having to estimate the weight of an unborn child. |
|
||||||||||
| NL-CM:12.1.3 | 0..1 | Comment on the weight measurement, such as any problems or factors that may influence body weight at that time, such as timing within the menstrual cycle, timing of recent bowel movement or a note on any amputations. | |||||||||||
| NL-CM:12.1.4 | 1 | Date and (if possible) time that the weight was measured or estimated. | |||||||||||
| NL-CM:12.1.5 | 0..1 | The clothes the patient was wearing at the time of the measurement. |
| ||||||||||
Columns Concept and DefinitionCode: hover over the values for more information
For explanation of the symbols, please see the legend page
Example Instances
Only available in Dutch
| Gewicht DatumTijd | Gewicht Waarde |
Kleding | Toelichting |
| 08-02-2013 | 72 kg | Lichte kleding/ondergoed | |
| Gewicht DatumTijd | Gewicht Waarde |
Kleding | Toelichting |
| 06-02-2013 | 2400 gram | Luier | Luier woog 320 gram |
References
1. Parelsnoer DCM Lichaamsgewicht v0.97 [Online] Beschikbaar op: http://www.nictiz.nl/uploaded/FILES/htmlcontent/dcm/parelsnoer/Lichaamsgewicht%20v0.97.pdf [Geraadpleegd: 23 februari 2015].
2. openEHR-EHR-OBSERVATION.body_weight.v1[Online] Beschikbaar op: http://www.openehr.org/knowledge/ [Geraadpleegd: 23 februari 2015].
Valuesets
ClothingCodelist
| Valueset OID: 2.16.840.1.113883.2.4.3.11.60.40.2.12.1.1 | Binding: |
| Conceptname | Conceptcode | Codesystem name | Codesystem OID | Description |
| Undressed | UNDRESSED | ContextKleding | 2.16.840.1.113883.2.4.3.11.60.40.4.8.1 | Zonder kleding. |
| Minimal dressed | MINIMAL | ContextKleding | 2.16.840.1.113883.2.4.3.11.60.40.4.8.1 | Lichte kleding/ondergoed [Kleding die niet significant het gewicht beïnvloedt.] |
| Fully dressed | FULL | ContextKleding | 2.16.840.1.113883.2.4.3.11.60.40.4.8.1 | Volledig gekleed, inclusief schoenen [Kleren die een significante bijdrage hebben aan het gewicht, inclusief schoenen.] |
| Diaper | DIAPER | ContextKleding | 2.16.840.1.113883.2.4.3.11.60.40.4.8.1 | Luier [Individu draagt alleen een luier - zou significant aan het gewicht kunnen bijdragen.] |
This information model in other releases
- Release 2016, (Version 3.0)
- Release 2017, (Version 3.1)
- Prerelease 2018-2, (Version 3.1)
- Prerelease 2019-2, (Version 3.1)
- Release 2020, (Version 3.2)
- Prerelease 2021-2, (Version 3.2)
- Prerelease 2022-1, (Version 3.2)
- Prerelease 2023-1, (Version 4.0)
- Prerelease 2024-1, (Versie 4.0)
- Release 2024, (Version 4.0.1)
Information model references
This information model refers to
- --
This information model is used in
- --
Technical specifications in HL7v3 CDA and HL7 FHIR
To exchange information based on health and care information models, additional, more technical specifications are required.
Not every environment can handle the same technical specifications. For this reason, there are several types of technical specifications:
- HL7® version 3 CDA compatible specifications, available through the Nictiz ART-DECOR® environment

- HL7® FHIR® compatible specifications, available through the Nictiz environment on the Simplifier FHIR

Downloads
This information model is also available as pdf file
or as spreadsheet
About this information
The information in this wikipage is based on Registratie aan de bron publication 2015 including errata dd. 16-07-2015
Conditions for use are located on the mainpage ![]()
This page is generated on 24/12/2018 12:29:47 with ZibExtraction v. 3.0.6932.1989