Contactgegevens-v1.0(2018NL)
Inhoud
Algemeen
Naam: nl.zorg.part.Contactgegevens ![]()
Versie: 1.0
ZIB Status:Final
Publicatie: 2018
Publicatie status: Prepublished
Publicatie datum: 26-02-2019
Metadata
| DCM::CoderList | Kerngroep Registratie aan de Bron |
| DCM::ContactInformation.Address | * |
| DCM::ContactInformation.Name | * |
| DCM::ContactInformation.Telecom | * |
| DCM::ContentAuthorList | Projectgroep Generieke Overdrachtsgegevens & Kerngroep Registratie aan de Bron |
| DCM::CreationDate | 3-7-2017 |
| DCM::DeprecatedDate | |
| DCM::DescriptionLanguage | nl |
| DCM::EndorsingAuthority.Address | |
| DCM::EndorsingAuthority.Name | PM |
| DCM::EndorsingAuthority.Telecom | |
| DCM::Id | 2.16.840.1.113883.2.4.3.11.60.40.3.20.6 |
| DCM::KeywordList | |
| DCM::LifecycleStatus | Final |
| DCM::ModelerList | Kerngroep Registratie aan de Bron |
| DCM::Name | nl.zorg.part.Contactgegevens |
| DCM::PublicationDate | 26-02-2019 |
| DCM::PublicationStatus | Prepublished |
| DCM::ReviewerList | Projectgroep Generieke Overdrachtsgegevens & Kerngroep Registratie aan de Bron |
| DCM::RevisionDate | 31-12-2017 |
| DCM::Superseeds | |
| DCM::Version | 1.0 |
| HCIM::PublicationLanguage | NL |
Revision History
'
Publicatieversie 1.0 (04-09-2017)
| ZIB-492 | Waar past faxnummer voor zorgverlener / zorgaanbieder (patiënt) in de ZIB |
Concept
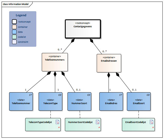
Contactgegevens bevatten de telefoonnummers en e-mail adressen van een persoon.
Dit is een subbouwsteen.
Purpose
Contactgegevens worden gebruikt om met een persoon in contact te treden.
Information Model

| Type | Id | Concept | Card. | Definitie | DefinitieCode | Verwijzing | |||||||
| NL-CM:20.6.1 | Rootconcept van de sub-bouwsteen Contactgegevens. Dit rootconcept bevat alle gegevenselementen van de sub-bouwsteen Contactgegevens. | ||||||||||||
| NL-CM:20.6.2 | 0..* | Container van het concept Telefoonnummers. Deze container bevat alle gegevenselementen van het concept Telefoonnummers. | |||||||||||
| NL-CM:20.6.4 | 1 | Een telefoonnummer van de persoon. | |||||||||||
| NL-CM:20.6.5 | 1 | Het type netwerk of apparaat waar het telefoonummer aan verbonden is |
| ||||||||||
| NL-CM:20.6.6 | 0..1 | Met NummerSoort kan aangegeven worden of het om een vast, tijdelijk, werk nummer gaat. |
| ||||||||||
| NL-CM:20.6.3 | 0..* | Container van het concept EmailAdressen. Deze container bevat alle gegevenselementen van het concept Emailadressen. | |||||||||||
| NL-CM:20.6.7 | 1 | Een e-mailadres van de persoon | |||||||||||
| NL-CM:20.6.8 | 0..1 | Met EmailSoort kan aangegeven worden of het om een prive of zakelijk e-mail adres gaat. |
| ||||||||||
Kolommen Concept en DefinitieCode: houdt de muis boven de waarde voor meer informatie
Voor uitleg over de gebruikte symbolen, zie de legenda pagina
Example Instances
| Contactinformatie | |
| Telefoonnummers | |
| Telefoonnummer | +31611234567 |
| TelecomType | Mobiel telefoonnummer |
| NummerSoort | Zakelijk telefoonnummer |
| EmailAdressen | |
| EmailAdres | giesput@myweb.nl |
| EmailSoort | Privé e-mailadres |
Valuesets
EmailSoortCodelijst
| Valueset OID: 2.16.840.1.113883.2.4.3.11.60.40.2.20.6.3 | Binding: Extensible |
| Conceptnaam | Conceptcode | Codestelselnaam | Codesysteem OID | Omschrijving |
| Primary Home | HP | AddressUse | 2.16.840.1.113883.5.1119 | Privé e-mailadres |
| Work Place | WP | AddressUse | 2.16.840.1.113883.5.1119 | Zakelijk e-mailadres |
NummerSoortCodelijst
| Valueset OID: 2.16.840.1.113883.2.4.3.11.60.40.2.20.6.2 | Binding: Extensible |
| Conceptnaam | Conceptcode | Codestelselnaam | Codesysteem OID | Omschrijving |
| Primary Home | HP | AddressUse | 2.16.840.1.113883.5.1119 | Telefoonnummer thuis |
| Tempory Address | TMP | AddressUse | 2.16.840.1.113883.5.1119 | Tijdelijk telefoonnummer |
| Work Place | WP | AddressUse | 2.16.840.1.113883.5.1119 | Zakelijk telefoonnummer |
TelecomTypeCodelijst
| Valueset OID: 2.16.840.1.113883.2.4.3.11.60.40.2.20.6.1 | Binding: Extensible |
| Conceptnaam | Conceptcode | Codestelselnaam | Codesysteem OID | Omschrijving |
| Land Line | LL | TelecomDeviceTypes | 2.16.840.1.113883.2.4.3.11.60.40.4.22.1 | Vast telefoonnummer |
| Fax | FAX | TelecomDeviceTypes | 2.16.840.1.113883.2.4.3.11.60.40.4.22.1 | Fax |
| Mobile Phone | MC | AddressUse | 2.16.840.1.113883.5.1119 | Mobiel telefoonnummer |
| Pager | PG | AddressUse | 2.16.840.1.113883.5.1119 | Pieper |
Deze bouwsteen in overige publicaties
- Publicatie 2017, (Versie 1.0)
- Pre-publicatie 2019-2, (Versie 1.1.1)
- Publicatie 2020, (Versie 1.2)
- Pre-publicatie 2021-2, (Versie 1.2.1)
- Pre-publicatie 2022-1, (Versie 1.3)
- Pre-publicatie 2023-1, (Versie 1.3.1)
- Pre-Publicatie 2024-1, (Versie 1.3)
- Publicatie 2024, (Versie 1.3.1)
Bouwsteen verwijzingen
Deze bouwsteen verwijst naar
- --
Deze bouwsteen wordt gebruikt in
Technische specificaties in HL7v3 CDA en HL7 FHIR
Om informatie op basis van zorginformatiebouwstenen uit te wisselen zijn aanvullende, meer technische specificaties nodig.
Niet iedere omgeving kan met dezelfde technische specificaties overweg. Om deze reden zijn er meerdere typen technische specificaties:
- HL7® versie 3 CDA compatibele specificaties, beschikbaar via de Nictiz ART-DECOR® omgeving

- HL7® FHIR® compatibele specificaties, beschikbaar via de Nictiz-omgeving op de Simplifier FHIR Registry

Downloads
De bouwsteen is ook beschikbaar als pdf bestand
of als spreadsheet
Over deze informatie
De informatie in deze wiki pagina is gebaseerd op de Prepublicatie 2018-2
SNOMED CT en LOINC codes zijn gebaseeerd op:
- SNOMED Clinical Terms version: 20180731 [R] (July 2018 Release)
- LOINC version 2.64
De voorwaarden van gebruik staan op de beginpagina ![]()
Deze pagina is gegenereerd op 12/03/2019 16:57:07 met ZibExtraction v. 3.0.7010.25883