EncounterReport-v1.0(2022EN)
Inhoud
General information
Name: nl.zorg.EncounterReport ![]()
Version: 1.0
HCIM Status:Final
Release: 2022
Release status: Prepublished
Release date: 10-06-2022
Metadata
| DCM::CoderList | Projectgroep VIPP GGZ |
| DCM::ContactInformation.Address | * |
| DCM::ContactInformation.Name | * |
| DCM::ContactInformation.Telecom | * |
| DCM::ContentAuthorList | Projectgroep VIPP GGZ |
| DCM::CreationDate | 30-3-2022 |
| DCM::DeprecatedDate | |
| DCM::DescriptionLanguage | nl |
| DCM::EndorsingAuthority.Address | |
| DCM::EndorsingAuthority.Name | * |
| DCM::EndorsingAuthority.Telecom | |
| DCM::Id | 2.16.840.1.113883.2.4.3.11.60.40.3.15.3 |
| DCM::KeywordList | |
| DCM::LifecycleStatus | Final |
| DCM::ModelerList | Projectgroep VIPP GGZ |
| DCM::Name | nl.zorg.ContactVerslag |
| DCM::PublicationDate | 10-06-2022 |
| DCM::PublicationStatus | Prepublished |
| DCM::ReviewerList | |
| DCM::RevisionDate | |
| DCM::Supersedes | * |
| DCM::Version | 1.0 |
| HCIM::PublicationLanguage | EN |
Revision History
Only available in Dutch
Publicatieversie 1.0 (10-06-2022).
Concept
The contact report is a textual report of a (partial) consult between the care provider and the patient.
Purpose
A contact report offers a care provider the possibility to record information in a structured manner in free text about a contact with a patient.
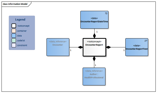
Information Model

| Type | Id | Concept | Card. | Definition | DefinitionCode | Reference | ||||||||
| NL-CM:15.3.1 | Root concept of the EncounterReport information model.This root concept contains all data elements of the EncounterReport information model. |
|
||||||||||||
| NL-CM:15.3.2 | 1 | The healthcare provider who prepared the report and who is responsible for its content. |
| |||||||||||
| NL-CM:15.3.3 | 1 | The encounter the report is about. |
|
| ||||||||||
| NL-CM:15.3.4 | 1 | Date and, if applicable, the time the report was made. | ||||||||||||
| NL-CM:15.3.5 | 1 | The actual content of the contact as free text. |
|
|||||||||||
Columns Concept and DefinitionCode: hover over the values for more information
For explanation of the symbols, please see the legend page
Example Instances
Only available in Dutch
| ContactVerslag | |
| ContactVerslagDatumTijd | 21-11-2020 |
| Auteur | |
| Medewerkerscode | 01299 |
| AGBCode | 01999999 |
| Initialen | G.L. |
| Geslachtsnaam | Klaassen |
| ZorgverlenersRol | Psychiater |
| ContactVerslagTekst | Goed verzorgde man, normaal contact, wanhopige klachtenpresentatie, onrustige motoriek (grimasseren, oor vastgrijpen). Bewustzijn helder, oriëntatie intact, geheugen en zelfwaarneming ongestoord, bovengemiddeld intelligent, geen psychotische kenmerken, denken normaal van tempo en vorm, inhoudelijk preoccupatie met oorsuizen, stemming somber (er kan een lachje af), rationaliseren, isoleren van het affect, niet actief suïcidaal. |
This information model in other releases
Information model references
This information model refers to
This information model is used in
- --
Technical specifications in HL7v3 CDA and HL7 FHIR
To exchange information based on health and care information models, additional, more technical specifications are required.
Not every environment can handle the same technical specifications. For this reason, there are several types of technical specifications:
- HL7® version 3 CDA compatible specifications, available through the Nictiz ART-DECOR® environment

- HL7® FHIR® compatible specifications, available through the Nictiz environment on the Simplifier FHIR

Downloads
This information model is also available as pdf file
or as spreadsheet
About this information
The information in this wikipage is based on Pre-release 2022-1
SNOMED CT and LOINC codes are based on:
- SNOMED Clinical Terms version: 20220131 [R] (January 2022 Release)
- LOINC version 2.67
Conditions for use are located on the mainpage ![]()
This page is generated on 10/06/2022 12:40:07 with ZibExtraction v. 8.0.8196.20371