HoNOS+-v1.0(2023NL)
Inhoud
Algemeen
Naam: nl.zorg.HoNOS+ ![]()
Versie: 1.0
ZIB Status:Final
Publicatie: 2023
Publicatie status: Prepublished
Publicatie datum: 15-10-2023
Metadata
| DCM::CoderList | Projectgroep VIPP GGZ |
| DCM::ContactInformation.Address | * |
| DCM::ContactInformation.Name | * |
| DCM::ContactInformation.Telecom | * |
| DCM::ContentAuthorList | Projectgroep VIPP GGZ |
| DCM::CreationDate | 30-3-2022 |
| DCM::DeprecatedDate | |
| DCM::DescriptionLanguage | nl |
| DCM::EndorsingAuthority.Address | |
| DCM::EndorsingAuthority.Name | * |
| DCM::EndorsingAuthority.Telecom | |
| DCM::Id | 2.16.840.1.113883.2.4.3.11.60.40.3.4.36 |
| DCM::KeywordList | |
| DCM::LifecycleStatus | Final |
| DCM::ModelerList | Projectgroep VIPP GGZ |
| DCM::Name | nl.zorg.HoNOS+ |
| DCM::PublicationDate | 15-10-2023 |
| DCM::PublicationStatus | Prepublished |
| DCM::ReviewerList | |
| DCM::RevisionDate | |
| DCM::Supersedes | * |
| DCM::Version | 1.0 |
| HCIM::PublicationLanguage | NL |
Revision History
Publicatieversie 1.0 (10-06-2022).
Concept
De Health of the Nation Outcome Scales + (HoNOS+) is een uitbreiding op HoNOS welke is ontwikkeld in opdracht van het Engelse ministerie van Volksgezondheid (Wing e.a. 1998), met het doel om op eenvoudige, betrouwbare en valide wijze de geestelijke gezondheidstoestand en het sociaal functioneren van psychische patiënten in kaart te brengen.
Purpose
Belangrijke onderdelen van de zorgvraagtypering zijn de HoNOS+-vragenlijst en het scoringschema met kleurcode. Hiermee bepaal je de zorgvraag van de patiënt, die uitgedrukt wordt in een zorgvraagtype.
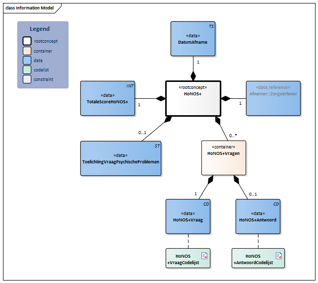
Information Model

| Type | Id | Concept | Card. | Definitie | DefinitieCode | Verwijzing | |||||||
| NL-CM:4.36.1 | Rootconcept van de bouwsteen HoNOS+. Dit rootconcept bevat alle gegevenselementen van de bouwsteen HoNOS+. |
|
|||||||||||
| NL-CM:4.36.2 | 1 | Datum van de afname van de HoNOS+. | |||||||||||
| NL-CM:4.36.3 | 1 | Zorgverlener die verantwoordelijk is voor de afname van de HoNOS+. |
| ||||||||||
| NL-CM:4.36.4 | 1 | De totaalscore is de optelsom van de afzonderlijke vragen. |
|
||||||||||
| NL-CM:4.36.5 | 0..1 | Een toelichting op de vraag over psychische problemen. | |||||||||||
| NL-CM:4.36.6 | 0..* | Container van het concept HoNOS+Vragen. Deze container bevat alle gegevenselementen van het concept HoNOS+Vragen. | |||||||||||
| NL-CM:4.36.7 | 1 | De vraag van de HoNOS+. |
| ||||||||||
| NL-CM:4.36.8 | 0..1 | Het antwoord op de individuele vraag van de HoNOS+. |
| ||||||||||
Kolommen Concept en DefinitieCode: houdt de muis boven de waarde voor meer informatie
Voor uitleg over de gebruikte symbolen, zie de legenda pagina
Example Instances
| HoNOS+ | |
| DatumAfname | 11-05-2022 |
| Afnemer::Zorgverlener | |
| Medewerkerscode | 01299 |
| AGBCode | 01999999 |
| Initialen | H.A |
| Geslachtsnaam | Janszens |
| ZorgverlenersRol | Psychiater |
| HoNOS+Vragen | |
| HoNOS+Vraag | H+V01 |
| HoNOS+Antwoord | 1 |
| HoNOS+Vragen | |
| HoNOS+Vraag | H+V02 |
| HoNOS+Antwoord | 2 |
| HoNOS+Vragen | |
| HoNOS+Vraag | H+V03 |
| HoNOS+Antwoord | 1 |
| HoNOS+Vragen | |
| HoNOS+Vraag | H+V04 |
| HoNOS+Antwoord | 4 |
| HoNOS+Vragen | |
| HoNOS+Vraag | H+V05 |
| HoNOS+Antwoord | 0 |
Valuesets
HoNOS+AntwoordCodelijst
| Valueset OID: 2.16.840.1.113883.2.4.3.11.60.40.2.4.36.2 | Binding: Required |
| Conceptnaam | Conceptcode | Codestelselnaam | Codesysteem OID | Omschrijving |
| Geen probleem | 0 | HoNOS+_Ernst | 2.16.840.1.113883.2.4.3.11.60.40.4.28.2 | Geen probleem |
| Ondergeschikt probleem, vereist geen actie | 1 | HoNOS+_Ernst | 2.16.840.1.113883.2.4.3.11.60.40.4.28.2 | Ondergeschikt probleem, vereist geen actie |
| Licht probleem, maar duidelijk aanwezig | 2 | HoNOS+_Ernst | 2.16.840.1.113883.2.4.3.11.60.40.4.28.2 | Licht probleem, maar duidelijk aanwezig |
| Matig ernstig probleem | 3 | HoNOS+_Ernst | 2.16.840.1.113883.2.4.3.11.60.40.4.28.2 | Matig ernstig probleem |
| Ernstig tot zeer ernstig probleem | 4 | HoNOS+_Ernst | 2.16.840.1.113883.2.4.3.11.60.40.4.28.2 | Ernstig tot zeer ernstig probleem |
HoNOS+VraagCodelijst
| Valueset OID: 2.16.840.1.113883.2.4.3.11.60.40.2.4.36.1 | Binding: Required |
| Conceptnaam | Conceptcode | Codestelselnaam | Codesysteem OID | Omschrijving |
| HoNOS+ Gedrag | H+V01 | HoNOS+_Vragen | 2.16.840.1.113883.2.4.3.11.60.40.4.28.1 | HoNOS+ Gedrag |
| HoNOS+ Zelfverwonding | H+V02 | HoNOS+_Vragen | 2.16.840.1.113883.2.4.3.11.60.40.4.28.1 | HoNOS+ Zelfverwonding |
| HoNOS+ Drank- drugsgebruik | H+V03 | HoNOS+_Vragen | 2.16.840.1.113883.2.4.3.11.60.40.4.28.1 | HoNOS+ Drank- drugsgebruik |
| HoNOS+ Cognitief | H+V04 | HoNOS+_Vragen | 2.16.840.1.113883.2.4.3.11.60.40.4.28.1 | HoNOS+ Cognitief |
| HoNOS+ Lichamelijk | H+V05 | HoNOS+_Vragen | 2.16.840.1.113883.2.4.3.11.60.40.4.28.1 | HoNOS+ Lichamelijk |
| HoNOS+ Hallucinaties en wanen | H+V06 | HoNOS+_Vragen | 2.16.840.1.113883.2.4.3.11.60.40.4.28.1 | HoNOS+ Hallucinaties en wanen |
| HoNOS+ Depressie | H+V07 | HoNOS+_Vragen | 2.16.840.1.113883.2.4.3.11.60.40.4.28.1 | HoNOS+ Depressie |
| HoNOS+ Overig psychisch | H+V08 | HoNOS+_Vragen | 2.16.840.1.113883.2.4.3.11.60.40.4.28.1 | HoNOS+ Overig psychisch |
| HoNOS+ Relaties | H+V09 | HoNOS+_Vragen | 2.16.840.1.113883.2.4.3.11.60.40.4.28.1 | HoNOS+ Relaties |
| HoNOS+ ADL | H+V10 | HoNOS+_Vragen | 2.16.840.1.113883.2.4.3.11.60.40.4.28.1 | HoNOS+ ADL |
| HoNOS+ Woonomstandigheden | H+V11 | HoNOS+_Vragen | 2.16.840.1.113883.2.4.3.11.60.40.4.28.1 | HoNOS+ Woonomstandigheden |
| HoNOS+ Vaardigheden | H+V12 | HoNOS+_Vragen | 2.16.840.1.113883.2.4.3.11.60.40.4.28.1 | HoNOS+ Vaardigheden |
| HoNOS+ Gedachten | H+V13 | HoNOS+_Vragen | 2.16.840.1.113883.2.4.3.11.60.40.4.28.1 | HoNOS+ Gedachten |
| HoNOS+ Hist: Gedrag | H+VA | HoNOS+_Vragen | 2.16.840.1.113883.2.4.3.11.60.40.4.28.1 | HoNOS+ Hist: Gedrag |
| HoNOS+ Hist: Zelfverwonding | H+VB | HoNOS+_Vragen | 2.16.840.1.113883.2.4.3.11.60.40.4.28.1 | HoNOS+ Hist: Zelfverwonding |
| HoNOS+ Hist: Bescherming | H+VC | HoNOS+_Vragen | 2.16.840.1.113883.2.4.3.11.60.40.4.28.1 | HoNOS+ Hist: Bescherming |
| HoNOS+ Hist: Betrokkenheid/motivatie | H+VD | HoNOS+_Vragen | 2.16.840.1.113883.2.4.3.11.60.40.4.28.1 | HoNOS+ Hist: Betrokkenheid/motivatie |
| HoNOS+ Hist: Kwetsbaarheid | H+VE | HoNOS+_Vragen | 2.16.840.1.113883.2.4.3.11.60.40.4.28.1 | HoNOS+ Hist: Kwetsbaarheid |
| HoNOS+ Hist: drank- drugsgebruik | H+VQ | HoNOS+_Vragen | 2.16.840.1.113883.2.4.3.11.60.40.4.28.1 | HoNOS+ Hist: drank- drugsgebruik |
Deze bouwsteen in overige publicaties
- Pre-publicatie 2022-1, (Versie 1.0)
- Pre-Publicatie 2024-1, (Versie 1.0)
- Pre-Publicatie 2024-1, (Versie 1.0)
- Publicatie 2024, (Versie 1.0)
Bouwsteen verwijzingen
Deze bouwsteen verwijst naar
Deze bouwsteen wordt gebruikt in
- --
Technische specificaties in HL7v3 CDA en HL7 FHIR
Om informatie op basis van zorginformatiebouwstenen uit te wisselen zijn aanvullende, meer technische specificaties nodig.
Niet iedere omgeving kan met dezelfde technische specificaties overweg. Om deze reden zijn er meerdere typen technische specificaties:
- HL7® versie 3 CDA compatibele specificaties, beschikbaar via de Nictiz ART-DECOR® omgeving

- HL7® FHIR® compatibele specificaties, beschikbaar via de Nictiz-omgeving op de Simplifier FHIR Registry

Downloads
De bouwsteen is ook beschikbaar als pdf bestand
of als spreadsheet
Over deze informatie
De informatie in deze wiki pagina is gebaseerd op de Pre-publicatie 2023-1
SNOMED CT en LOINC codes zijn gebaseeerd op:
- SNOMED Clinical Terms versie: 20230930 [R] (september 2023-editie)
- LOINC version 2.76
De voorwaarden van gebruik staan op de beginpagina ![]()
Deze pagina is gegenereerd op 31/10/2023 17:56:39 met ZibExtraction v. 9.3.8704.31782