LivingSituation-v3.1(2017EN)

Uit Zorginformatiebouwstenen
Ga naar: navigatie, zoeken


Attention!! This is not the most recent version of this information model. You can find the most recent version here.

General information

Name: nl.zorg.LivingSituation NL.png
Version: 3.1
HCIM Status:Final
Release: 2017
Release status: Published
Release date: 31-12-2017


Back 16.png Back to HCIM list

Metadata

DCM::CoderList Kerngroep Registratie aan de Bron
DCM::ContactInformation.Address *
DCM::ContactInformation.Name *
DCM::ContactInformation.Telecom *
DCM::ContentAuthorList Projectgroep Generieke Overdrachtsgegevens & Kerngroep Registratie aan de Bron
DCM::CreationDate 2-9-2013
DCM::DeprecatedDate
DCM::DescriptionLanguage nl
DCM::EndorsingAuthority.Address
DCM::EndorsingAuthority.Name PM
DCM::EndorsingAuthority.Telecom
DCM::Id 2.16.840.1.113883.2.4.3.11.60.40.3.7.8
DCM::KeywordList sociale ananmese, woonsituatie, woning
DCM::LifecycleStatus Final
DCM::ModelerList Kerngroep Registratie aan de Bron
DCM::Name nl.zorg.Woonsituatie
DCM::PublicationDate 31-12-2017
DCM::PublicationStatus Published
DCM::ReviewerList Projectgroep Generieke Overdrachtsgegevens & Kerngroep Registratie aan de Bron
DCM::RevisionDate 31-12-2017
DCM::Superseeds nl.zorg.Woonsituatie-v3.0
DCM::Version 3.1
HCIM::PublicationLanguage EN

Revision History

Only available in Dutch

Publicatieversie 1.0 (15-02-2013)

Publicatieversie 1.1 (01-07-2013)

Publicatieversie 1.2 (01-04-2015)

ZIB-162 OverdrachtWoonsituatie aanpassen zodat de huidige situatie beschreven wordt, incl. aanpassing in voorbeeld.
ZIB-283 Aanpassen OID ValueSet WoningtypeCodelijst in OverdrachtWoonsituatie van 2.16.840.1.113883.2.4.3.11.60.40.2.8.1. naar 2.16.840.1.113883.2.4.3.11.60.40.2.8.1
ZIB-284 In de klinische bouwsteen OverdrachtWoonsituatie kwam de naam van de gekoppelde waardenlijst van concept WoningType niet overeen met de tagged value van het concept.
ZIB-308 Prefix Overdracht weggehaald bij de generieke bouwstenen

Incl. algemene wijzigingsverzoeken:

ZIB-94 Aanpassen tekst van Disclaimer, Terms of Use & Copyrights
ZIB-154 Consequenties opsplitsing Medicatie bouwstenen voor overige bouwstenen.
ZIB-200 Naamgeving SNOMED CT in tagged values klinische bouwstenen gelijk getrokken.
ZIB-201 Naamgeving OID: in tagged value notes van klinische bouwstenen gelijk getrokken.
ZIB-309 EOI aangepast
ZIB-324 Codelijsten Name en Description beginnen met een Hoofdletter
ZIB-326 Tekstuele aanpassingen conform de kwaliteitsreview kerngroep 2015

Publicatieversie 3.0 (01-05-2016)

ZIB-453 Wijziging naamgeving ZIB's en logo's door andere opzet van beheer

Publicatieversie 3.1 (04-09-2017)

ZIB-561 Terminologiekoppeling Woonsituatie
ZIB-564 Aanpassing/harmonisatie Engelse conceptnamen

Concept

The living situation is the physical environment in which the patient normally lives, sleeps, keeps their clothing, etc.

Purpose

The goal is to take stock of the patient’s current living situation. This is in regard to any current or future problems the patient encounters or could encounter when living with the disease and the patient’s (future) constraints.
There are many reasons to ask about the patient’s living situation. The living situation can be relevant in the patient’s wish to live in their own home independently in the event of disease and/or disability (WMO, 2011; CIZ, 2011). Furthermore, the living situation is important in evaluating the risks of falling, particularly among people living alone (CMO, guidelines for fall prevention, 2004).

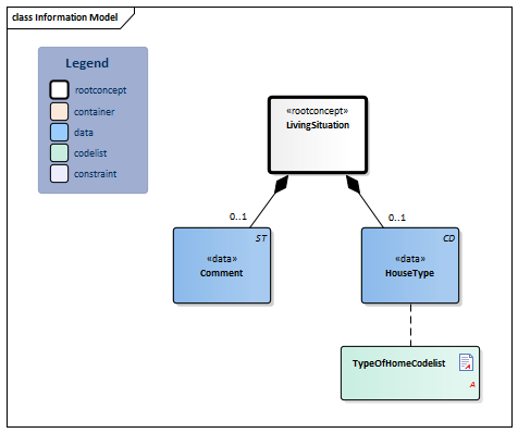
Information Model


#10686#TypeOfHomeCodelist#10684#10682LivingSituation-v3.1Model(2017EN).png


Type Id Concept Card. Definition DefinitionCode Reference
Block.png NL-CM:7.8.1 Arrowdown.pngLivingSituation Root concept of the LivingSituation information model. This root concept contains all data elements of the LivingSituation information model.
365508006 Finding of residence and accommodation circumstances
ST.png NL-CM:7.8.2 Arrowright.pngComment 0..1 Comments in free text on problems or details of the patient’s living situation that may be relevant.
48767-8 Annotation comment
CD.png NL-CM:7.8.3 Arrowright.pngHouseType 0..1 Type of home the patient lives in.
List2.png TypeOfHomeCodelist

Columns Concept and DefinitionCode: hover over the values for more information
For explanation of the symbols, please see the legend page List2.png

Example Instances

Only available in Dutch

WoonType Toelichting
Bovenwoning De bovenwoning is een probleem vanwege ontbreken lift. De patiënt staat op de wachtlijst voor een benedenwoning

Valuesets

TypeOfHomeCodelist

Valueset OID: 2.16.840.1.113883.2.4.3.11.60.40.2.7.8.1 Binding:
Conceptname Conceptcode Codesystem name Codesystem OID Description
Bovenwoning BOVENW WoningType 2.16.840.1.113883.2.4.3.11.60.40.4.13.1 Bovenwoning
Benedenwoning BENEDENW WoningType 2.16.840.1.113883.2.4.3.11.60.40.4.13.1 Benedenwoning
Eengezinswoning EENGEZW WoningType 2.16.840.1.113883.2.4.3.11.60.40.4.13.1 Eengezinswoning
Appartement of flatwoning FLATW WoningType 2.16.840.1.113883.2.4.3.11.60.40.4.13.1 Appartement of flatwoning
Aanleunwoning AANLW WoningType 2.16.840.1.113883.2.4.3.11.60.40.4.13.1 Aanleunwoning
Woonboot WOONB WoningType 2.16.840.1.113883.2.4.3.11.60.40.4.13.1 Woonboot
Woonwagen WOONW WoningType 2.16.840.1.113883.2.4.3.11.60.40.4.13.1 Woonwagen
Instelling AWBZ AWBZIN WoningType 2.16.840.1.113883.2.4.3.11.60.40.4.13.1 Instelling AWBZ
Dakloos DAKLOO WoningType 2.16.840.1.113883.2.4.3.11.60.40.4.13.1 Dakloos
Anders OTH NullFlavor 2.16.840.1.113883.5.1008 Anders

This information model in other releases

Information model references

This information model refers to

--

This information model is used in

--

Technical specifications in HL7v3 CDA and HL7 FHIR

To exchange information based on health and care information models, additional, more technical specifications are required.
Not every environment can handle the same technical specifications. For this reason, there are several types of technical specifications:

  • HL7® version 3 CDA compatible specifications, available through the Nictiz ART-DECOR® environment Artdecor.jpg
  • HL7® FHIR® compatible specifications, available through the Nictiz environment on the Simplifier FHIR Fhir.png

Downloads

This information model is also available as pdf file PDF.png or as spreadsheet Xlsx.png

About this information

The information in this wikipage is based on Release 2017
Conditions for use are located on the mainpage List2.png
This page is generated on 21/12/2018 14:12:01 with ZibExtraction v. 3.0.6929.24609


Back 16.png Back to HCIM list