Range-v1.0.1(2021EN)

Uit Zorginformatiebouwstenen
Ga naar: navigatie, zoeken


Attention!! This is not the most recent version of this information model. You can find the most recent version here.

General information

Name: nl.zorg.part.Range NL.png
Version: 1.0.1
HCIM Status:Final
Release: 2021
Release status: Prepublished
Release date: 01-12-2021


Back 16.png Back to HCIM list

Metadata

DCM::CoderList Kerngroep Registratie aan de Bron
DCM::ContactInformation.Address
DCM::ContactInformation.Name
DCM::ContactInformation.Telecom
DCM::ContentAuthorList Kerngroep Registratie aan de Bron
DCM::CreationDate 10-1-2017
DCM::DeprecatedDate
DCM::DescriptionLanguage nl
DCM::EndorsingAuthority.Address
DCM::EndorsingAuthority.Name
DCM::EndorsingAuthority.Telecom
DCM::Id 2.16.840.1.113883.2.4.3.11.60.40.3.20.1
DCM::KeywordList
DCM::LifecycleStatus Final
DCM::ModelerList Kerngroep Registratie aan de Bron
DCM::Name nl.zorg.part.Bereik
DCM::PublicationDate 01-12-2021
DCM::PublicationStatus Prepublished
DCM::ReviewerList Kerngroep Registratie aan de Bron
DCM::RevisionDate 31-12-2017
DCM::Supersedes nl.zorg.part.Bereik-v1.0
DCM::Version 1.0.1
HCIM::PublicationLanguage EN

Revision History

Only available in Dutch

Publicatieversie 1.0 (04-09-2017)

Publicatieversie 1.0.1 (06-07-2019)

ZIB-805 Bereik invariant toevoegen in UML modellering

Concept

The range gives either a fixed value or a minimum and maximum value a quantity can take on.
This is a partial information model.

Purpose

The range is used to limit the value a quantity can take on.

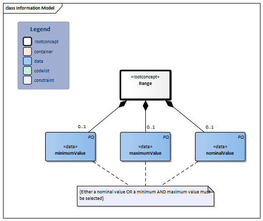
Information Model


#12228#12229#12230#12747Range-v1.0.1Model(2021EN).png


Type Id Concept Card. Definition DefinitionCode Reference
Block.png NL-CM:20.1.1 Arrowdown.pngRange Root concept of the Range partial information model. This root concept contains all data elements of the Range partial information model.
PQ.png NL-CM:20.1.2 Arrowright.pngminimumValue 0..1 The minimal value of the range
PQ.png NL-CM:20.1.3 Arrowright.pngmaximumValue 0..1 The maximum value of the range
PQ.png NL-CM:20.1.4 Arrowright.pngnominalValue 0..1 The nominal value of the quantity. This element can not be used in combination with a minimum and maximum value

Columns Concept and DefinitionCode: hover over the values for more information
For explanation of the symbols, please see the legend page List2.png

Example Instances

Only available in Dutch

Bereik
Minimum waarde 5 stuks
Maximum waarde 10 stuks
Nominale waarde
Bereik
Minimum waarde
Maximum waarde
Nominale waarde 2 / per dag

This information model in other releases

Information model references

This information model refers to

--

This information model is used in

Technical specifications in HL7v3 CDA and HL7 FHIR

To exchange information based on health and care information models, additional, more technical specifications are required.
Not every environment can handle the same technical specifications. For this reason, there are several types of technical specifications:

  • HL7® version 3 CDA compatible specifications, available through the Nictiz ART-DECOR® environment Artdecor.jpg
  • HL7® FHIR® compatible specifications, available through the Nictiz environment on the Simplifier FHIR Fhir.png

Downloads

This information model is also available as pdf file PDF.png or as spreadsheet Xlsx.png

About this information

The information in this wikipage is based on Pre-release 2021-2
SNOMED CT and LOINC codes are based on:

  • SNOMED Clinical Terms version: 20210731 [R] (July 2021 Release)
  • LOINC version 2.67

Conditions for use are located on the mainpage List2.png
This page is generated on 30/11/2021 13:39:25 with ZibExtraction v. 6.4.8004.1652


Back 16.png Back to HCIM list