TextResult-v4.4(2021EN)
Inhoud
- 1 General information
- 2 Metadata
- 3 Revision History
- 4 Concept
- 5 Purpose
- 6 Evidence Base
- 7 Information Model
- 8 Example Instances
- 9 Valuesets
- 10 This information model in other releases
- 11 Information model references
- 12 Technical specifications in HL7v3 CDA and HL7 FHIR
- 13 Downloads
- 14 About this information
General information
Name: nl.zorg.TextResult ![]()
Version: 4.4
HCIM Status:Final
Release: 2021
Release status: Prepublished
Release date: 01-12-2021
Metadata
| DCM::CoderList | Kerngroep Registratie aan de Bron |
| DCM::ContactInformation.Address | * |
| DCM::ContactInformation.Name | * |
| DCM::ContactInformation.Telecom | * |
| DCM::ContentAuthorList | Projectgroep Generieke Overdrachtsgegevens & Kerngroep Registratie aan de Bron |
| DCM::CreationDate | 14-12-2012 |
| DCM::DeprecatedDate | |
| DCM::DescriptionLanguage | nl |
| DCM::EndorsingAuthority.Address | |
| DCM::EndorsingAuthority.Name | PM |
| DCM::EndorsingAuthority.Telecom | |
| DCM::Id | 2.16.840.1.113883.2.4.3.11.60.40.3.13.2 |
| DCM::KeywordList | laboratorium uitslagen, verslagen |
| DCM::LifecycleStatus | Final |
| DCM::ModelerList | Kerngroep Registratie aan de Bron |
| DCM::Name | nl.zorg.TekstUitslag |
| DCM::PublicationDate | 01-12-2021 |
| DCM::PublicationStatus | Prepublished |
| DCM::ReviewerList | Projectgroep Generieke Overdrachtsgegevens & Kerngroep Registratie aan de Bron |
| DCM::RevisionDate | 17-07-2020 |
| DCM::Supersedes | nl.zorg.TekstUitslag-v4.3 |
| DCM::Version | 4.4 |
| HCIM::PublicationLanguage | EN |
Revision History
Only available in Dutch
Publicatieversie 1.0 (15-02-2013)
Publicatieversie 1.1 (01-07-2013)
Publicatieversie 1.2 (01-04-2015)
| ZIB-76 | OverdrachtTekstUitslag Omschrijving |
| ZIB-130 | Samenvoegen bouwstenen OverdrachtLabuitslag en OverdrachtTekstuitslag tot een bouwsteen. |
| ZIB-274 | In de klinische bouwsteen OverdrachtTekstUitslag kwam de naam van de gekoppelde waardenlijst van concept TekstUitslagStatus niet overeen met de tagged value van het concept. |
| ZIB-275 | In de klinische bouwsteen OverdrachtTekstUitslag kwam de naam van de gekoppelde waardenlijst van concept TekstUitslagType niet overeen met de tagged value van het concept. |
| ZIB-322 | Wijziging paragraaf concept |
| ZIB-323 | Wijzing paragraaf Purpose |
| ZIB-370 | ResultaatStatusCodelijst en TekstUitslagCodelijst codes aanpassen |
Incl. algemene wijzigingsverzoeken:
| ZIB-94 | Aanpassen tekst van Disclaimer, Terms of Use & Copyrights |
| ZIB-154 | Consequenties opsplitsing Medicatie bouwstenen voor overige bouwstenen. |
| ZIB-200 | Naamgeving SNOMED CT in tagged values klinische bouwstenen gelijk getrokken. |
| ZIB-201 | Naamgeving OID: in tagged value notes van klinische bouwstenen gelijk getrokken. |
| ZIB-309 | EOI aangepast |
| ZIB-324 | Codelijsten Name en Description beginnen met een Hoofdletter |
| ZIB-326 | Tekstuele aanpassingen conform de kwaliteitsreview kerngroep 2015 |
Publicatieversie 3.0 (01-05-2016)
| ZIB-423 | Verkeerd bron-codestelsel gekoppeld aan de 'TestStatusCodelijst'. |
| ZIB-453 | Wijziging naamgeving ZIB's en logo's door andere opzet van beheer |
Publicatieversie 4.0 (04-09-2017)
| ZIB-549 | De Engelse naam van de bouwsteen en het rootconcept zijn niet correct |
| ZIB-576 | Aanpassen bouwstenen die nog de prefix overdracht hebben, zodat de prefix kan vervallen. |
Publicatieversie 4.1 (31-12-2017)
| ZIB-646 | Aanpassing SNOMED codes |
Publicatieversie 4.2 (01-10-2018)
| ZIB-630 | Optie PET CT toevoegen aan TekstUitslagTypeCodelijst |
Publicatieversie 4.3 (31-01-2020)
| ZIB-955 | verduidelijking dataelementen TekstUitslag en correctie teksten. |
Publicatieversie 4.4 (01-09-2020)
| ZIB-631 | Toevoegen optie om link naar het oorspronkelijke beeld/materiaal op te nemen. |
| ZIB-1187 | DefinitionCodes zib Nl.zorg.tekstuitslag |
Concept
Textual results describe the findings and interpretation of diagnostic or therapeutic procedures carried out on patients or on specimens from the patient.
Purpose
Recording the results of diagnostic procedures for the purpose of communicating these with the person requesting the procedure and documenting the findings resulting from therapeutic procedures.
Evidence Base
Most results of procedures and some laboratory test results are descriptive by nature. This includes reports from radiology, pathology, scopies, ultrasounds, etc. and laboratory tests such as cultures, in which results, interpretation and advice form integral parts of the result. This information model can be used for these (mainly unstructured) results.
For laboratory test results, it is difficult to clearly indicate exactly when to use this information model and when to use the LaboratoryTestResult information model.
In general, laboratory tests resulting in a value (7.1 mmol/L), ordinal number (++ from series to ++++) or a quantitative result (Low) can best be transferred using the LaboratoryTestResult, whereas this information model is better suited for textual results containing more than just a few words.
Both types of tests occur in almost all laboratories.
Applicability is not determined by the kind of lab but by the kind of result.
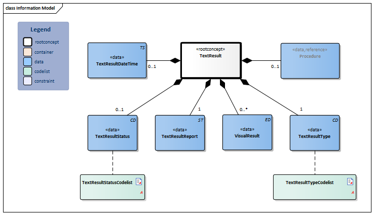
Information Model

| Type | Id | Concept | Card. | Definition | DefinitionCode | Reference | ||||||||
| NL-CM:13.2.1 | Root concept of the TextResult information model. This root concept contains all data elements of the TextResult information model. |
|
||||||||||||
| NL-CM:13.2.3 | 0..1 | Date and if possible time of the result report. |
|
|||||||||||
| NL-CM:13.2.5 | 0..1 | Reference to the Procedure information model including the date of the procedure, requesting and executive specialty. |
|
| ||||||||||
| NL-CM:13.2.6 | 0..1 | The status of the result. |
|
| ||||||||||
| NL-CM:13.2.2 | 1 | The text report detailing the actual results of the test or procedure. |
|
|||||||||||
| NL-CM:13.2.7 | 0..* | Visual examination results that are the starting point and reason for the textual report. These results include visual material - e.g. radiological images, scopy images, medical photos and videos - as well as graphic recordings - e.g. ECGs, EEGs etc. |
|
|||||||||||
| NL-CM:13.2.4 | 1 | The type of result. |
| |||||||||||
Columns Concept and DefinitionCode: hover over the values for more information
For explanation of the symbols, please see the legend page
Example Instances
Only available in Dutch
| Tekst Uitslag Datum Tijd | 05-12-2014 17:00 uur | |
| Tekst Uitslag Type | Röntgen | |
| Tekst Uitslag Status | Voorlopig | |
| Verrichting | ||
| VerrichtingType | CR THORAX BED (085002BED) | |
| Uitvoerder | Dr. A | |
| Locatie | Radiologie | |
| Aanvrager | Onbekende arts | |
| TekstResultaat | ||
| Klinische gegevens: Opname van het respiratoire insufficiëntie bij pneumonie. Vraagstelling: Afname infiltraat? Verslag: Liggende opname vergeleken met onderzoek van 31/10/2012. Hoogliggende positie van de trachea tube 7 cm boven de carina, idealiter 4-6 cm. Onveranderd goede positie van jugularislijn over rechts met tip in vena cava superior. Twee lijnstructuren te volgen over de oesophagus tot subdiafragmaal. Hoogstand van het rechter hemidiafragma conform. Pleuravocht rechts. Goede afgrensbaarheid linker diafragma en enige afname stuwingsbeeld. Iets afname van diffuse consolidatie rechter thoraxhelft. Verdichting in de fissura minor, passend bij plaatatelectase. Conclusie: Hoge ligging trachea tube. Iets afname van diffuse consolidaties rechter thoraxhelft. Afname stuwingsbeeld. | ||
| TekstUitslagDatumTijd | 15-08-2014 11:00 uur | |
| TekstUitslagType | Procedure | |
| TekstUitslagStatus | Definitief | |
| Verrichting | ||
| VerrichtingType | Colonoscopie | |
| Uitvoerder | Dr. B | |
| TekstResultaat | ||
| Indicatie gemetastaseerd NSCLC st IV wv chemotherapie en radiotherapie. Sinds 4 wkn persisterende diarree. radiatie proctitis? Premedicatie: Geen. Verslag Het colon is voorbereid met Klean Prep. Introductie vindt plaats tot in het coecum met identificatie van appendixopening en valvula bauhini zonder inspectie van terminale ileum. De darm is goed gereinigd. Anus Hemorrhoiden. Bij RT: geen afwijkingen voelbaar. Darm Het lumen van de dikke darm is normaal van kaliber. Linkszijdige diverticulose. Het slijmvlies van het gehele colon toont geen afwijking. Rectum bij inversie wel bekeken, hemorrhoiden. Inzending voor histologie PA I colon ascendens biopten PA II transversum biopten PA III sigmoid PA IV rectum Complicaties Geen. Indien binnen 30 dagen een mogelijke late complicatie wordt waargenomen, verzoek ik u dit aan ons te melden. Conclusie Geen afwijkingen waarneembaar bij coloscopie. Advies Expectatief tav diarree. Het verdere beleid is afhankelijk van de uitslag van het onderzoek door de patholoog-anatoom; Code: 20829 | ||
Valuesets
TextResultStatusCodelist
| Valueset OID: 2.16.840.1.113883.2.4.3.11.60.40.2.13.2.2 | Binding: Extensible |
| Conceptname | Conceptcode | Codesystem name | Codesystem OID | Description |
| Pending | pending | ResultaatStatus | 2.16.840.1.113883.2.4.3.11.60.40.4.16.1 | Uitslag volgt |
| Preliminary | preliminary | ResultaatStatus | 2.16.840.1.113883.2.4.3.11.60.40.4.16.1 | Voorlopig |
| Final | final | ResultaatStatus | 2.16.840.1.113883.2.4.3.11.60.40.4.16.1 | Definitief |
| Appended | appended | ResultaatStatus | 2.16.840.1.113883.2.4.3.11.60.40.4.16.1 | Aanvullend |
| Corrected | corrected | ResultaatStatus | 2.16.840.1.113883.2.4.3.11.60.40.4.16.1 | Gecorrigeerd |
TextResultTypeCodelist
| Valueset OID: 2.16.840.1.113883.2.4.3.11.60.40.2.13.2.1 | Binding: Extensible |
| Conceptname | Conceptcode | Codesystem name | Codesystem OID | Description |
| Microbiology procedure | 19851009 | SNOMED CT | 2.16.840.1.113883.6.96 | microbiologie |
| Imaging | 363679005 | SNOMED CT | 2.16.840.1.113883.6.96 | overige beeld vormende techniek |
| Radiographic imaging procedure | 363680008 | SNOMED CT | 2.16.840.1.113883.6.96 | röntgen |
| Ultrasonography | 16310003 | SNOMED CT | 2.16.840.1.113883.6.96 | echografie |
| Computed tomography | 77477000 | SNOMED CT | 2.16.840.1.113883.6.96 | CT |
| Magnetic resonance imaging | 113091000 | SNOMED CT | 2.16.840.1.113883.6.96 | MRI |
| Angiography | 77343006 | SNOMED CT | 2.16.840.1.113883.6.96 | angiografie |
| Echocardiography | 40701008 | SNOMED CT | 2.16.840.1.113883.6.96 | echocardiografie |
| Nuclear medicine procedure | 371572003 | SNOMED CT | 2.16.840.1.113883.6.96 | nucleaire geneeskunde |
| Anatomic pathology procedure | 108257001 | SNOMED CT | 2.16.840.1.113883.6.96 | pathologie |
| Procedure | 71388002 | SNOMED CT | 2.16.840.1.113883.6.96 | procedure |
| Positron emission tomography with computed tomography | 450436003 | SNOMED CT | 2.16.840.1.113883.6.96 | PET CT |
This information model in other releases
- Release 2015, (Version 1.2)
- Release 2016, (Version 3.0)
- Release 2017, (Version 4.1)
- Prerelease 2018-2, (Version 4.2)
- Prerelease 2019-2, (Version 4.3)
- Release 2020, (Version 4.4)
- Prerelease 2022-1, (Version 4.4)
- Prerelease 2023-1, (Version 4.4)
- Prerelease 2024-1, (Versie 4.4)
- Release 2024, (Version 4.4)
Information model references
This information model refers to
This information model is used in
- --
Technical specifications in HL7v3 CDA and HL7 FHIR
To exchange information based on health and care information models, additional, more technical specifications are required.
Not every environment can handle the same technical specifications. For this reason, there are several types of technical specifications:
- HL7® version 3 CDA compatible specifications, available through the Nictiz ART-DECOR® environment

- HL7® FHIR® compatible specifications, available through the Nictiz environment on the Simplifier FHIR

Downloads
This information model is also available as pdf file
or as spreadsheet
About this information
The information in this wikipage is based on Pre-release 2021-2
SNOMED CT and LOINC codes are based on:
- SNOMED Clinical Terms version: 20210731 [R] (July 2021 Release)
- LOINC version 2.67
Conditions for use are located on the mainpage ![]()
This page is generated on 30/11/2021 09:45:55 with ZibExtraction v. 6.4.8004.1652