VermogenTotMondverzorging-v3.1(2023NL)

Uit Zorginformatiebouwstenen
Ga naar: navigatie, zoeken


Let op!! Dit is niet de meeste recente versie van deze bouwsteen. Deze is hier te vinden.

Algemeen

Naam: nl.zorg.VermogenTotMondverzorging EN.png
Versie: 3.1
ZIB Status:Final
Publicatie: 2023
Publicatie status: Prepublished
Publicatie datum: 15-10-2023


Back 16.png Terug naar ZIB overzicht

Metadata

DCM::CoderList Werkgroep RadB Verpleegkundige Gegevens
DCM::ContactInformation.Address *
DCM::ContactInformation.Name *
DCM::ContactInformation.Telecom *
DCM::ContentAuthorList Werkgroep RadB Verpleegkundige Gegevens
DCM::CreationDate 2-4-2014
DCM::DeprecatedDate
DCM::DescriptionLanguage nl
DCM::EndorsingAuthority.Address
DCM::EndorsingAuthority.Name PM
DCM::EndorsingAuthority.Telecom
DCM::Id 2.16.840.1.113883.2.4.3.11.60.40.3.4.13
DCM::KeywordList Mondverzorging, ADL, beperking, tandverzorging
DCM::LifecycleStatus Final
DCM::ModelerList Werkgroep RadB Verpleegkundige Gegevens
DCM::Name nl.zorg.VermogenTotMondverzorging
DCM::PublicationDate 15-10-2023
DCM::PublicationStatus Prepublished
DCM::ReviewerList Projectgroep RadB Verpleegkundige Gegevens & Kerngroep Registratie aan de Bron
DCM::RevisionDate 31-12-2017
DCM::Supersedes nl.zorg.VermogenTotMondverzorging-v3.0
DCM::Version 3.1
HCIM::PublicationLanguage NL

Revision History

Publicatieversie 1.0 (01-07-2015)

Publicatieversie 3.0 (01-05-2016)

ZIB-453 Wijziging naamgeving ZIB's en logo's door andere opzet van beheer

Publicatieversie 3.1 (04-09-2017)

ZIB-530 Verwijzingen naar de bouwsteen Verpleegkundige Interventie verwijderd
ZIB-531 Vervangen 5-punts ICF schaal door 3-punts SNOMED CT schaal voor beperkingen en stoornissen
ZIB-549 De Engelse naam van de bouwsteen en het rootconcept zijn niet correct

Concept

Zelfstandig de mond kunnen verzorgen is een onderdeel van zelfzorg. Het gaat hierbij om tweemaal daags poetsen van de tanden en kiezen met fluoride tandpasta en/of het reinigen van het (gedeeltelijk) kunstgebit en het reinigen van een kaak zonder tanden of kiezen (edentate kaak) en het verzorgen van het mondslijmvlies.
Beperkingen in dit vermogen duiden op een verminderde zelfredzaamheid op dit gebied.
Deze activiteit wordt samen met activiteiten zoals onder andere eten, zich kleden en zich wassen, ook aangeduid als algemene dagelijkse levensverrichtingen (ADL). Dit zijn de handelingen die mensen dagelijks in het gewone leven verrichten. De mate waarin een persoon al deze activiteiten zelfstandig kan verrichten zijn een maat voor de totale zelfredzaamheid.

(Bron: Instructiekaart Mondverzorging, 2011)

Purpose

Problemen met de mondgezondheid kunnen aanleiding voor ondervoeding of ziekte zijn: wanneer het eten wordt bemoeilijkt, worden onvoldoende voedingsstoffen opgenomen. Ook sociaal kan een slecht gebit veel consequenties hebben, bijvoorbeeld niet meer goed kunnen praten, niet fris uit de mond ruiken of zich schamen voor haar/zijn uiterlijk.
Informatie over beperkingen in het vermogen om zelfstandig de mond te kunnen verzorgen is van belang bij het bepalen van de aard en intensiteit van de zorg die aan de patiënt geboden moet worden. In een overdrachtsituatie biedt het de ontvangende organisatie de mogelijkheid te anticiperen op de zwaarte van de te leveren zorg waardoor de continuïteit van de zorgverlening gerealiseerd kan worden.
Indien beleid is ingezet om de zelfredzaamheid te verbeteren, biedt de vastgelegde mate van zelfstandigheid de mogelijkheid de doeltreffendheid van de behandeling te evalueren.

Evidence Base

De definities van de concepten zijn (deels) ontleend aan de Nederlandse vertaling van de ICNP begrippen.
Naast deze bouwsteen zijn er meer instrumenten om zelfredzaamheid vast te leggen, zoals de BarthelIndex. De BarthelIndex wordt met name gebruikt voor patiënten met een beroerte.
Deze bouwsteen evalueert het vermogen tot mondverzorging met een driepuntsschaal. Bij de BarthelIndex valt dit onder het aspect Uiterlijke Verzorging. Het vermogen wordt bij dit instrument gescoord op een schaal met minder punten.

Information Model


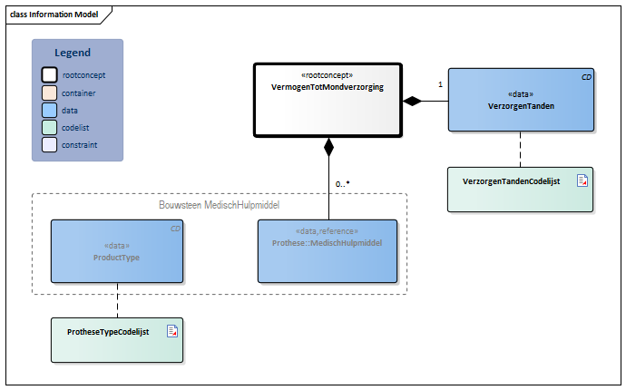
#3989#ProtheseTypeCodelijstMedischHulpmiddel-v4.0(2023NL)#VerzorgenTandenCodelijst#3986#3983VermogenTotMondverzorging-v3.1Model(2023NL).png


Type Id Concept Card. Definitie DefinitieCode Verwijzing
Block.png NL-CM:4.13.1 Arrowdown.pngVermogenTotMondverzorging Rootconcept van de bouwsteen VermogenTotMondverzorging. Dit concept bevat alle gegevenselementen van de bouwsteen VermogenTotMondverzorging.
CD.png NL-CM:4.13.2 Arrowright.pngVerzorgenTanden 1 Mondhygiëne: het verzorgen van mond en tanden/kiezen of gebitsprothese/ -orthese.
288470005 Vermogen tot mondverzorging
List2.png VerzorgenTandenCodelijst
Verwijzing.png NL-CM:4.13.4 Arrowright.pngProthese::MedischHulpmiddel 0..* De gegevens over de door de patiënt gebruikte dentale hulpmiddelen.
Block.png MedischHulpmiddel
CD.png NL-CM:10.1.3 Arrowright.pngProductType Een specificatie van het soort hulpmiddelen dat de patient gebruikt, zoals een prothese of orthothese.
List2.png ProtheseTypeCodelijst

Kolommen Concept en DefinitieCode: houdt de muis boven de waarde voor meer informatie
Voor uitleg over de gebruikte symbolen, zie de legenda pagina List2.png

Example Instances

VermogenTotMondverzorging
VerzorgenTanden Hulp nodig
Prothese
ProductType Gebitsprothese

References

1. International Classification of Functioning Disability and Health (ICF) [Online] Beschikbaar op:http:/www.rivm.nl/who-fic/icf.htm [Geraadpleegd: 13 februari 2015]

2. Instructiekaart Mondverzorging. (2011) [Online] Beschikbaar op:https://www.tno.nl/media/1905/instructiekaarten_instructiefilm_mondverzorging_verpleeghuisbewoners.pdf [Geraadpleegd: 13 februari 2015]

3. Richtlijn Mondverzorging. [Online] Beschikbaar op:http://www.verenso.nl/assets/Uploads/Downloads/Richtlijnen/Richtlijnmondzorg.pdf[Geraadpleegd: 13 februari 2015]

Valuesets

ProtheseTypeCodelijst

Valueset OID: 2.16.840.1.113883.2.4.3.11.60.40.2.4.13.2 Binding: Extensible
Conceptnaam Conceptcode Codestelselnaam Codesysteem OID Omschrijving
Tandheelkundige prothese 27606000 SNOMED CT 2.16.840.1.113883.6.96 Gebitsprothese
Orthodontische 'bracket' 261345007 SNOMED CT 2.16.840.1.113883.6.96 Orthothese

VerzorgenTandenCodelijst

Valueset OID: 2.16.840.1.113883.2.4.3.11.60.40.2.4.13.1 Binding: Required
Conceptnaam Conceptcode Codestelselnaam Codesysteem OID Omschrijving
In staat tot zelfstandige mondverzorging 19861000146103 SNOMED CT 2.16.840.1.113883.6.96 Onafhankelijk
Hulp nodig bij mondverzorging 16671000146104 SNOMED CT 2.16.840.1.113883.6.96 Hulp nodig
Niet in staat tot mondverzorging 289125004 SNOMED CT 2.16.840.1.113883.6.96 Volledig afhankelijk

Deze bouwsteen in overige publicaties

Bouwsteen verwijzingen

Deze bouwsteen verwijst naar

Deze bouwsteen wordt gebruikt in

--

Technische specificaties in HL7v3 CDA en HL7 FHIR

Om informatie op basis van zorginformatiebouwstenen uit te wisselen zijn aanvullende, meer technische specificaties nodig.
Niet iedere omgeving kan met dezelfde technische specificaties overweg. Om deze reden zijn er meerdere typen technische specificaties:

  • HL7® versie 3 CDA compatibele specificaties, beschikbaar via de Nictiz ART-DECOR® omgeving Artdecor.jpg
  • HL7® FHIR® compatibele specificaties, beschikbaar via de Nictiz-omgeving op de Simplifier FHIR Registry Fhir.png

Downloads

De bouwsteen is ook beschikbaar als pdf bestand PDF.png of als spreadsheet Xlsx.png

Over deze informatie

De informatie in deze wiki pagina is gebaseerd op de Pre-publicatie 2023-1
SNOMED CT en LOINC codes zijn gebaseeerd op:

  • SNOMED Clinical Terms versie: 20230930 [R] (september 2023-editie)
  • LOINC version 2.76

De voorwaarden van gebruik staan op de beginpagina List2.png
Deze pagina is gegenereerd op 31/10/2023 18:17:38 met ZibExtraction v. 9.3.8704.31782


Back 16.png Terug naar ZIB overzicht