AbilityToPerformNursingActivities-v1.0.1(2022EN)
Inhoud
- 1 General information
- 2 Metadata
- 3 Revision History
- 4 Concept
- 5 Purpose
- 6 Evidence Base
- 7 Information Model
- 8 Example Instances
- 9 Valuesets
- 10 This information model in other releases
- 11 Information model references
- 12 Technical specifications in HL7v3 CDA and HL7 FHIR
- 13 Downloads
- 14 About this information
General information
Name: nl.zorg.AbilityToPerformNursingActivities ![]()
Version: 1.0.1
HCIM Status:Final
Release: 2022
Release status: Prepublished
Release date: 10-06-2022
Metadata
| DCM::CoderList | Werkgroep RadB Verpleegkundige Gegevens |
| DCM::ContactInformation.Address | * |
| DCM::ContactInformation.Name | * |
| DCM::ContactInformation.Telecom | * |
| DCM::ContentAuthorList | Werkgroep RadB Verpleegkundige Gegevens |
| DCM::CreationDate | 19-11-2016 |
| DCM::DeprecatedDate | |
| DCM::DescriptionLanguage | nl |
| DCM::EndorsingAuthority.Address | |
| DCM::EndorsingAuthority.Name | PM |
| DCM::EndorsingAuthority.Telecom | |
| DCM::Id | 2.16.840.1.113883.2.4.3.11.60.40.3.4.34 |
| DCM::KeywordList | IADL, |
| DCM::LifecycleStatus | Final |
| DCM::ModelerList | Werkgroep RadB Verpleegkundige Gegevens |
| DCM::Name | nl.zorg.VermogenTotVerpleegtechnischeHandelingen |
| DCM::PublicationDate | 10-06-2022 |
| DCM::PublicationStatus | Prepublished |
| DCM::ReviewerList | Projectgroep RadB Verpleegkundige Gegevens & Kerngroep Registratie aan de Bron |
| DCM::RevisionDate | 15-06-2020 |
| DCM::Supersedes | nl.zorg.VermogenTotVerpleegtechnischeHandelingen-v1.0 |
| DCM::Version | 1.0.1 |
| HCIM::PublicationLanguage | EN |
Revision History
Only available in Dutch
Publicatieversie 1.0 (04-09-2017)
Publicatieversie 1.0.1 (01-09-2020)
| ZIB-1115 | Serie zibs vermogen tot datatype CO klopt niet |
.
Concept
When taking care of a patient with a disease or disability, parents, children and other caretakers often carry out nursing interventions. Adults and older children may carry out nursing interventions by themselves. Therefore skills training is needed for caregivers/ children. Qualification is required for correct performing of an intervention and also knowledge about what to do in case of complications.
The assessment of the degree to which the intervention can be performed independently refers only to the indicated intervention.
Purpose
Information about the qualification of skill for performing a specific nursing intervention is necessary to provide parents, children and other caregivers appropriate support for the care of the patient.
Evidence Base
In order to indicate to whom the defined skills relate, use is made of one of the implicit concepts of the information model: the subject of the data. Usually, this is the patient in which case it will not be explicitly mentioned. If the data relates to a different person, this can be indicated by means of a reference to e.g. the information model Contactperson.
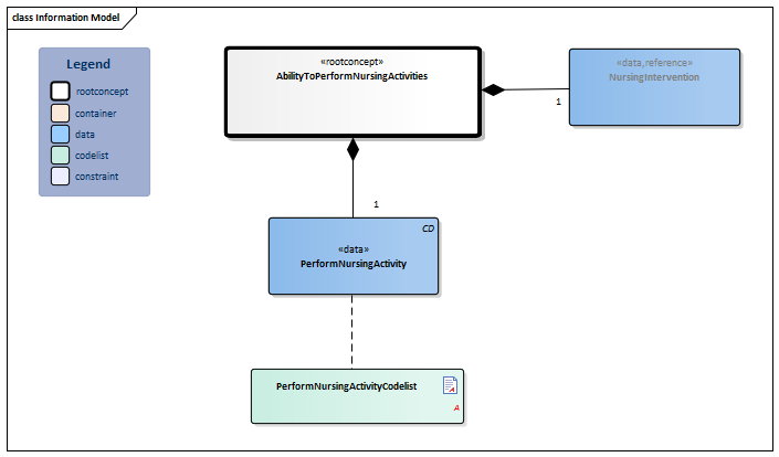
Information Model

| Type | Id | Concept | Card. | Definition | DefinitionCode | Reference | ||||||||
| NL-CM:4.34.1 | Root concept of the AbilityToPerformNursingActivities information model. This root concept contains all data elements of the AbilityToPerformNursingActivities information model. | |||||||||||||
| NL-CM:4.34.3 | 1 | Specification of nursing interventions where the skills relate to. |
| |||||||||||
| NL-CM:4.34.2 | 1 | Qualification of the degree of independence when performing certain (nursing) interventions. |
|
| ||||||||||
Columns Concept and DefinitionCode: hover over the values for more information
For explanation of the symbols, please see the legend page
Example Instances
Only available in Dutch
| VermogenTotVerpleegkundigeHandelingen | |
| MateVanBekwaamheid | Met hulp |
| Betrokkene::ContactPersoon | |
| Relatie | Moeder |
| VerpleegkundigeActie | |
| Activiteit | Katheteriseren |
| Startdatum | 18-12-2016 |
| Frequentie | 3 maal daags |
| Toelichting | Toezicht bij uitvoer, en instructie hygiënisch werken |
Valuesets
PerformNursingActivityCodelist
| Valueset OID: 2.16.840.1.113883.2.4.3.11.60.40.2.4.34.1 | Binding: Required |
| Conceptname | Conceptcode | Codesystem name | Codesystem OID | Description |
| Independent in managing personal healthcare | 27911000146108 | SNOMED CT | 2.16.840.1.113883.6.96 | Onafhankelijk |
| Needs help with managing personal healthcare | 27931000146101 | SNOMED CT | 2.16.840.1.113883.6.96 | Hulp nodig |
| Unable to manage personal healthcare | 27951000146107 | SNOMED CT | 2.16.840.1.113883.6.96 | Volledig afhankelijk |
This information model in other releases
- Release 2017, (Version 1.0)
- Prerelease 2018-2, (Version 1.0)
- Prerelease 2019-2, (Version 1.0)
- Release 2020, (Version 1.0.1)
- Prerelease 2021-2, (Version 1.0.1)
- Prerelease 2023-1, (Version 1.0.2)
- Prerelease 2024-1, (Versie 1.0.2)
- Release 2024, (Version 1.0.2)
Information model references
This information model refers to
This information model is used in
- --
Technical specifications in HL7v3 CDA and HL7 FHIR
To exchange information based on health and care information models, additional, more technical specifications are required.
Not every environment can handle the same technical specifications. For this reason, there are several types of technical specifications:
- HL7® version 3 CDA compatible specifications, available through the Nictiz ART-DECOR® environment

- HL7® FHIR® compatible specifications, available through the Nictiz environment on the Simplifier FHIR

Downloads
This information model is also available as pdf file
or as spreadsheet
About this information
The information in this wikipage is based on Pre-release 2022-1
SNOMED CT and LOINC codes are based on:
- SNOMED Clinical Terms version: 20220131 [R] (January 2022 Release)
- LOINC version 2.67
Conditions for use are located on the mainpage ![]()
This page is generated on 10/06/2022 19:06:30 with ZibExtraction v. 8.0.8196.20371