AbilityToPerformNursingActivities-v1.0.2(2023EN)

Uit Zorginformatiebouwstenen
Ga naar: navigatie, zoeken


Attention!! This is not the most recent version of this information model. You can find the most recent version here.

General information

Name: nl.zorg.AbilityToPerformNursingActivities NL.png
Version: 1.0.2
HCIM Status:Final
Release: 2023
Release status: Prepublished
Release date: 15-10-2023


Back 16.png Back to HCIM list

Metadata

DCM::CoderList Werkgroep RadB Verpleegkundige Gegevens
DCM::ContactInformation.Address *
DCM::ContactInformation.Name *
DCM::ContactInformation.Telecom *
DCM::ContentAuthorList Werkgroep RadB Verpleegkundige Gegevens
DCM::CreationDate 19-11-2016
DCM::DeprecatedDate
DCM::DescriptionLanguage nl
DCM::EndorsingAuthority.Address
DCM::EndorsingAuthority.Name PM
DCM::EndorsingAuthority.Telecom
DCM::Id 2.16.840.1.113883.2.4.3.11.60.40.3.4.34
DCM::KeywordList IADL,
DCM::LifecycleStatus Final
DCM::ModelerList Werkgroep RadB Verpleegkundige Gegevens
DCM::Name nl.zorg.VermogenTotVerpleegtechnischeHandelingen
DCM::PublicationDate 15-10-2023
DCM::PublicationStatus Prepublished
DCM::ReviewerList Projectgroep RadB Verpleegkundige Gegevens & Kerngroep Registratie aan de Bron
DCM::RevisionDate 12-09-2023
DCM::Supersedes nl.zorg.VermogenTotVerpleegtechnischeHandelingen-v1.0.1
DCM::Version 1.0.2
HCIM::PublicationLanguage EN

Revision History

Only available in Dutch

Publicatieversie 1.0 (04-09-2017)

Publicatieversie 1.0.1 (01-09-2020)

ZIB-1115 Serie zibs vermogen tot datatype CO klopt niet

Publicatieversie 1.0.2 (15-10-2023)

ZIB-1853 Bij Example of the instrument staat foutief Betrokkene::Contactpersoon

Concept

When taking care of a patient with a disease or disability, parents, children and other caretakers often carry out nursing interventions. Adults and older children may carry out nursing interventions by themselves. Therefore skills training is needed for caregivers/ children. Qualification is required for correct performing of an intervention and also knowledge about what to do in case of complications.
The assessment of the degree to which the intervention can be performed independently refers only to the indicated intervention.

Purpose

Information about the qualification of skill for performing a specific nursing intervention is necessary to provide parents, children and other caregivers appropriate support for the care of the patient.

Evidence Base

To indicate to whom the defined skill relates, the performer from the NursingIntervention HCIM is used. If the performer element from the NursingIntervention HCIM is not used, the defined skill refers to the patient.

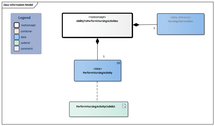
Information Model


NursingIntervention-v4.0.1(2023EN)#PerformNursingActivityCodelist#4065#4066AbilityToPerformNursingActivities-v1.0.2Model(2023EN).png


Type Id Concept Card. Definition DefinitionCode Reference
Block.png NL-CM:4.34.1 Arrowdown.pngAbilityToPerformNursingActivities Root concept of the AbilityToPerformNursingActivities information model. This root concept contains all data elements of the AbilityToPerformNursingActivities information model.
Verwijzing.png NL-CM:4.34.3 Arrowright.pngNursingIntervention 1 Specification of nursing interventions where the skills relate to.
Block.png NursingIntervention
CD.png NL-CM:4.34.2 Arrowright.pngPerformNursingActivity 1 Qualification of the degree of independence when performing certain (nursing) interventions.
303074009 Ability to manage personal health care
List2.png PerformNursingActivityCodelist

Columns Concept and DefinitionCode: hover over the values for more information
For explanation of the symbols, please see the legend page List2.png

Example Instances

Only available in Dutch

VermogenTotVerpleegkundigeHandelingen
MateVanBekwaamheid Met hulp
Betrokkene::ContactPersoon
Relatie Moeder
VerpleegkundigeActie
Activiteit Katheteriseren
Startdatum 18-12-2016
Frequentie 3 maal daags
Toelichting Toezicht bij uitvoer, en instructie hygiënisch werken

Valuesets

PerformNursingActivityCodelist

Valueset OID: 2.16.840.1.113883.2.4.3.11.60.40.2.4.34.1 Binding: Required
Conceptname Conceptcode Codesystem name Codesystem OID Description
Independent in managing personal healthcare 27911000146108 SNOMED CT 2.16.840.1.113883.6.96 Onafhankelijk
Needs help with managing personal healthcare 27931000146101 SNOMED CT 2.16.840.1.113883.6.96 Hulp nodig
Unable to manage personal healthcare 27951000146107 SNOMED CT 2.16.840.1.113883.6.96 Volledig afhankelijk

This information model in other releases

Information model references

This information model refers to

This information model is used in

--

Technical specifications in HL7v3 CDA and HL7 FHIR

To exchange information based on health and care information models, additional, more technical specifications are required.
Not every environment can handle the same technical specifications. For this reason, there are several types of technical specifications:

  • HL7® version 3 CDA compatible specifications, available through the Nictiz ART-DECOR® environment Artdecor.jpg
  • HL7® FHIR® compatible specifications, available through the Nictiz environment on the Simplifier FHIR Fhir.png

Downloads

This information model is also available as pdf file PDF.png or as spreadsheet Xlsx.png

About this information

The information in this wikipage is based on Prerelease 2023-1
SNOMED CT and LOINC codes are based on:

  • SNOMED Clinical Terms versie: 20230930 [R] (september 2023-editie)
  • LOINC version 2.76

Conditions for use are located on the mainpage List2.png
This page is generated on 31/10/2023 19:32:28 with ZibExtraction v. 9.3.8704.31782


Back 16.png Back to HCIM list