AnatomicalLocation-v1.0(2020EN)
Inhoud
General information
Name: nl.zorg.part.AnatomicalLocation ![]()
Version: 1.0
HCIM Status:Final
Release: 2020
Release status: Published
Release date: 01-09-2020
Metadata
| DCM::CoderList | * |
| DCM::ContactInformation.Address | * |
| DCM::ContactInformation.Name | * |
| DCM::ContactInformation.Telecom | * |
| DCM::ContentAuthorList | * |
| DCM::CreationDate | 15-7-2020 |
| DCM::DeprecatedDate | |
| DCM::DescriptionLanguage | nl |
| DCM::EndorsingAuthority.Address | |
| DCM::EndorsingAuthority.Name | * |
| DCM::EndorsingAuthority.Telecom | |
| DCM::Id | 2.16.840.1.113883.2.4.3.11.60.40.3.20.7 |
| DCM::KeywordList | |
| DCM::LifecycleStatus | Final |
| DCM::ModelerList | * |
| DCM::Name | nl.zorg.part.AnatomischeLocatie |
| DCM::PublicationDate | 01-09-2020 |
| DCM::PublicationStatus | Published |
| DCM::ReviewerList | |
| DCM::RevisionDate | |
| DCM::Supersedes | * |
| DCM::Version | 1.0 |
| HCIM::PublicationLanguage | EN |
Revision History
Only available in Dutch
Publicatieversie 1.0 (01-09-2020).
Concept
An anatomical location specifies the location (e.g. foot) and laterality (e.g. links) of a bodypart.
Purpose
an anatomic location is used to specify the location of a finding, procedure or measurement.
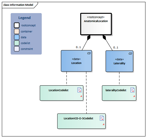
Information Model

| Type | Id | Concept | Card. | Definition | DefinitionCode | Reference | ||||||||||
| NL-CM:20.7.1 | Root concept of the AnatomicalLocation partial information model.This root concept contains all data elements of the AnatomicalLocation partial information model. |
|
||||||||||||||
| NL-CM:20.7.4 | 0..1 | Localisation on/in the body. |
|
| ||||||||||||
| NL-CM:20.7.3 | 0..1 | Laterality adds information about body site to the anatomic location, e.g. left. |
|
| ||||||||||||
Columns Concept and DefinitionCode: hover over the values for more information
For explanation of the symbols, please see the legend page
Example Instances
Only available in Dutch
| AnatomischeLocatie | Lateraliteit |
| Onderarm | Links |
| Grote fontanel van schedel | |
| Oog | Links en rechts |
Valuesets
lateralityCodelist
| Valueset OID: 2.16.840.1.113883.2.4.3.11.60.40.2.20.7.2 | Binding: Required |
| Conceptname | Conceptcode | Codesystem name | Codesystem OID | Description |
| Left | 7771000 | SNOMED CT | 2.16.840.1.113883.6.96 | Links |
| Right | 24028007 | SNOMED CT | 2.16.840.1.113883.6.96 | Rechts |
| Right and left | 51440002 | SNOMED CT | 2.16.840.1.113883.6.96 | Rechts en links |
LocationCodelist
| Valueset OID: 2.16.840.1.113883.2.4.3.11.60.40.2.20.7.1 | Binding: Required |
| Conceptname | Codesystem name | Codesystem OID |
| SNOMED CT: <442083009|Anatomical or acquired body structure| | SNOMED CT | 2.16.840.1.113883.6.96 |
LocationICD-O-3Codelist
| Valueset OID: 2.16.840.1.113883.2.4.3.11.60.40.2.20.7.3 | Binding: Required |
| Conceptname | Codesystem name | Codesystem OID |
| International Classification of Diseases for Oncology, version 3 (Topography codes) | ICD-O-3 | 2.16.840.1.113883.6.43.1 |
This information model in other releases
- Prerelease 2021-2, (Version 1.0.1)
- Prerelease 2022-1, (Version 1.0.2)
- Prerelease 2023-1, (Version 1.0.3)
- Prerelease 2024-1, (Versie 1.0.3)
- Release 2024, (Version 1.0.4)
Information model references
This information model refers to
- --
This information model is used in
- Burnwound-v3.4
- DAS-v1.0
- LaboratoryTestResult-v4.6
- MedicalDevice-v3.3.1
- PainCharacteristics-v1.0
- PressureUlcer-v3.4
- Problem-v4.4
- Procedure-v5.2
- Refraction-v1.0
- SkinDisorder-v3.3
- Stoma-v3.3
- TNMTumorClassification-v1.0
- VisualAcuity-v1.0
- Wound-v3.3
Technical specifications in HL7v3 CDA and HL7 FHIR
To exchange information based on health and care information models, additional, more technical specifications are required.
Not every environment can handle the same technical specifications. For this reason, there are several types of technical specifications:
- HL7® version 3 CDA compatible specifications, available through the Nictiz ART-DECOR® environment

- HL7® FHIR® compatible specifications, available through the Nictiz environment on the Simplifier FHIR

Downloads
This information model is also available as pdf file
or as spreadsheet
About this information
The information in this wikipage is based on Release 2020
SNOMED CT and LOINC codes are based on:
- SNOMED Clinical Terms version: 20200731 [R] (July 2020 Release)
- LOINC version 2.67
Conditions for use are located on the mainpage ![]()
This page is generated on 29/09/2020 21:20:32 with ZibExtraction v. 4.0.7577.31095