CareTeam-v2.0(2024EN)

Uit Zorginformatiebouwstenen
Ga naar: navigatie, zoeken



General information

Name: nl.zorg.CareTeam NL.png
Version: 2.0
HCIM Status:Final
Release: 2024
Release status: Published
Release date: 24-04-2024


Back 16.png Back to HCIM list

Metadata

DCM::CoderList *
DCM::ContactInformation.Address *
DCM::ContactInformation.Name *
DCM::ContactInformation.Telecom *
DCM::ContentAuthorList *
DCM::CreationDate 16-03-2020
DCM::DeprecatedDate
DCM::DescriptionLanguage nl
DCM::EndorsingAuthority.Address
DCM::EndorsingAuthority.Name *
DCM::EndorsingAuthority.Telecom
DCM::Id 2.16.840.1.113883.2.4.3.11.60.40.3.17.3
DCM::KeywordList
DCM::LifecycleStatus Final
DCM::ModelerList *
DCM::Name nl.zorg.ZorgTeam
DCM::PublicationDate 24-04-2024
DCM::PublicationStatus Published
DCM::ReviewerList
DCM::RevisionDate 07-04-2025
DCM::Supersedes nl.zorg.ZorgTeam-v1.0.1
DCM::Version 2.0
HCIM::PublicationLanguage EN

Revision History

Only available in Dutch

Publicatieversie 1.0 (01-09-2020)

Publicatieversie 1.0.1 (01-12-2021)

ZIB-1282 Zorgteam naam heeft een Nederlandse vertaling in de Engelse versie
ZIB-1578 Tekstuele wijzigingen zib ZorgTeam (2020)

Publicatieversie 2.0 (24-04-2024)

ZIB-2623 ZorgTeam - Vervangen van de verwijzing naar Probleem

Concept

A care team is a group of healthcare providers and other people involved in the care of a patient in the context of one or more diagnoses, symptoms or nursing diagnoses.

Purpose

Knowing who is a member of a care team is important to ensure optimal patient care. It contributes to the continuity, consistency, efficiency and quality of care. This applies both within an institution and in integrated care where several care providers are involved.

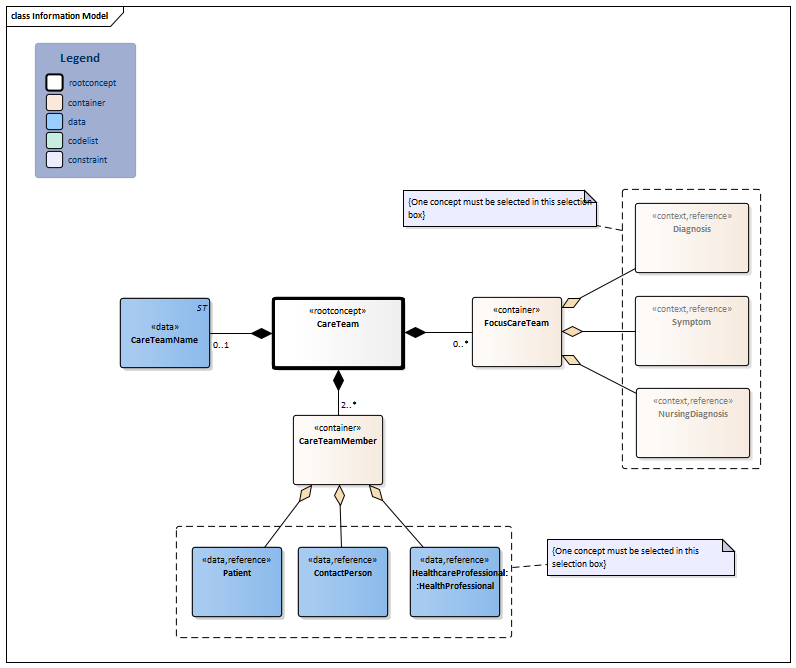
Information Model


NursingDiagnosis-v1.0(2024EN)Symptom-v2.0(2024EN)Diagnosis-v2.0(2024EN)#6012#6020HealthProfessional-v4.0.1(2024EN)ContactPerson-v5.0(2024EN)Patient-v4.3(2024EN)#6011#6016CareTeam-v2.0Model(2024EN).png


Type Id Concept Card. Definition DefinitionCode Reference
Block.png NL-CM:17.3.1 Arrowdown.pngCareTeam Root concept of the CareTeam information model.This root concept contains all data elements of the CareTeam information model.
401322007 Under care of team
Folder.png NL-CM:17.3.13 Arrowdown.pngFocusCareTeam 0..* Container of the FocusCareTeam concept.This container contains all data elements of the FocusCareTeam concept.
Verwijzing.png NL-CM:17.3.14 Arrowright.pngDiagnosis (0..1) Diagnosis on which the care team focuses its care.
Block.png Diagnosis
Verwijzing.png NL-CM:17.3.15 Arrowright.pngSymptom (0..1) Symptom on which the care team focuses its care.
Block.png Symptom
Verwijzing.png NL-CM:17.3.16 Arrowright.pngNursingDiagnosis (0..1) Nursing diagnosis on which the care team focuses its care.
Block.png NursingDiagnosis
ST.png NL-CM:17.3.12 Arrowright.pngCareTeamName 0..1 The name of the care team.
703503000 Name
Folder.png NL-CM:17.3.4 Arrowdown.pngCareTeamMember 2..* Container of the CareTeamMember concept.This container contains all data elements of the CareTeamMember concept.
125676002 Person
Verwijzing.png NL-CM:17.3.8 Arrowright.pngContactPerson (0..1) A contact person of the patient as member of the care team.
70862002 Contact person
Block.png ContactPerson
Verwijzing.png NL-CM:17.3.7 Arrowright.pngPatient (0..1) The patient as member of the care team.
116154003 Patient
Block.png Patient
Verwijzing.png NL-CM:17.3.9 Arrowright.pngHealthcareProfessional::HealthProfessional (0..1) A health professional as a member of the care team involved in the care around the patient.
223366009 Healthcare professional
Block.png HealthProfessional

Columns Concept and DefinitionCode: hover over the values for more information
For explanation of the symbols, please see the legend page List2.png

Example Instances

Only available in Dutch

ZorgTeam
ZorgTeamNaam
Complexe Ouderenzorg
ZorgTeamLid  
ZorgverlenerNaam Specialisme Zorgaanbieder Rol
Drs. W. Klaasen Huisartsen, niet nader gespecificeerd Gezondheidscentrum Rotterdam Noord Casemanager
Dr. S. Curie Medisch specialisten, geriatrie Parnassia Groep Rotterdam Behandelaar
Dr. R.M. van Heck Medisch specialisten, cardiologie Erasmus MC Behandelaar
Dr. A Schele Medisch specialisten, inwendige geneeskunde Franciscus Gasthuis & Vlietland Behandelaar
Drs. G.F. de Haan Apothekers Apotheek Bergweg Consulent
K. van der Linden Humanitas Thuiszorg vrijwilliger
ContactPersoon Rol
E.M. van Dam-Verkade Mantelzorger
FocusZorgTeam  
DiagnoseNaam Toelichting
Vasculaire dementie De laatste weken erg onrustig in de nacht
Hartfalen Houdt veel vocht vast, kortademig
Geneesmiddel-interacties Huiduitslag met veel jeuk door medicatie

This information model in other releases

Information model references

This information model refers to

This information model is used in

--

Technical specifications in HL7v3 CDA and HL7 FHIR

To exchange information based on health and care information models, additional, more technical specifications are required.
Not every environment can handle the same technical specifications. For this reason, there are several types of technical specifications:

  • HL7® version 3 CDA compatible specifications, available through the Nictiz ART-DECOR® environment Artdecor.jpg
  • HL7® FHIR® compatible specifications, available through the Nictiz environment on the Simplifier FHIR Fhir.png

Downloads

This information model is also available as pdf file PDF.png or as spreadsheet Xlsx.png

About this information

The information in this wikipage is based on Release 2024
SNOMED CT and LOINC codes are based on:

  • SNOMED Clinical Terms versie: 20250430 [R] (april 2025-editie)
  • LOINC version 2.77

Conditions for use are located on the mainpage List2.png
This page is generated on 27/05/2025 14:01:50 with ZibExtraction v. 9.5.9242.40707


Back 16.png Back to HCIM list