HealthProfessional-v3.1(2017EN)
Inhoud
General information
Name: nl.zorg.HealthProfessional ![]()
Version: 3.1
HCIM Status:Final
Release: 2017
Release status: Prepublished
Release date: 04-09-2017
Metadata
| DCM::CoderList | Kerngroep Registratie aan de Bron |
| DCM::ContactInformation.Address | * |
| DCM::ContactInformation.Name | * |
| DCM::ContactInformation.Telecom | * |
| DCM::ContentAuthorList | Projectgroep Generieke Overdrachtsgegevens & Kerngroep Registratie aan de Bron |
| DCM::CreationDate | 13-8-2012 |
| DCM::DeprecatedDate | |
| DCM::DescriptionLanguage | nl |
| DCM::EndorsingAuthority.Address | |
| DCM::EndorsingAuthority.Name | PM |
| DCM::EndorsingAuthority.Telecom | |
| DCM::Id | 2.16.840.1.113883.2.4.3.11.60.40.3.17.1 |
| DCM::KeywordList | zorgverlener, zorgaanbieder |
| DCM::LifecycleStatus | Final |
| DCM::ModelerList | Kerngroep Registratie aan de Bron |
| DCM::Name | nl.zorg.Zorgverlener |
| DCM::PublicationDate | 04-09-2017 |
| DCM::PublicationStatus | Prepublished |
| DCM::ReviewerList | Projectgroep Generieke Overdrachtsgegevens & Kerngroep Registratie aan de Bron |
| DCM::RevisionDate | 04-09-2017 |
| DCM::Superseeds | nl.zorg.Zorgverlener-v3.0 |
| DCM::Version | 3.1 |
| HCIM::PublicationLanguage | EN |
Revision History
Only available in Dutch
Publicatieversie 1.0 (15-02-2013) -
Publicatieversie 1.1 (01-07-2013)
| ZIB-42 | Commentaar Astrid van Ginneken op Zorgverlener |
| ZIB-34 | Tekst bij DCM::ValueSet niet correct. |
Publicatieversie 1.2 (01-04-2015)
| ZIB-70 | Issue Bouwsteen OverdrachtZorgverlener - Specialisme |
| ZIB-104 | ZorgverlenerNaam in OverdrachtZorgverlener definitie komt niet overeen met DCM::ExampleValue |
| ZIB-105 | Gebruik van specialisme in Example of the Instrument OverdrachtZorgverlener aanpassen |
| ZIB-287 | In de klinische bouwsteen OverdrachtZorgverlener DCM::ValueSet UZI van concept ZorgverlenerIdentificatieNummer aangepast in DCM::AssigningAuthority tagged value, incl. OID in tagged value notes. |
| ZIB-288 | In de klinische bouwsteen OverdrachtZorgverlener DCM::ValueSet VEKTIS AGB-z code van concept ZorgverlenerIdentificatieNummer aangepast in DCM::AssigningAuthority tagged value, incl. OID in tagged value notes. |
| ZIB-289 | In de klinische bouwsteen OverdrachtZorgverlener DCM::Valueset BIG nr van concept ZorgverlenerIdentificatieNummer aangepast in DCM::AssigningAuthority tagged value, incl. OID in tagged value notes. |
| ZIB-290 | In de klinische bouwsteen OverdrachtZorgverlener DCM::Valueset COD016-VEKT Zorgverlenersspecificatie (Vektis) van concept Specialisme aangepast in DCM::AssigningAuthority tagged value, incl. OID in tagged value notes. |
| ZIB-291 | In de klinische bouwsteen OverdrachtZorgverlener DCM::Valueset HL7v3 RoleCodeNL (UZI rolcodes) van concept Specialisme aangepast in DCM::AssigningAuthority tagged value, incl. OID in tagged value notes. |
| ZIB-308 | Prefix Overdracht weggehaald bij de generieke bouwstenen |
| ZIB-343 | Sectie teksten aangescherpt |
| ZIB-344 | Naamgeving Zorgaanbieder::Zorgaanbieder aangepast. |
| ZIB-353 | Tagged values DCM::CodeSystem aanpassen naar DCM::ValueSet incl. gekoppelde codelijst. |
Incl. algemene wijzigingsverzoeken:
| ZIB-94 | Aanpassen tekst van Disclaimer, Terms of Use & Copyrights |
| ZIB-154 | Consequenties opsplitsing Medicatie bouwstenen voor overige bouwstenen. |
| ZIB-200 | Naamgeving SNOMED CT in tagged values klinische bouwstenen gelijk getrokken. |
| ZIB-201 | Naamgeving OID: in tagged value notes van klinische bouwstenen gelijk getrokken. |
| ZIB-309 | EOI aangepast |
| ZIB-324 | Codelijsten Name en Description beginnen met een Hoofdletter |
| ZIB-326 | Tekstuele aanpassingen conform de kwaliteitsreview kerngroep 2015 |
Publicatieversie 1.2.1 (16-07-2015)
| ZIB-413 | DCM::ReferencedDefinitionCode van concept ZorgverlenerNaam::Naamgegevens niet correct |
| ZIB-421 | ZorgverlenerCodelijst code PRG moet PRF zijn |
Publicatieversie 3.0 (01-05-2016)
| ZIB-453 | Wijziging naamgeving ZIB's en logo's door andere opzet van beheer |
Publicatieversie 3.1 (04-09-2017)
| ZIB-429 | Opsplitsen bouwsteen Patient zodat Naamgegevens, Adresgegevens en Contactgegevens aparte bouwstenen worden. |
| ZIB-448 | Onlogische afhankelijkheid |
| ZIB-456 | Toevoegen nieuwe optie aan ZorgverlenerRolCodelijst |
| ZIB-491 | Bij telefoonnummer staat "het telefoonnummer van de patiënt", ook als het om een zorgverlener of zorgaanbieder gaat |
| ZIB-492 | Waar past faxnummer voor zorgverlener / zorgaanbieder (patiënt) in de ZIB |
| ZIB-501 | Geen informatie |
| ZIB-502 | ZorgverlenerRol hoort niet thuis bij Zorgverlener |
| ZIB-513 | Is UZI het geschikte codestelsel voor Zorgverlener? |
| ZIB-549 | De Engelse naam van de bouwsteen en het rootconcept zijn niet correct |
.
Concept
A health professional is a person authorized to act in individual healthcare.
Purpose
The purpose of this information model is documenting the identity of people providing healthcare. For health professionals, information must be sufficiently complete for reference and auditing: if known, the name is mandatory. If an identification number is given such as a UZI or AGB number, the name and number have to match.
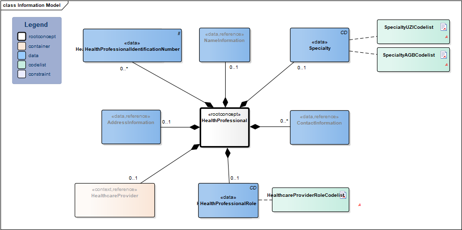
Information Model

| Type | Id | Concept | Card. | Definition | DefinitionCode | Reference | |||||||||||
| NL-CM:17.1.1 | Root concept of the HealthProfessional information model. This root concept contains all data elements of the HealthProfessional information model.
When referring to this information model the role the health professional fulfils in the healthcare process can be addressed additionally. For health professionals, this could be for example main practitioner or referrer. |
||||||||||||||||
| NL-CM:17.1.2 | 0..* | The healthcare provider identification number is a number that uniquely identifies the healthcare provider.
The following numbers are used in the Netherlands: 1. UZI Health Professionals. Identification of health professionals (people) in the Dutch healthcare industry. 2. VEKTIS AGB-Z. Identifies health professionals and healthcare organizations 3. BIG-ID. The ID of the health professional listed in the BIG Register. This information is not readily available for foreign health professionals. |
| ||||||||||||||
| NL-CM:17.1.3 | 0..1 | Health professional’s full name. If a health professional identification number is entered, it will be the name as listed in UZI, AGB or by the healthcare center. |
| ||||||||||||||
| NL-CM:17.1.4 | 0..1 | Health professional’s medical specialty. This refers to the recognized medical specialties as stated in the BIG Act. |
|
| |||||||||||||
| NL-CM:17.1.7 | 0..1 | Health professional’s address information. |
| ||||||||||||||
| NL-CM:17.1.8 | 0..* | Health professional’s telephone number(s) or e-mail address(es). |
| ||||||||||||||
| NL-CM:17.1.6 | 0..1 | The organization the health professional works for. |
| ||||||||||||||
| NL-CM:17.1.5 | 0..1 | The role the health professional fulfils in the healthcare process. For health professionals, this could be for example main practitioner, referrer or general practitioner. |
| ||||||||||||||
Columns Concept and DefinitionCode: hover over the values for more information
For explanation of the symbols, please see the legend page
Example Instances
Only available in Dutch
| Zorgverlener | |
| ZorgverlenerIdentificatieNummer | 21870932 |
| ZorgverlenerRol | Hoofdbehandelaar |
| Specialisme | Neuroloog |
| ZorgverlenerNaam | |
| Initialen | J.H.R. |
| Geslachtsnaam | Peters |
| Adres | |
| Straat | Simon Smitweg |
| Huisnummer | 1 |
| Woonplaats | Leiderdorp |
| Gemeente | |
| Postcode | 2353 GA |
| AdresSoort | Werkadres |
| Land | Nederland |
| TelefoonEmail | |
| Telefoonnummer | +3715828282 |
| NummerSoort | Zakelijk telefoonnummer |
| EmailAdres | j.peters@hospital.nl |
| EmailSoort | Zakelijk e-mailadres |
Instructions
The concept HealthProfessionalRole can be expressed in two ways, as an element in the information model and as the definition code of a reference in another referring information model (Performer::HealthProfessional). In both cases, the code is taken from the same code list. If both possibilities are used, they should not be in conflict.
References
1. Implementatiehandleiding HL7v3 Basiscomponenten, Stichting HL7 Nederland [Online] Beschikbaar op:http://www.hl7.nl/images/downloads/Implementatiehandleiding%20HL7v3%20Basiscomponenten%20%202.3NL_secure.pdf [Geraadpleegd: 23 februari 2015].
Assigning authorities
The identifying numbers are issued by the following authorities
BIG register inschrijvingsnummer
| Identifying number | ID system OID |
| BIG register inschrijvingsnummer | OID: 2.16.528.1.1007.5.1 |
UZI nummer natuurlijke personen
| Identifying number | ID system OID |
| UZI nummer natuurlijke personen | OID: 2.16.528.1.1007.3.1 |
Vektis AGB-zorgverlener tabel
| Identifying number | ID system OID |
| Vektis AGB-zorgverlener tabel | OID: 2.16.840.1.113883.2.4.6.1 |
Valuesets
HealthcareProviderRoleCodelist
| Valueset OID 2.16.840.1.113883.2.4.3.11.60.40.2.17.1.5 |
| Conceptname | Conceptcode | Codesystem name | Codesystem OID | Description |
| Responsible Party | RESP | ParticipationType | 2.16.840.1.113883.5.90 | Hoofdbehandelaar |
| Referrer | REF | ParticipationType | 2.16.840.1.113883.5.90 | Verwijzer |
| Performer | PRF | ParticipationType | 2.16.840.1.113883.5.90 | Uitvoerder |
| Secondary Performer | SPRF | ParticipationType | 2.16.840.1.113883.5.90 | Tweede uitvoerder |
| Consultant | CON | ParticipationType | 2.16.840.1.113883.5.90 | Consulent |
| Attender | ATND | ParticipationType | 2.16.840.1.113883.5.90 | Behandelaar |
| Other | OTH | NullFlavour | 2.16.840.1.113883.5.1008 | Anders |
SpecialtyAGBCodelist
| Valueset OID 2.16.840.1.113883.2.4.3.11.60.40.2.17.1.7 |
| Conceptname | Codesystem name | Codesystem OID |
| Alle waarden | COD016-VEKT (Vektis AGB-medische specialismen) | 2.16.840.1.113883.2.4.6.7 |
SpecialtyUZICodelist
| Valueset OID 2.16.840.1.113883.2.4.3.11.60.40.2.17.1.6 |
| Conceptname | Codesystem name | Codesystem OID |
| Alle waarden | RoleCodeNL (Zorgverlenertype (personen)) | 2.16.840.1.113883.2.4.15.111 |
This information model in other releases
More on this information model
To exchange information based on health and care information models, additional, more technical specifications are required.
Not every environment can handle the same technical specifications. For this reason, there are several types of technical specifications:
- HL7® version 3 CDA compatible specifications, available through the Nictiz ART-DECOR® environment

- HL7® FHIR® compatible specifications, available through the Nictiz environment on the Simplifier FHIR

This information model is also available as pdf file
or as spreadsheet
About this information
The information in this wikipage is based on Prerelease 2017 #1
Conditions for use are located on the mainpage ![]()
This page is generated on 30/11/2017 13:38:48