VermogenTotHaarverzorging-v3.0(2016NL)
Inhoud
Algemeen
Naam: nl.zorg.VermogenTotHaarverzorging ![]()
Versie: 3.0
ZIB Status:Final
Publicatie: 2016
Publicatie status: Published
Publicatie datum: 1-5-2016
Metadata
| DCM::CoderList | Werkgroep RadB Verpleegkundige Gegevens |
| DCM::ContactInformation.Address | * |
| DCM::ContactInformation.Name | * |
| DCM::ContactInformation.Telecom | * |
| DCM::ContentAuthorList | Werkgroep RadB Verpleegkundige Gegevens |
| DCM::CreationDate | 1-4-2014 |
| DCM::DeprecatedDate | |
| DCM::DescriptionLanguage | nl |
| DCM::EndorsingAuthority.Address | |
| DCM::EndorsingAuthority.Name | PM |
| DCM::EndorsingAuthority.Telecom | |
| DCM::Id | 2.16.840.1.113883.2.4.3.11.60.40.3.4.12 |
| DCM::KeywordList | Haarverzorging, ADL, beperking, haar wassen |
| DCM::LifecycleStatus | Final |
| DCM::ModelerList | Werkgroep RadB Verpleegkundige Gegevens |
| DCM::Name | nl.zorg.VermogenTotHaarverzorging |
| DCM::PublicationDate | 1-5-2016 |
| DCM::PublicationStatus | Published |
| DCM::ReviewerList | Projectgroep RadB Verpleegkundige Gegevens & Kerngroep Registratie aan de Bron |
| DCM::RevisionDate | 8-9-2015 |
| DCM::Superseeds | nl.nfu.VermogenTotHaarverzorging-v1.0 |
| DCM::Version | 3.0 |
| HCIM::PublicationLanguage | NL |
Revision History
'
Publicatieversie 1.0 (01-07-2015)
Publicatieversie 3.0 (01-05-2016)
| ZIB-453 | Wijziging naamgeving ZIB's en logo's door andere opzet van beheer |
Concept
Zelfstandig het haar en indien van toepassing de baard of snor kunnen verzorgen is een onderdeel van zelfzorg. Beperkingen in dit vermogen duiden op een verminderde zelfredzaamheid op dit gebied. Het wassen van het haar valt hier niet onder, dit valt onder vermogen om zich te wassen.
Deze activiteit wordt samen met activiteiten zoals onder andere eten, zich kleden en zich wassen, ook aangeduid als algemene dagelijkse levensverrichtingen (ADL). Dit zijn de handelingen die mensen dagelijks in het gewone leven verrichten. De mate waarin een persoon al deze activiteiten zelfstandig kan verrichten zijn een maat voor de totale zelfredzaamheid.
Purpose
Informatie over beperkingen in het vermogen om zelfstandig het haar te kunnen verzorgen is van belang bij het bepalen van de aard en intensiteit van de zorg die aan de patiënt geboden moet worden. In een overdrachtsituatie biedt het de ontvangende organisatie de mogelijkheid te anticiperen op de zwaarte van de te leveren zorg waardoor de continuïteit van de zorgverlening gerealiseerd kan worden.
Indien beleid is ingezet om de zelfredzaamheid te verbeteren, biedt de vastgelegde mate van zelfstandigheid de mogelijkheid de doeltreffendheid van de behandeling vast te stellen.
Evidence Base
De definities van de concepten zijn (deels) ontleend aan de Nederlandse vertaling van de ICF begrippen.
Naast deze bouwsteen zijn er meer instrumenten om zelfredzaamheid vast te leggen, zoals de BarthelIndex. De BarthelIndex wordt met name gebruikt voor patiënten met een beroerte.
Deze bouwsteen evalueert het vermogen tot haarverzorging met een vijfpuntsschaal. Bij de BarthelIndex valt dit onder het aspect Uiterlijke Verzorging. Het vermogen wordt bij dit instrument gescoord op een schaal met minder punten.
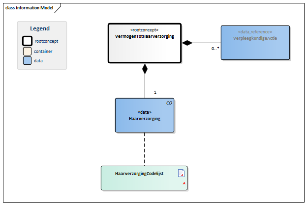
Information Model

| Type | Id | Concept | Card. | Definitie | DefinitieCode | Verwijzing | ||||||||
| NL-CM:4.12.1 | Rootconcept van de bouwsteen VermogenTotHaarverzorging. Dit rootconcept bevat alle gegevenselementen van de bouwsteen VermogenTotHaarverzorging. | |||||||||||||
| NL-CM:4.12.2 | 1 | Haarverzorging omvat het verzorgen van hoofd- en gezichtshaar, zoals het met de kam in model brengen en het scheren en/of trimmen van de gezichtsbeharing. |
|
| ||||||||||
| NL-CM:4.12.3 | 0..* | De verpleegkundige acties die nodig zijn bij de ondersteuning van de patiënt bij haarverzorging. |
| |||||||||||
Kolommen Concept en DefinitieCode: houdt de muis boven de waarde voor meer informatie
Voor uitleg over de gebruikte symbolen, zie de legenda pagina
Example Instances
| VermogenTotHaarverzorging | |
| Haarverzorging | Matige beperking (25-49%) |
| VerpleegkundigeActie | |
| Activiteit | Om de dag scheren met het mes. |
References
1. International Classification of Functioning Disability and Health (ICF) [Online] Beschikbaar op:http:/www.rivm.nl/who-fic/icf.htm [Geraadpleegd: 13 februari 2015]
Valuesets
HaarverzorgingCodelijst
| Valueset OID: 2.16.840.1.113883.2.4.3.11.60.40.2.4.12.1 | Binding: |
| Conceptnaam | Conceptcode | Codestelselnaam | Codesysteem OID | Omschrijving |
| Geen beperking | d5202.0 | ICF | 2.16.840.1.113883.6.254 | Beperking 0-4% |
| Lichte beperking | d5202.1 | ICF | 2.16.840.1.113883.6.254 | Beperking 5-24% |
| Matige beperking | d5202.2 | ICF | 2.16.840.1.113883.6.254 | Beperking 25-49% |
| Ernstige beperking | d5202.3 | ICF | 2.16.840.1.113883.6.254 | Beperking 50-95% |
| Volledige beperking | d5202.4 | ICF | 2.16.840.1.113883.6.254 | Beperking 96-100% |
Deze bouwsteen in overige publicaties
Bouwsteen verwijzingen
Deze bouwsteen verwijst naar
Deze bouwsteen wordt gebruikt in
- --
Technische specificaties in HL7v3 CDA en HL7 FHIR
Om informatie op basis van zorginformatiebouwstenen uit te wisselen zijn aanvullende, meer technische specificaties nodig.
Niet iedere omgeving kan met dezelfde technische specificaties overweg. Om deze reden zijn er meerdere typen technische specificaties:
- HL7® versie 3 CDA compatibele specificaties, beschikbaar via de Nictiz ART-DECOR® omgeving

- HL7® FHIR® compatibele specificaties, beschikbaar via de Nictiz-omgeving op de Simplifier FHIR Registry

Downloads
De bouwsteen is ook beschikbaar als pdf bestand
of als spreadsheet
Over deze informatie
De informatie in deze wiki pagina is gebaseerd op de Publicatie zomer 2016
De voorwaarden van gebruik staan op de beginpagina ![]()
Deze pagina is gegenereerd op 21/12/2018 15:46:54 met ZibExtraction v. 3.0.6929.24609